Hitachi

JP1 Version 12 JP1/Integrated Management 2 - Manager Overview and System Design Guide


5.7.2 Searching for status change events

In the Monitoring Tree window and Visual Monitoring window, you can search for status change events in a particular monitoring object. A maximum of 100 events can be retrieved in the order they were logged, starting from the oldest (you cannot search for events exceeding this maximum number). A status change event is a JP1 event that acts as a monitoring target (status change condition) in the Central Scope.

Organization of this subsection

(1) Searching for logged status change events

Perform a search when you need to check the logged status change events that have resulted in the present status of a monitoring object or group, or to view detailed information about any of the logged status change events. The JP1 event details appear on the Search Events page of the Event Console window.

If you manually change the status of a monitoring node, all status change events are deleted from the log.

Figure 5‒19: Status transition of a monitoring object and searching for status change events

[Figure]

When you search for status change events affecting a monitoring group, the results show the status change events that occurred in the lower-level monitoring nodes, to a maximum of 100 starting from the oldest.

However, if a status change condition is defined for the monitoring group, the status change events that occurred in lower-level nodes are shown in the results only if they require a response, to a maximum of 100 starting from the oldest. The following figure shows an example.

Figure 5‒20: Example of searching for status change events in a monitoring group

[Figure]

As shown in the figure, only the status change events that require a response are shown in the search results.

To view the search results for status change events in monitoring object 2, you can drill down the monitoring tree to that object, or you can search for status change events in monitoring object 2 itself. To search for status change events in all nodes from the higher-level monitoring group 2 down to monitoring object 2, you can define one or more child nodes in Error status as the condition for changing monitoring object 2 to Warning status.

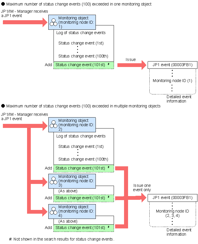
Event issued when the number of status change events exceeds 100

When the number of status change events in a monitoring object exceeds 100, a warning JP1 event is issued.

Issued JP1 event
  • Event ID: 00003FB1

  • Message: KAVB7901-W

Only one warning JP1 event (ID 00003FB1) is issued even if a single JP1 event causes the number of status change events to exceed 100 in multiple monitoring objects. The IDs of the affected objects are listed in comma-separated form in monitoring-node-ID in the message text, to a maximum of 10. If there are more than 10 affected objects, the IDs are followed by an ellipsis (...).

Figure 5‒21: Issuing of event ID 00003FB1

[Figure]

Note

The log of status change events for a monitoring object can only be managed to a maximum of 100 events. We recommend that you periodically check the number of logged status change events (by executing a search) and purge the log if it is getting too large. You can do so by manually changing the status of the monitoring object, or you can choose to delete the log automatically.

Before you manually purge a log, make sure that the JP1 events listed in the search results have all been dealt with.

The log can be deleted automatically in either of two ways:

  • Set the monitoring object to Initial status on receipt of a specific JP1 event.

  • Delete the log when the response status of JP1 events changes to Processed.

For details about how to set a monitoring object to Initial status on receipt of a specific JP1 event, see 5.7.2(2) Setting a monitoring object to initial status on receipt of a JP1 event. For details about how to delete a log of status change events when the response status of JP1 events is changed to Processed, see 5.9.3 Automatically deleting processed status change events.

(2) Setting a monitoring object to initial status on receipt of a JP1 event

A monitoring object can be placed in Initial status on receipt of a particular JP1 event. This automatically deletes the log of status change events for that monitoring object. This functionality is referred to as automatically initializing a monitoring object. The functionality is disabled by default.

For example, by using a JP1 event that is issued when an error has been resolved, you can automatically initialize a monitoring object based on a recovery notification. To set this up, you would need to define a status change condition which changes the monitoring object to Initial status on receipt of a recovery-notification JP1 event.

You can define an Initial status change condition only for a monitoring object, not for a monitoring group.

As a note of caution when using this functionality, consider the possibility of two or more different errors being reported as JP1 events for the same monitoring object. If a recovery-notification JP1 event is received for one of these errors, the monitoring object will be forcibly initialized and its log of status change events will be deleted, even if the other error is unresolved. For this reason, we recommend that you use the automatic initialization functionality only under the following conditions:

For details about how to set the automatic initialization function, see 6.7.4 Settings for initializing monitoring objects when JP1 events are received in the JP1/Integrated Management 2 - Manager Configuration Guide.