Hitachi

JP1 Version 12 JP1/Integrated Management 2 - Manager Overview and System Design Guide


2.4 List of functions

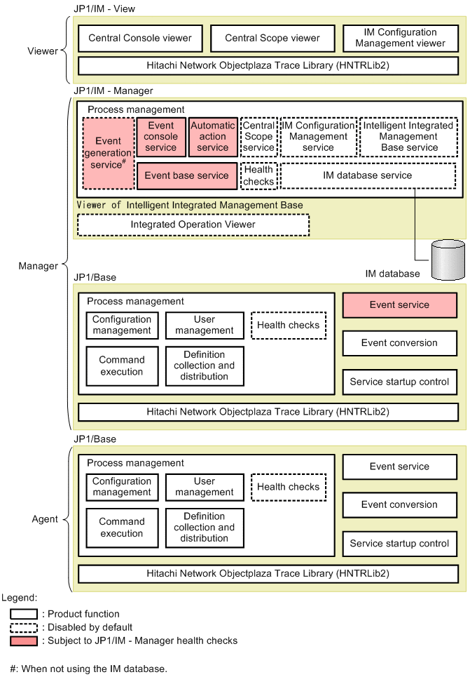
The following figure shows the functions of component programs used for system operation monitoring by JP1/IM - Manager.

Figure 2‒10: Functions provided by the component products

[Figure]

JP1/IM - Manager is linked with the prerequisite product JP1/Base, and operates using the core functionality provided by JP1/Base. JP1/Base also runs on the agents in the JP1/IM - Manager system. JP1/IM - Manager thus has an inseparable relationship with JP1/Base.

The functions in the figure above are summarized below.

Table 2‒3: Summary of product functions

Function

Description

Service name

Intelligent Integrated Management Base

Monitoring of system configuration information

Uses data from the systems, such as job management, operation monitoring, event management and performance information, to monitor the status of system configuration information.

Intelligent Integrated Management Base

Integrated operation viewer

Displays the data the Intelligent Integrated Management Base collects.

For example, if JP1/IM - Manager links with JP1/AJS, the Intelligent Integrated Management Base collects the information of root jobnets connected to a particular root jobnet to display the relations between the root jobnets.

Central Console

Centralized monitoring using JP1 events

  • Monitors JP1 events.

  • Central Console viewer

JP1 event management

  • Controls the display of JP1 events in the Central Console viewer.

  • Event console service

  • Manages the integrated monitoring database.

  • IM database service

  • Acquires JP1 event information from the JP1/Base event service.

  • Distributes acquired JP1 event information to the JP1/IM - Manager controls (event console service, automatic action service, and central scope service).

  • Event base service

  • Controls JP1 events.

  • Manages the event database.

  • JP1/Base

JP1 event filtering

  • Filters JP1 events to select those required.

  • Central Console viewer

  • Event console service

  • Event base service

  • Event issue service

  • JP1/Base

Automated actions

  • Executes a command automatically, conditional on a specific event being detected by the event base service.

  • Automatic action service

Issue of correlation events

  • Correlates JP1 events acquired from the JP1/Base event service and registers them as correlation events with JP1/Base.

  • Event issue service (when not using the integrated monitoring database)

  • Event base service (when using the integrated monitoring database)

Event conversion

  • Extracts information from log files and converts it into JP1 events (log file trapping)

  • Extracts information from the Windows event log and converts it into JP1 events (event log trap conversion)

  • Extracts information from SNMP traps managed by HP NNM version 7.5 or earlier and converts it into JP1 events (SNMP trap conversion).

  • JP1/Base

Display of user-defined event attributes

  • Issues JP1 events from a user application by calling a JP1/Base function.

Event guide function

  • Displays information about pre-registered response methods and procedures.

  • Central Console viewer

CSV output of information displayed in JP1/IM - View

  • Outputs JP1 event information displayed in JP1/IM - View in CSV form.

System operation

  • Launches a linked application.

  • Launches an associated application from the Tool Launcher.

  • Executes a command from JP1/IM - View.

Central Scope

Tree monitoring

  • Centrally monitors objects in a tree view.

  • Automatically creates a monitoring window.

  • Central Scope viewer

  • Central Scope service

Visual monitoring

  • Centrally monitors objects in a map view.

Guide function

  • Displays information about pre-registered response methods and procedures.

IM Configuration Management#1

Host management

  • Centrally manages the hosts in the JP1/IM system from the manager.

  • IM Configuration Management - View

  • IM Configuration Management service

  • IM database service

System hierarchy management

  • Centrally manages the hierarchical structure of the system from the manager. An agent configuration (where JP1/Base is running on agent hosts and the manager host) and a remote monitoring configuration (where remotely connected hosts are monitored) are managed.

Management of virtualization configuration information

  • Manages the hierarchical structure of the system, including virtual hosts.

Business group management

  • Monitors multiple monitored hosts by creating a group based on the system used for a particular business operation, or based on which monitored objects are managed by a particular system administrator.

Profile management

  • Enables you to centrally manage, from the manager, the JP1/Base profiles running on each host or the profiles on the remotely monitored hosts.

Management of service activity information

  • Checks whether JP1/IM - Manager and JP1/Base services are active on each host.

Import/export of IM Configuration Management information

  • Exports and imports IM Configuration Management information.

Core functionality

Process management

  • Manages JP1/IM - Manager and its functions.

  • Process management

Health check

  • Monitors the status of JP1/IM - Manager processes (other than the central scope service and IM configuration management service on the local host).

  • Monitors the status of JP1/Base processes.

  • Health check

  • JP1/Base

Hitachi Network Objectplaza Trace Library (HNTRLib2)

  • Stores trace information from JP1/Base, JP1/IM - Manager, JP1/IM - View, and other component products.

  • HNTRLib2

User management

  • Manages JP1 users.

  • Manages command execution permissions.

  • JP1/Base

Configuration management#2

  • Manages the configuration of the JP1/IM - Manager system.

Service startup control

  • Controls the service start/stop sequencing of products (including JP1/Base) registered with the Windows service.#3

Command execution#2

  • Control command execution.

  • Manages command execution log files (manager only).

Definition collection and distribution#2

  • Collects and distributes definition information related to the JP1/IM - Manager event service.

#1: Available when the IM Configuration Management database has been set up.

#2: JP1/Base function.

#3: Windows-only function.