Hitachi

JP1 Version 12 Integrated Management: Getting Started


2.1 Overview of a basic configuration system

This section describes a basic configuration system that will be built using this manual to install JP1/IM and start system monitoring. In this manual, the term system is used generally to indicate a system provided by JP1/IM - Manager.

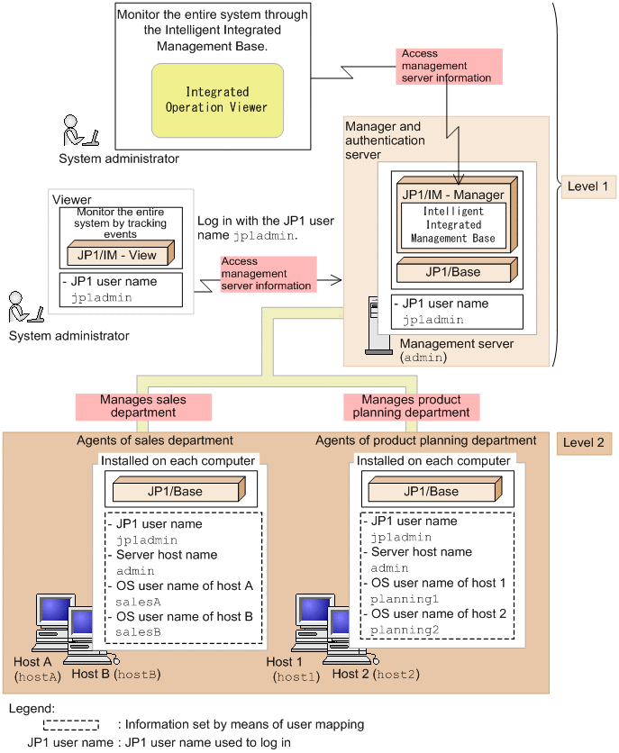
A system consists of managers for managing events and hosts, agents that are monitored, and the viewer for monitoring and operating the system. In this manual, a basic configuration system is defined as a system that has a hierarchical two-level structure, with agents at a lower level than the manager).

Figure 2‒1: Basic configuration system

[Figure]

In this example, the system administrator uses a viewer to log in with the JP1 user name jp1admin. Then, on the viewer, the system administrator monitors events that were transferred to the manager, which is a management server (admin), and events that were issued by the manager. The events issued by the agents (hostA and hostB) that belong to the sales department and the agents (host1 and host2) that belong to the product planning department are transferred to the manager.

Each host in the figure has one NIC and only one IP address assigned. For details on settings if a host in the system has multiple NICs or if multiple IP addresses are assigned to an NIC, see the description of the communication protocols of JP1/Base in the JP1/Base User's Guide.