4.1 Setting up the Operations-Manager Console
To use the Operations-Manager function, you must run the program at both the managing host and the managed hosts.
-
Managing host: Start the Operations-Manager Console.
Start the Operations-Manager Console at the managing host. It enables you to view transmission logs of the remote and local hosts and to register, update, and view definition information items.
- How to start the Operations-Manager Console
-
Execute the following command as a superuser:
ftsconsole
- Notes about starting the Operations-Manager Console
-
-
If an unsupported value is specified in the LANG environment variable, the Operations-Manager Console runs in the English environment.
-
If you use version 09-00 or later, an error will result if you specify the Java_Path argument, which was supported by version 08-00 and earlier.
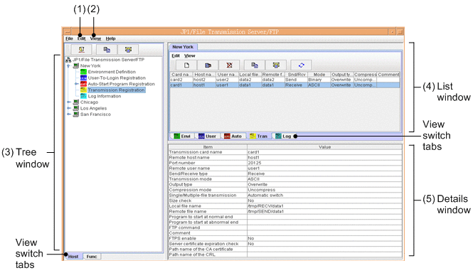
The following figure shows the Operations-Manager Console window.
Figure 4‒1: Operations-Manager Console window -
-
Choosing Host List from the Edit menu: See 4.1.1 Adding managed hosts.
-
Choosing Display Log Count from the View menu:
Set the number of logs to be displayed in the Log Information window. When the Display Log Count dialog box appears, specify the number of logs that you wish to display, in the range from 1 to 10,000.
-
Tree window:
This window displays a list of the managed hosts and corresponding information. The view switch tabs enable you to switch between displaying by hosts and displaying by functions. Note that the login user's registration information is not displayed.
If there are too many managed hosts to fit in the tree window, information about four hosts before and after the selected host is displayed.
-
List window:
This window provides a listing of the information selected in the tree window. You can use the view switch tabs to change the display for each function.
-
Details window:
This window displays details of the information selected in the list window. Note that nothing is displayed for the Environment Definition utility.
-
Managed host: Start the Operations-Manager Agent.
Start the Operations-Manager Agent on each host where the Operations-Manager Agent is to be run.
- How to start the Operations-Manager Agent
-
Use the ftsastart command to start a manager agent that is to be managed by the Operations-Manager Console. For details about the start method, see 2.4.2 Starting and terminating the Operations-Manager Agent.
- Notes
-
-
If you use the Operations-Manager function, you can use only alphabetic characters, numbers, and hyphens for the host name.
-
The Operations-Manager functions are supported even if the JP1/FTP versions for the Operations-Manager Console and the Operations-Manager Agent are different.
-
In an environment in which IP address translation is performed between Operation-Manager Console and Operation-Manager Agent, the Operations-Manager function cannot be used.
-
IPv6 cannot be used for connections between Operations-Manager Console and Operations-Manager Agent.
-
You cannot use the Operations-Manager function to establish a connection between an environment using version 10-00 or earlier and a pre-10-00 version environment if the environments have different language settings (for example,a Japanese language environment and an English language environment).
-
On the side of Operations-Manager Agent, the IP address of the physical host (the host returned by the hostname command) must be an IP address to which Operations-Manager Console can connect.
-
- Organization of this section