3.4.1 Overview of changing the properties or the processing flow to be automated
Use the Service Builder window to change the processing flow and properties defined in a service template.
|
|
JP1 Version 12 IT Operations Automation: Getting Started
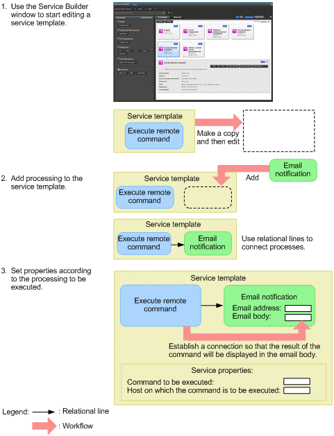
3.4 Changing the properties or the processing flow to be automated
3.4.1 Overview of changing the properties or the processing flow to be automated
Use the Service Builder window to change the processing flow and properties defined in a service template.
|
|