Hitachi

JP1 Version 11 JP1/IT Desktop Management 2 - Asset Console Configuration and Administration Guide


16.10.1 Creating a CSV file to be imported

Create a CSV file to be imported, such as a CSV file output by another system or a CSV file containing exported data that has been edited.

For import processing, you specify a type of information (asset type), such as Device information or Software information. For details about the items that are imported for each category, see 20.4 Items to be imported or exported using a job menu.

For details about each item, see 20.2 Lists of properties for object classes.

Organization of this subsection

(1) CSV file format

In a CSV file, the first line describes the item names in comma-separated format, and subsequent lines describe the item values.

Item names can be expressed as any character string. Make sure that each specified item name is unique in the CSV file because it is used for assignment with a managed item.

If there is more than one value for a particular information item assigned to the same asset, such as when multiple IP addresses are assigned to one PC, enter the information on separate lines, making sure that information items other than the information for which different values exist remain identical.

Important
  • If you open a CSV file with Microsoft Excel, the leading zeros are automatically deleted from numeric values, such as codes and IDs, and the contents of the file might be changed from the original information. Therefore, when you use Microsoft Excel, use the Import Text File function, set the column data format to Text, and then import and edit the file.

  • If a pair of double quotation marks (""), indicating a NULL string, is specified as a value in the CSV file, the pre-existing information in the asset management database is not updated. Note that data cannot be updated by the NULL value.

  • You must ensure that the number of columns in the CSV file header (first row) matches the number of columns in the data (subsequent rows).

Note

You can also omit the creation of an import condition by setting the item name in the CSV file to the same character string as the managed item. For a condition, specify the provided sample condition. The sample condition is created by the default settings for each category. Either create a condition according to the item name in the CSV file or edit the CSV file using the sample condition, whichever is suitable.

When you edit a CSV file, use the exported data in the following procedure for convenience:

  1. From the Export job menu, select the same category as the information that you want to import, and then export the information using the default settings.

  2. Set the item names in the output CSV file to the item names in the CSV file that is to be imported.

If you are not exporting, see 20.4 Items to be imported or exported using a job menu to match the item names.

(2) Items for which information managed in the asset management database has precedence

When you import information about group, user, role, and official authority, the corresponding Group name, User name, Role name, and Official authority name are registered from the group, user, role, and official authority information in the asset management database on the basis of the values of Group ID, User ID, Role ID, and Official authority ID specified in the CSV file.

If a combination of ID and name does not match the information in the asset management database, information in the asset management database with the matching ID takes precedence over the value in the CSV file.

(3) How to create CSV files

When you create conditions to update data in the asset management database using a CSV file that contains the values to be assigned to the existing data, you must set the correct assignment items.

This subsection describes how to create a CSV file to add or update data for each asset type. Notes about creating import conditions also apply to CSV file creation. When you create import conditions, also set each item according to the CSV file creation method.

How to create conditions for updating existing data

When you update existing data, you must create conditions, paying attention to the items that are assigned to data in the asset management database.

For assignment of data in the imported CSV file and existing data, the values of IDs, such as Asset ID and Group ID, take precedence, followed by the values that correspond to the IDs, such as Asset No. and Group name. Finally, if there is any English name, such as Group name (English), assignment is performed with the English name.

The following figure shows how existing data is updated by assigning data using an example of importing device information.

Figure 16‒28: Example of data assignment and updating during import of CSV files

[Figure]

  1. This example assigns existing data with Asset ID:000001 and uses the value in the CSV file to update Asset No. to 000001.

  2. The value of Group ID:11000000 in the CSV file is assigned to the group information, and Group name that corresponds to Group ID is updated to IT Management Dept.

As demonstrated in this example, if an item is managed by ID, and its ID and name do not match the values in the asset management database, the value in the asset management database that corresponds to that ID is updated.

(a) Device information

  • If you are updating existing information, make sure that you specify Asset ID or Asset No. Also for the condition, set the assigned item according to the specification in the CSV file. If both are set, Asset ID is used for assignment and Asset No. is updated by the value in the CSV file. If assignment is to be by Asset ID, specify only the new value in Asset No. You can omit any value that remains unchanged.

  • Information for groups, location, users, managed groups, and administrators is assigned to the corresponding information in the order ID and name. Therefore, if you are assigning existing information, you must specify only one of the values; you do not need to specify the values of all items. When the corresponding information is assigned by ID, the value for the name is updated by the assigned information.

  • If you are updating the network information, make sure that you specify Network info ID. To check the Network info ID of the information to be updated, export the network information.

  • If the IP address specified in IP address has not been registered in the asset management database during import operation, IP address is automatically created in the IP address control information. Note that the IP address control information items are not output by export operation.

(b) Installed software information

  • If you are updating existing information, make sure that you specify Asset ID or Asset No. Also for the condition, set the assigned item according to the specification in the CSV file. If both are set, Asset ID is used for assignment. If assignment is to be by Asset ID, you can omit Asset No.

  • If Installed software name, Installed software version, File name, File size, or File date that has been specified in the CSV file has not been registered in the installed software list, the value in the CSV file is added to the installed software list.

(c) Installed software list

  • If pre-existing information is updated, you must specify one of the following:

    • Installed software ID

    • Installed software name, Installed software version, File name, File size, and File date

    Also for the condition, set the assigned item according to the specification in the CSV file. If both are specified, assignment is by Installed software ID, and Installed software name, Installed software version, File name, File size, and File date are changed by the values in the CSV file. If assignment is to be by Installed software ID, specify only the new values in Installed software name, Installed software version, File name, File size, and File date. You can omit any value that remains unchanged.

  • If you are specifying a software name, make sure that the specified name has been registered in the asset management database.

(d) Software information

  • If you are updating pre-existing information, you must specify one of the following:

    • Asset ID

    • Asset No. and Group name (or Group ID)

  • If you are updating software information, you cannot change Software list ID, Software name, Software type, License ID, or License name.

  • If you specify Group ID and User ID, you can omit Group name and User name.

  • If you are updating license information, make sure that you specify License ID. For an item with no assignment information, the license information is newly added.

  • If you are adding software information and also adding license information, make sure that you specify License name.

(e) Software list

If you are updating pre-existing information, you must specify one of the following:

  • Software list ID

  • Software name and Software type

Also for the condition, set the assigned item according to the specification in the CSV file. If both are specified, assignment is by Software list ID, and Software name is changed by the value in the CSV file. If assignment is to be by Software list ID, specify only the new value in Software name. You can omit any value that remains unchanged.

(f) Group information

  • If you are updating existing information, make sure that you specify Group ID. For the condition, set the assigned item according to the specification in the CSV file. If assignment is to be by Group ID, specify only the new value in Group name. You can omit any value that remains unchanged.

  • In Upper Group ID, you can set either ID or name. However, if the value set as the name matches an existing ID, the group with the matching ID is updated.

  • If the item cannot be assigned by the group ID set in Upper Group ID, or if null data has been set in Upper Group ID, the null data is set in Upper Group ID.

  • If a group is deleted, all groups and users under the deleted group are moved to Trash.

Note

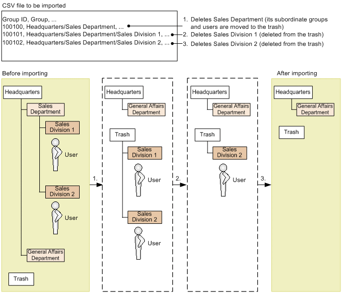
If group information is to be deleted during import operation and a group in a higher hierarchy is specified in the CSV file, all the groups and users under that hierarchy are deleted. For example, in Figure 16-29, if a group in a higher hierarchy and its subordinate groups are specified, the information that is moved to the trash is also deleted during a single import operation. In such a case, not only the groups but also the users belonging to those groups are completely deleted and become unrecoverable.

The following figure shows an example in which the groups and users that belong to the deleted group are also deleted from the trash.

Figure 16‒29: Example in which the groups and users that belong to the deleted group are also deleted from the trash

[Figure]

  1. Sales Department is deleted from the asset management database and its subordinate groups and users are moved to the trash.

  2. Sales Division 1 and the users belonging to Sales Division 1 are deleted from the trash.

  3. Sales Division 2 and the users belonging to Sales Division 2 are deleted from the trash.

(g) User information

  • If you are updating existing information, make sure that you specify User ID. For the condition, set the assigned item for User ID.

  • For the group to which the user belongs, specify either Group ID or Group name. If both are specified, the information associated with Group ID is assigned. If assignment is to be by Group ID, you can omit Group name.

  • For the role to which the user belongs, specify either Role ID or Role name. If both are specified, the information associated with Role ID is assigned. If assignment is to be by Role ID, you can omit Role name.

  • For the official authority to which the user belongs, specify either Official authority ID or Official authority name. If both are specified, the information associated with Official authority ID is assigned. If assignment is to be by Official authority ID, you can omit Official authority name. If assignment cannot be made by Role ID, new role information is added. If assignment is to be by Role name and the same role name has been registered more than once, the first one found in ascending order of Role ID is assigned.

  • Information about a user that does not belong to the group cannot be deleted. Additionally, group information cannot be updated for a user that does not belong to the group.

  • If User name (or User name (English)) has not been set, User ID of the user information is registered.

  • Deleting official authority only or updating official authority is not permitted.

  • When a new user is registered, a password is not set. Use a window operation to set a password.

(h) Location information

  • If you are updating existing information, make sure that you specify Location ID. For the condition, set the assigned item according to the specification in the CSV file. If assignment is to be by Location ID, specify only the new value in Location name. You can omit any value that remains unchanged.

  • In Upper location ID, you can set either ID or name. However, if the value set as the name matches an existing ID, the group with the matching ID is updated.

  • If the item cannot be assigned by the location ID set in Upper Location ID, or if null data has been set in Upper Location ID, the null data is set in Upper Location ID.

  • If you delete a location, the locations under the deleted location are moved to Trash.

(i) Maintenance contract information, Rental contract information, Lease contract information, Volume contract information

  • If you are adding contract information, make sure that you specify Contract No., Contract date, Contract start date, Contract end date, and Contracted company.

  • If you are updating existing information, make sure that you specify Contract ID or Contract No. For the condition, set the assigned item according to the specification in the CSV file. If assignment is to be by Contract ID, specify only the new value in Contract No. You can omit any value that remains unchanged.

  • Do not change Subject. When updating, set the value before the change.

  • You cannot release an asset that is subject to a contract. To release it, use a window operation.

  • Subject assets are assigned by Asset ID or Asset No. Only those assets that have been registered in the asset management database can be set as subject assets.

  • To register multiple assets for a single contract information item, set Contract ID on each line.

  • If the same asset number has been registered more than once, subject software cannot be assigned by Asset No.

  • Do not change Category.

  • Do not change the value of Frequency during an update operation.

  • If the group specified in Group ID is not registered in the asset management database, null data is set in Group ID.

(j) IP group information

  • When registering an IP group, the IP addresses in the range from the specified start address to end address are registered.

  • If you are updating existing information, make sure that you specify IP group ID or IP group name. For the condition, set the assigned item according to the specification in the CSV file. If both are specified, assignment is by IP group ID, and IP group name is changed by the value in the CSV file. If assignment is to be by IP group ID, specify only the new value in IP group name. You can omit any value that remains unchanged. If assignment is to be by IP Group name and multiple items having the same IP group name have been registered in the same tab of the IP Group job menu, information cannot be imported.

(k) Device catalog information

  • If you are adding information, make sure that you specify Device name and Model.

  • If you are updating pre-existing information, you must specify one of the following:

    • Catalog ID

    • Device name and Model

    For the condition, set the assigned item according to the specification in the CSV file. If assignment is to be by Catalog ID, Device name is updated with the value in the CSV file.

(l) Problems

  • If you are adding information, make sure that you specify Overview of problem.

  • If you are updating existing information, make sure that you specify Maintenance log ID or Managed No. For the condition, set the assigned item according to the specification in the CSV file. If assignment is to be by Maintenance log ID, specify only the new value in Managed No. You can omit any value that remains unchanged.

  • If the erroneous asset cannot be assigned by Asset No., null data is set in Asset ID and Asset No.

(m) Assigned license information

  • If you are adding information, make sure that you specify Key ID for the software key information that is used for license assignment. If Key ID is not set, the information assigned by the software information Asset ID is used to register Product ID, License key, and Serial no.

  • If you are updating pre-existing information, make sure that you specify one of the following items for the software to which licenses are assigned:

    • Asset ID

    • Asset No. and Group name

  • For an installed license, specify Asset ID or Asset No. of the device to which the license is to be assigned in the hardware information Asset ID.

  • For a user license, specify User ID and User name of the user to which the license is to be assigned in the user information User ID and User name. If assignment is to be by User ID, you can omit User name.

  • As software key information to be used for assignment, specify Product ID, License key, and Serial no. If there is more than one software key information item that has the same three values, one of them is assigned.

  • For Asset ID, you can set either Asset ID or Asset No. If the value set as Asset No. matches an existing Asset ID, the software information having the matching Asset ID is assigned.

(n) Patches

If you are updating existing information, make sure that you specify Asset ID or Asset No. For the condition, set the assigned item according to the specification in the CSV file. If both are set, assignment is by Asset ID. If assignment is to be by Asset ID, you can omit Asset No.

(o) Virus definition

If you are updating existing information, make sure that you specify Asset ID or Asset No. For the condition as well, set the assigned item according to the specification in the CSV file. If both are set, assignment is by Asset ID. If assignment is to be by Asset ID, you can omit Asset No.

(p) Related asset information

If you are adding information, make sure that you specify one of the following:

  • Parent asset ID or Parent asset number

  • Child asset ID or Child asset number

For the condition as well, set the assigned items according to their specifications in the CSV file. If both Parent asset ID and Parent asset number (or both Child asset ID and Child asset number) are set, assignment is performed based on Parent asset ID (or Child asset ID). When assignment is performed based on Parent asset ID (or Child asset ID), you can omit Parent asset number (or Child asset number).

(q) Division information

  • If you are adding division information, make sure that you specify one of the following:

    1. Division name and Group ID

    2. Division name and Group

    If you are also adding division groups, make sure that you specify Group ID or Group name.

    For the condition as well, set the assigned items according to their specifications in the CSV file. Assignment is performed in the order shown above. If both are set and assignment was performed based on Division name and Group ID (item 1 above), assignment by Division name and Group (item 2 above) is not performed.

  • If you are adding division groups to division information, make sure that you specify one of the following, and then specify the Group ID or Group name setting of the division groups that are being added:

    1. Division ID

    2. Division name and Group ID (or Group)

    For the condition as well, set the assigned items according to their specifications in the CSV file. Assignment is performed in the order shown above. If both are set and assignment was performed based on Division ID (item 1 above), assignment by Division name and Group ID (or Group) (item 2 above) is not performed.

  • If you are updating division information, make sure that you specify Division ID and Division name that is to be updated. The only information that can be updated is the Division name. Other items, even if specified, will not be changed. For the condition as well, set the assigned items according to their specifications in the CSV file. Assignment is performed based on Division ID.

  • If you are deleting division groups from division information, make sure that you specify one of the following and then specify Group ID or Group name of the division groups that are to be deleted:

    1. Division ID

    2. Division name and Group ID (or Group)

    For the condition as well, set the assigned items according to their specifications in the CSV file. Assignment is in the order shown above. If both are set and assignment was performed based on Division ID (item 1 above), assignment by Division name and Group ID (or Group) (item 2 above) is not performed.

  • If you are deleting division information, make sure that you specify one of the following:

    1. Division ID

    2. Division name and Group ID (or Group)

    Note that you should not specify Group ID or Group name. If you do, all corresponding division information and information assigned to divisions will be deleted.

    For the condition as well, set the assigned items according to their specifications in the CSV file. Assignment is performed in the order shown above. If both are set and assignment was performed based on Division ID (item 1 above), assignment by Division name and Group ID (or Group) (item 2 above) is not performed.

(r) Division assignment

  • If you are adding division information, make sure that you specify one of the following:

    1. Division name and Group ID

    2. Division name and Group

    If you are adding users that are assigned to division groups, make sure that you specify User ID or User name. Note that if there is already a user with the same name, make sure that you specify User ID.

    For the condition as well, set the assigned items according to their specifications in the CSV file. Assignment is performed in the order shown above. If both are set and assignment was performed based on Division name and Group ID (item 1 above), assignment by Division name and Group (item 2 above) is not performed.

  • If you are adding users that are assigned to divisions, make sure that you specify one of the following and then specify the User ID or User name of the users that are to be added. Note that if there is already a user with the same name, make sure that you specify User ID.

    1. Division ID

    2. Division name and Group ID (or Group)

    For the condition as well, set the assigned items according to their specifications in the CSV file. Assignment is performed in the order shown above. If both are set and assignment was performed based on Division ID (item 1 above), assignment by Division name and Group ID (or Group) (item 2 above) is not performed.

  • If you are updating division information, make sure that you specify the Division ID and Division name setting that is to be updated. The only information that can be updated is the Division name. Other items, even if specified, will not be changed. For the condition as well, set the assigned items according to their specifications in the CSV file. Assignment is performed based on Division ID.

  • If you are deleting users that were assigned to divisions, make sure that you specify one of the following and then specify the User ID or User name settings of the users that are to be deleted. Note that if there is already a user with the same name, make sure that you specify User ID. Note that if you do not specify User ID or User name, all of the corresponding division information and information assigned to divisions will be deleted.

    1. Division ID

    2. Division name and Group ID (or Group)

    For the condition as well, set the assigned items according to their specifications in the CSV file. Assignment is performed in the order shown above. If both are set and assignment was performed based on Division ID (item 1 above), assignment by Division name and Group ID (or Group) (item 2 above) is not performed.

  • If you are deleting division information, make sure that you specify one of the following. Note that you should not specify User ID or User name. If you do, all corresponding division information and division assignment information will be deleted.

    1. Corresponding Division ID

    2. Corresponding Division name and Group ID (or Group)

    For the condition as well, set the assigned items according to their specifications in the CSV file. Assignment is performed in the order shown above. If both are set and assignment was performed based on the corresponding Division ID setting (item 1 above), assignment by the corresponding Division name and Group ID (or Group) settings (item 2 above) is not performed.