8.6 Monitoring jobnets and jobs in a map
You can check the execution schedules or execution status of jobnets and jobs in the map area of the Jobnet Monitor window in the same way that you define jobnets and jobs.
Use one of the following methods to display the Jobnet Monitor window:
-
From the JP1/AJS3 - View window
If you want to check the status of a jobnet currently being executed, the next execution schedule of a jobnet, or the execution result of a jobnet, open the Jobnet Monitor window from the JP1/AJS3 - View window.
-
By using the ajs command
If you want to check the status of a jobnet currently being executed, the next execution schedule of a jobnet, or the execution result of a jobnet, open the Jobnet Monitor window by using the ajs command.
-
From the Daily Schedule window or Monthly Schedule window
If you want to check the execution schedules after the next schedule or the past results of jobnet execution, open the Jobnet Monitor window from the Daily Schedule window or Monthly Schedule window.
The following explains each method.
-
To display the Jobnet Monitor window from the JP1/AJS3 - View window
To display the Jobnet Monitor window:
-
In the JP1/AJS3 - View window, in Function Menu, click Status Monitor.
Status Monitor is now selected.
-
In the tree area, click the job group that manages the applicable jobnet.
The job group you clicked is now selected.
The root jobnet appears in the list area.
-
Click the root jobnet containing the target jobnet, choose View, Jobnet Monitor, and then Status or Result.
To check the status of the jobnet being executed or the next execution schedule of the jobnet, choose Status. To check the result of the jobnet that is already executed, choose Result.
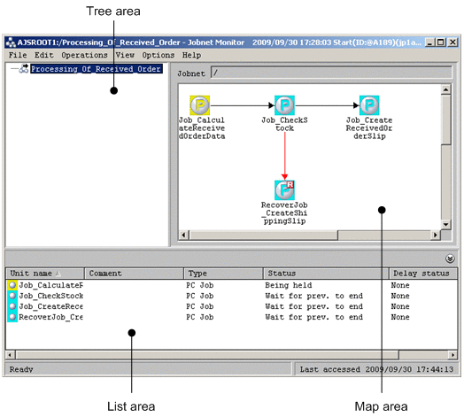
The following Jobnet Monitor window appears.
Figure 8‒6: Jobnet Monitor window -
In the map area and list area, check the execution status or other information about the jobnet or job.
For details about the meanings of the colors of the icons in the map area, see 12.9 Jobnet Monitor window and 12.3.42 Preferences dialog box. You can change the colors of the icons in the Preferences dialog box.
The list area displays information about the jobs and jobnets that are displayed in the map area (name, comment, unit type, execution status, and delay status). The unit highlighted in the map area is always the same as the unit highlighted in the list area.
To minimize the list area, choose View, List Area, and then Minimum. To restore the minimized list area to the original size, choose View, List Area, and then Restore.
If you double-click a job or jobnet in the map area or list area, the Monitor Details dialog box appears. Note, however, that if you double-click a nested jobnet in the map area, the map area displays the units under the nested jobnet you clicked.
-
-
To display the Jobnet Monitor window by executing a command:
ajs [-a login-information-file-name] {-l execution-ID | -m { state|result }} -n fully-qualified-jobnet-or-job-name -v monitorFor login-information-file-name, specify the user name entered in the Login screen, password, and the name of the login information file in which the name of the host to connect has been specified. For execution-ID, specify the execution ID of the generation to be displayed in the Jobnet Monitor window. For state|result, specify the status of the jobnet to be displayed in the Jobnet Monitor window. For fully-qualified-jobnet-or-job-name, specify the fully qualified jobnet or job name to be displayed in the Jobnet Monitor window.
For details of the command, see the description of ajs in 3. Commands Used for Normal Operations in the manual JP1/Automatic Job Management System 3 Command Reference.
-
To display the Jobnet Monitor window from the Daily Schedule window or Monthly Schedule window
To display the Jobnet Monitor window:
-
Display the Daily Schedule window or Monthly Schedule window.
Colored marks are displayed in the schedule area. Each colored mark represents the execution of one generation of a jobnet or job.
-
Change the displayed time period as necessary.
To change the displayed time period to the time period for which you want to check the execution status, either choose View and then Change Display Date or Change Display Month, or else use the display date change buttons or display month change buttons.
-
In the schedule area, click the colored mark representing the schedule whose execution status you want to check.
The schedule of the colored mark you clicked appears in the execution result list.
If the colored mark represents a dummy schedule, the execution result list does not include schedule information.
-
In the execution result list, click the schedule you want to check.
The line for the schedule is now selected.
-
Choose View and then Jobnet Monitor.
The Jobnet Monitor window appears. In the map area and list area, check the execution status of the jobnet or job.
-
- Supplementary note
-
When you open the Jobnet Monitor window from the JP1/AJS3 - View window (Main window) or with the ajs command, you cannot check the next execution schedule in the following cases:
-
When there is a jobnet displayed as executing, monitoring, or suspended for re-execution in Status in the list area of the JP1/AJS3 - View window (Main window).
-
When today's schedule is to be displayed#, and if jobnets of the day have been executed and finished and jobnets to be executed next are scheduled to be executed on the next day or later. Alternatively, when there is neither schedule to be handled on the day nor results returned on the day, and if jobnets to be executed next are scheduled to be executed on the next day or later.
- #
-
If you want to display the current day's schedule, specify this in the VIEWSTATUSRANGE environment setting parameter.
For details, see 20.4 Setting up the scheduler service environment in the JP1/Automatic Job Management System 3 Configuration Guide.
To check the next execution schedule, do either of the following:
-
Redisplay the Jobnet Monitor window.
-
Display the Monitor Details - [Jobnet] dialog box (Monitor Details - [Remote Jobnet] dialog box).
The procedure for each method is as follows.
Redisplaying the Jobnet Monitor window
-
In the JP1/AJS3 - View window, in Function Menu, click Status Monitor.
Status Monitor is now selected.
-
In the tree area, click the job group that manages the jobnet whose next execution schedule you want to check.
The job group you clicked is now selected.
The root jobnet appears in the list area.
-
Click the target jobnet, choose View, Jobnet Monitor, and then Next schedule.
The Jobnet Monitor window appears.
Displaying the Monitor Details - [Jobnet] dialog box (Monitor Details - [Remote Jobnet] dialog box)
-
In the JP1/AJS3 - View window, in Function Menu, click Status Monitor.
Status Monitor is now selected.
-
In the tree area, click the job group that manages the jobnet whose next execution schedule you want to check.
The job group you clicked is now selected.
The root jobnet appears in the list area.
-
Click the target jobnet, choose View, Detailed Information, and then Next Schedule.
The Jobnet Monitor window appears.
The Monitor Details - [Jobnet] dialog box (Monitor Details - [Remote Jobnet] dialog box) appears. In the Scheduled start time, you can check the next execution schedule.
-