Hitachi

JP1 Version 11 JP1/Automatic Job Management System 3 Overview


4.3 Checking execution registration information

You can view the execution registration information for a jobnet in the JP1/AJS3 - View window (main window) of JP1/AJS3 - View or in the List window of the Web GUI. From the Function menu, choose Register for Execution. You can then display execution registration information about a selected unit in the list area and detailed information area.

When you select a jobnet in the list area, the settings entered in the Register for Execution dialog box for that jobnet appear in the detailed information area. No information is shown about generations that have been deleted by generation management or by canceling jobnet registration.

The following figure illustrates the relationship between the jobnet generation management process and the execution registration information displayed in the detailed information area.

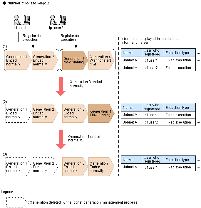
Figure 4‒20: Relationship between jobnet generation management and the information displayed in the detailed information area

[Figure]

This figure shows the information displayed for jobnet A, which has 2 set as the number of logs to keep. Two users (jp1user1 and jp1user2) have registered the jobnet for execution. Generations 1 to 4 have been created. jp1user1 registered generations 1 and 2, and jp1user2 registered generations 3 and 4.

When generation 3 is running, all the generations registered by the two JP1 users are still resident (1). Therefore, all the settings and operations performed by both users are displayed as execution registration information. When generation 3 ends normally, generation 1 registered by jp1user1 is deleted by the generation management process (2). At this point, generation 2 registered by jp1user1 is still resident, so the settings and operations performed by jp1user1 remain displayed. When generation 4 ends normally, generation 2 is deleted (3). At this point, all the generations registered by jp1user1 have been deleted, so the jp1user1 settings and operations disappear.

If either user cancels registration or stops execution of the jobnet, generation information is erased in the same way as for deletion by the generation management process.

If the same JP1 user registers a jobnet for execution on the same day and at the same time (within one second) from multiple instances of JP1/AJS3 - View, the execution registration information is handled as relating to a single unit and is displayed in one line in the detailed information area.