Hitachi

JP1 Version 11 JP1/SNMP System Observer Description, Operator's Guide and Reference


1.4.1 System configuration for performing monitoring in an IPv6 network environment

This subsection describes the system configuration of the SSO series for performing monitoring in an IPv6 network environment, and the system components for the basic configuration and a distributed configuration.

Organization of this subsection

(1) Basic configuration

In the basic configuration, the monitoring manager host must be a dual-stack host.

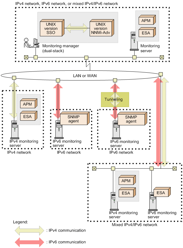
In IPv4 networks, monitoring servers are monitored by using IPv4 communication. In IPv6 networks, monitoring servers are monitored by using IPv6 communication. In networks in which both IPv4 and IPv6 are used, monitoring servers are monitored by using IPv4 or IPv6 communication.

The following figure shows an example of the basic configuration.

Figure 1‒4: Example of a system configuration including IPv6 networks (basic configuration)

[Figure]

(2) Distributed configuration

In a distributed configuration, the management manager host and the monitoring manager host must each be a dual-stack host.

In IPv4 networks, monitoring servers are monitored by using IPv4 communication. In IPv6 networks, monitoring servers are monitored by using IPv6 communication. In networks in which both IPv4 and IPv6 are used, monitoring servers are monitored by using IPv4 or IPv6 communication. Monitoring servers in IPv6 networks can also be monitored by using IPv6 communication via tunneling.

Note that the management manager host and the monitoring manager host must be able to communicate via IPv4.

The following figure shows an example of a distributed configuration.

Figure 1‒5: Example of a system configuration including IPv6 networks (distributed configuration)

[Figure]