Hitachi

JP1 Version 11 JP1/Performance Management - Remote Monitor for Platform Description, User's Guide and Reference


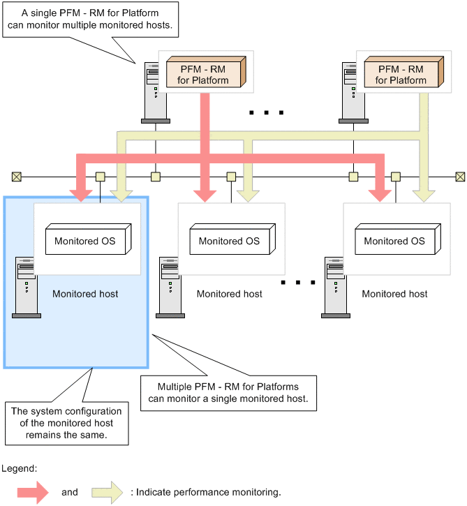
1.2.1 Monitoring multiple hosts remotely

PFM - RM for Platform can be used to monitor performance remotely.

Remote monitoring is a function for monitoring the operation status of remote servers from a local host without having to install an agent at each application server.

This function enables you to monitor performance data without having to change the system configuration of the monitored application servers (hosts), because there is no need to install PFM - RM for Platform at the application servers. A single PFM - RM for Platform can collect and manage performance data for multiple hosts, and multiple instances of PFM - RM for Platform can collect and manage performance data for the same host.

In Performance Management, a host that is monitored by PFM - RM for Platform is called a monitored host.

PFM - RM for Platform running in a Windows environment can remotely monitor hosts running in a Windows or UNIX environment. However, PFM - RM for Platform running in a UNIX environment can remotely monitor hosts running in a UNIX environment only.

For details about the OS environments in which PFM - RM for Platform supports monitoring, see 3.1.1 Issues to consider before installing the Windows edition or 3.2.1 Issues to consider before installing the UNIX edition.

You can also make the host on which PFM - RM for Platform is running the monitored host.

Furthermore, the use of the health check function of Performance Management enables you to remotely monitor the operating statuses of hosts and hardware equipment that support the ICMP protocol (can communicate through the ping command) (health check monitoring). Health check monitoring remotely monitors the operating status of the monitored host through a health check agent on the connection-target PFM - Manager.

Note that health check monitoring does not collect performance data.

For details about the health check function, see the chapter that describes the detection of failures in the JP1/Performance Management User's Guide.

The following figure illustrates monitoring of multiple monitored hosts by multiple instances of PFM - RM for Platform.

Figure 1‒1: Monitoring by PFM - RM for Platform

[Figure]

Organization of this subsection

(1) Common account information that enables multiple instance environments and monitoring targets to be centrally managed

PFM - RM for Platform uses the account information set up on the PFM - RM host to connect to monitoring targets remotely. Account information used by PFM - RM for Platform is classified into two types. The first is account information that is managed separately for each instance environment or monitoring target. The second is account information that is common to multiple instance environments and monitoring targets. Centrally managing common account information# is more efficient. For example, when changing the passwords for instance environments and monitoring targets, you only need to change the common account information that is centrally managed.

#

In health check monitoring, the common account information cannot be used. (Even if the common account information is set up, it is ignored.)

Account information used by PFM - RM for Platform (individual account information and common account information)

Remote connection by PFM - RM for Platform needs account information for instance environments (for Windows) and for monitoring targets within the instance environments.

To use individual account information, set up account information separately for each instance environment and for each monitoring target.

To use common account information, set up account information common to all instance environments and monitoring targets (for Windows and UNIX). You can specify whether to use common account information when setting up an instance environment or monitoring target.

Important

As common account information is used for all monitoring targets, there is a risk of greater negative impact if it is leaked. To avoid such a risk, determine whether to use common account information after considering security measures and information management.