Hitachi

JP1 Version 11 JP1/Service Support Configuration and Administration Guide


5.2 Deciding the target system and processes and establishing the structure

Before starting operations using JP1/Service Support, you must decide the target systems and the processes to be used. Next, you must decide task assignments and task flow. These will define who will do what in individual processes.

You can also create an Item processing route suitable for your operations by customizing the processes and the statuses of Items. When you consider customizing the processes, see 5.2.2 Designing the target system and the process work boards. When you consider customizing the statuses, see 5.3 Considering Item statuses.

The processes and statuses described in this section are the default processes and statuses. Replace them with the customized processes and statuses if you customize statuses.

The following descriptions assume that JP1/Service Support is used to perform operations on a model system. You can reference those descriptions when you actually configure an environment using JP1/Service Support.

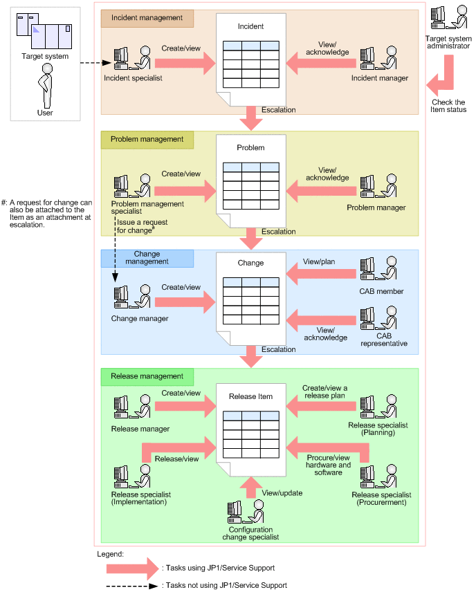
First, as shown in the following figure, consider the processes for resolving an Item for a system managed by JP1/Service Support.

Figure 5‒2: Consideration of the processes of the target system

[Figure]

Next, consider the persons in charge of checking the status of Items. Consider the details of their tasks as described in the following table.

Table 5‒1: Consideration of the persons in charge of checking the status of Items and the contents of their tasks

Person in charge

Task

Detailed contents of the task

Information system administrator

Checking the status of Items across systems and taking appropriate measures

- Manages the status of Items across systems.

- Tries to resolve problems in systems for which an Item is held.

- Considers methods of optimizing operations by summarizing and evaluating the status of the entire system.

Work status manager

Managing the status of Items

- Checks the processing status of Items in the system in his charge, mainly for managing time schedules.

- Takes care of problematic processes.

Target system administrator

Checking the status of Items in the system and taking appropriate measures

- Manages the processes in the system in his charge.

- Tries to resolve the problems in the processes for which an Item is held.

Also, consider the flow of processing an Item in each process in detail, including the persons in charge and the contents of their tasks.

Table 5‒2: Consideration of the flow of tasks in individual processes, the persons in charge, and the contents of tasks

Process

Person in charge

Task

Detailed contents of the task

(Keywords are enclosed by " ".)

Item status

Incident management

Incident specialist

Creating incidents

- Creates incidents in order to manage inquiries from users and to manage system failures.

- Creates incident Items in the New item window as part of the incident management process.

Received

Searching and investigating past cases

- Searches past cases for similar cases, and sets similar cases as "Related item(s)".

- Edits Items according to the investigation status.

Investigating

Escalation

- Escalates Items to the problem management process when long-term measures must be taken.

- Sets the person in charge as the problem management specialist.

Support Requested

Entering the results of investigating incidents

- Enters the results of investigations in "Workaround" and "Solution".

Investigating

Requesting acknowledgement

- Requests the incident manager to acknowledge the contents of incidents.

- Enters the contents of such requests in the "Free memo column".

- Sets the incident manager as the person in charge, and changes the status to Discussing.

Discussing

Recalling incidents#

- Recalls an incident for which the incident specialist has made an acknowledgement request if an input error or other imperfection is found in the incident.

Investigating

Incident manager

Acknowledging incidents

- Checks the contents of incidents.

- Changes the status to Acknowledged, and changes the person in charge to the incident specialist.

Acknowledged

Sending back incidents

- Sends back an incident for which the incident manager has received an acknowledgement request if an input error or other imperfection is found in the incident.

Investigating

Incident specialist

Closing incidents

- Checks the history and progress of the work on an Item, occasionally reports the results, and helps the persons in charge of delayed tasks, if necessary.

- Officially answers the inquirer when the status becomes Acknowledged.

- Fills in the "Result", and closes the Item.

Close

Problem management

Problem management specialist

Creating problems

- Analyzes trends based on system failures and inquiries, and creates problems.

- Creates problems in the New item window in the problem management process.

Received

Investigation

- Investigates created problems and problems escalated by the incident management process.

  • Searches past problems as needed.

  • Views the system configuration. This includes elements such as "Hardware information".

  • Register logs and other information as attachments when investigating failures.

- Fills in "Fundamental cause" and "Solution" based on the investigation results.

Investigating

Requesting acknowledgement

- Requests the problem manager to acknowledge the contents of the investigation or the solution.

- Enters the contents of a request in the "Free memo column".

- Sets the problem manager as the person in charge, and changes the status to Discussing.

Discussing

Recalling problems#

- Recalls a problem for which the problem management specialist has made an acknowledgement request if an input error or other imperfection is found in the problem.

Investigating

Problem manager

Acknowledgement

- Checks problem details.

- Sets the problem management specialist as the person in charge, and changes the status to Acknowledged.

Acknowledged

Sending back problems

- Sends back a problem for which the problem manager has received an acknowledgement request if an input error or other imperfection is found in the problem.

Investigating

Problem management specialist

Escalation

- Escalates an Item to the change management process if any system change is required in relation to a problem.

- Sets the change manager as the person in charge.

Support Requested

Closing

- Enters the final results for a problem Item, and changes the status of the problem to Close.

(- Requests acknowledgement again, as needed, before closing an Item.)

Close

Change management

Change manager

Creating changes

- Creates system change jobs.

- Creates a change in the New item window in the change management process.

Received

Requesting planning

- Checks the contents of created or escalated changes.

- Writes in "Free memo column" that creation of a plan is requested, and changes the person in charge to the CAB member.

Received

CAB member

Creating plans

- Creates an impact assessment and a change plan.

Planning

Requesting acknowledgement

Sets the CAB representative as the person in charge, and changes the status to Discussing.

Discussing

Recalling change plans#

- Recalls a change plan for which the CAB member has made an acknowledgement request if an input error or other imperfection is found in the change plan.

Investigating

CAB representative

Acknowledgement

- Checks the contents of a change plan, and arranges a CAB conference as necessary.

- Changes the status to Acknowledged when the change plan is acknowledged.

Acknowledged

Sending back change plans

- Sends back a change plan for which the CAB representative has received an acknowledgement request if an input error or other imperfection is found in the change plan.

Investigating

Escalation

- Escalates an Item to the release management process as necessary.

- Sets the release manager as the person in charge.

Support Requested

Change manager

Reviewing

Performs a review with related persons after a certain period passes from the time the release finishes.

Reviewing

Closing

Enters the results and closes the change.

Close

Release management

Release manager

Creating release Items

- Creates an Item for release work.

- Creates a change in the New item window of the release management process.

- Writes in "Free memo column" the contents of the request for designing a release plan.

- Changes the person in charge to the release specialist (planning).

Received

Release specialist (Planning)

Creating plans

Creates release plans.

Planning

Requesting acknowledgements

Changes the person in charge to the release manager to get an acknowledgement for the release plan, and changes the status to Discussing.

Discussing

Recalling release plans#

- Recalls a release plan for which the release specialist has made an acknowledgement request if an input error or other imperfection is found in the release plan.

Investigating

Release manager

Acknowledgement

- Checks the contents of a plan.

- Changes the person in charge to the release specialist (procurement), and changes the status to Acknowledged.

Acknowledged

Sending back release plans

- Sends back a release plan for which the release manager has received an acknowledgement request if an input error or other imperfection is found in the release plan.

Investigating

Release specialist (Procurement)

Procuring hardware and software

- Checks the contents of a release Item, and procures the required software and hardware.

- Changes the person in charge to the release specialists (implementation).

Acknowledged

Release specialist (Implementation)

Performing release operations, and requesting updates of configuration information

- Performs release work.

- Fills in the "Job report", changes the person in charge to the configuration change specialist, and asks him or her to take appropriate measures.

Support Requested

Configuration change specialist

Updating configuration information

- Updates configuration information based on the "Job report".

- Changes the person in charge to the release manager.

Acknowledged

Release manager

Closing

Checks the contents of the release Item work, and closes the release Item.

Close

#

If the person in charge of investigation edits an Item after the status of the Item has been changed to Investigating, the Item cannot be recalled.

After the above considerations, pick out information elements which are handled as individual tasks in individual processes and that need to be managed (such as the keywords in Table 5-2).

Then, compare those information elements with the setting elements of JP1/Service Support, and determine which setting elements must be renamed or added.

Organization of this section