Hitachi

JP1 Version 11 JP1/Service Support Configuration and Administration Guide


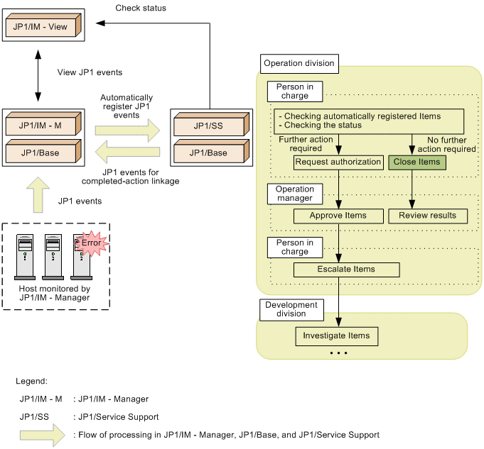
3.7.1 Overview of batch operations on Items

This section describes, in general terms, how to change the status of Items to Close in a batch operation.

When you link JP1/Service Support with JP1/IM - Manager, you can use automated actions to automatically register JP1 events managed by JP1/IM - Manager as Items in JP1/Service Support. When you operate the system in this way, JP1 events that do not require any further action will be registered in JP1/Service Support. These Items will remain in the system as uncompleted Items until a user changes their status to Close. The batch operations on Items function allows you to identify Items that do not require any further action and collectively change their status. The following figure shows an overview of this process:

Figure 3‒30: Batch closure of Items

[Figure]