Hitachi

JP1 Version 11 JP1/Service Support Configuration and Administration Guide


2.2.3 System configuration when linking with JP1 products

You can manage Items across an entire system by linking JP1/Service Support with JP1/IM - Manager, JP1/AIM, JP1/UCMDB, JP1/NP, JP1/AO, and JP1/ITDM2 - Asset Console.

When you link JP1/Service Support with other JP1 products, pay attention to the following points:

For details about the languages supported by the JP1 products to be linked, see the documentation for the individual JP1 products.

Organization of this subsection

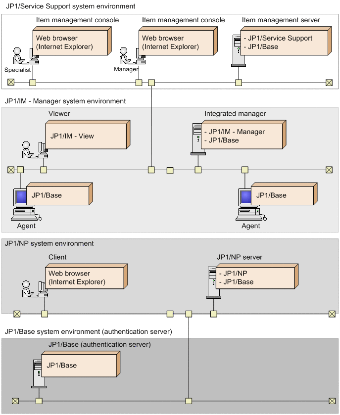
(1) System configuration for linking with JP1/IM - Manager

The following figure shows an example of a system configuration that links with JP1/IM - Manager.

Figure 2‒4: Example system configuration for linking with JP1/IM - Manager

[Figure]

The following describes the programs needed on each computer and server.

Item management console

A computer from which a JP1/Service Support user logs in to JP1/Service Support from a Web browser to view and work with Items. Internet Explorer must be installed on the Item management console.

Item management server

A server where Items are managed. JP1/Service Support must be installed on the Item management server. To link with JP1/IM - Manager, JP1/Base must be installed. The necessary version of JP1/Base depends on the OS of the Item management server. For details about the supported versions of JP1/Base, see the Release Notes.

Viewer

A computer on which an operator views JP1 events being managed by the integrated manager.

To view JP1 events managed by the integrated manager, JP1/IM - View must be installed.

You can also access the JP1/Service Support interface from JP1/IM - View, and register Items based on JP1 events managed by the integrated manager.

Integrated manager

The integrated manager is a server that provides integrated system monitoring using JP1/IM - Manager. JP1/IM - Manager and its prerequisite software JP1/Base must be installed on the integrated manager server. For details about the supported versions of JP1/IM - Manager and JP1/Base, see the Release Notes.

The events that occur in a system are managed by the integrated manager as JP1 events. JP1/IM - Manager can use automated actions to automatically register these JP1 events as incidents in JP1/Service Support.

When the status of an automatically registered Item changes to Close, you can use a predefined automated action to change the status of the JP1 event that triggered the automated action to Processed. Also, because JP1/Service Support issues a JP1 event that notifies an external system of Item information when the status of an Item changes, you can have this status change trigger a variety of actions by defining automated actions in advance.

Agent

A computer that JP1/IM - Manager monitors. To monitor an agent using JP1/IM - Manager, JP1/Base must be installed on the agent.

For details on the particular version of JP1/Base and JP1/IM - View you need to monitor systems using JP1/IM - Manager, and their operating system prerequisites, see the JP1/Integrated Management - Manager Overview and System Design Guide.

(2) System configuration for linking with JP1/AIM

The following figure shows an example of a system configuration that links with JP1/AIM.

Figure 2‒5: Example system configuration for linking with JP1/AIM

[Figure]

The following describes the programs needed on each computer and server.

Item management console

A computer from which a JP1/Service Support user logs in to JP1/Service Support from a Web browser to view and work with Items. The Item management console can also be used to log in to JP1/AIM to view the management information JP1/AIM has retained in relation to JP1/Service Support.

Internet Explorer must be installed on the Item management console.

Item management server

A server where Items are managed. JP1/Service Support must be installed on the Item management server.

Client

A computer used to view the asset information managed on the JP1/AIM server.

You need a Web browser to view the asset information on the JP1/AIM server.

JP1/AIM server

A server that uses JP1/AIM to manage asset information for systems. JP1/AIM and the prerequisite Web server (IIS) must be installed on the JP1/AIM server. For details about the supported versions of JP1/AIM, see the Release Notes.

For details about the Web browser, IIS version, and OS required for asset management using JP1/AIM, see the JP1/Asset Information Manager Planning and Setup Guide.

(3) System configuration for linking with JP1/UCMDB

The following figure shows an example of a system configuration that links with JP1/UCMDB. Note that JP1/UCMDB can be linked only in a Japanese-language environment.

Figure 2‒6: Example system configuration for linking with JP1/UCMDB

[Figure]

The following describes the programs needed on each computer and server.

Item management console

A computer from which a JP1/Service Support user logs in to JP1/Service Support from a Web browser to view and work with Items. The Item management console can also be used to log in to JP1/UCMDB to view the management information JP1/UCMDB has retained in relation to JP1/Service Support.

Internet Explorer must be installed on the Item management console.

Item management server

A server where Items are managed. JP1/Service Support must be installed on the Item management server.

Client

A computer used to view the asset information managed on the JP1/UCMDB server.

You need a Web browser to view the asset information on the JP1/UCMDB server.

JP1/UCMDB server

A server that uses JP1/UCMDB to manage asset information for systems. JP1/UCMDB must be installed on the JP1/UCMDB server. For details about the supported versions of JP1/UCMDB, see the Release Notes.

For the prerequisites for asset management using JP1/UCMDB, see the JP1/UCMDB documentation.

(4) System configuration for linking with JP1/AIM and JP1/Software Distribution

By linking with JP1/Software Distribution, JP1/AIM can manage information collected from managed computers as asset information. The following figure shows an example of a system configuration that incorporates JP1/Service Support into a system configured in this way.

Figure 2‒7: Example system configuration when linking with JP1/AIM and JP1/Software Distribution

[Figure]

The following describes the programs needed on each computer and server.

Item management console

A computer from which a JP1/Service Support user logs in to JP1/Service Support from a Web browser to view and work with Items. The Item management console can also be used to log in to JP1/AIM to view the management information JP1/AIM retains in relation to JP1/Service Support.

Internet Explorer must be installed on the Item management console.

Item management server

A server where Items are managed. JP1/Service Support must be installed on the Item management server.

Client

A computer used to view the asset information managed on the JP1/AIM server.

You need a Web browser to view the asset information on the JP1/AIM server.

JP1/AIM server

A server that uses JP1/AIM to manage asset information for systems. JP1/AIM and the prerequisite Web server (IIS) must be installed on the JP1/AIM server. For details about the supported versions of JP1/AIM, see the Release Notes.

To collect asset information from computers over the network, JP1/Software Distribution Manager must also be installed. JP1/AIM manages the information collected by JP1/Software Distribution Manager as asset information.

Managed computer

A computer for which asset information is being managed by JP1/Software Distribution Manager.

To collect asset information for JP1/Software Distribution Manager, JP1/Software Distribution Client must be installed.

For details on the versions of the Web browser, IIS, and the linked product JP1/Software Distribution Manager required to manage assets in JP1/AIM and their operating system prerequisites, see the JP1/Asset Information Manager Planning and Setup Guide.

(5) System configuration when linking with JP1/NP

The following figure shows an example of a system configuration that links with JP1/NP.

Figure 2‒8: Example system configuration when linking with JP1/NP

[Figure]

The following describes the programs needed on each computer and server.

Item management console

Internet Explorer must be installed on the Item management console.

Item management server

A server where Items are managed. JP1/Service Support must be installed on the Item management server. To use the authentication functionality of JP1/Base, JP1/Base must be installed.

Client

A machine where the Operational Content managed in the JP1/NP server is referenced, authored, or edited. You need a Web browser to reference, author, or edit the Operational Content managed in a JP1/NP server.

JP1/NP server

A server where Operational Content such as system operating procedures are managed by using JP1/NP.

When JP1/NP is linked with JP1/Service Support, you can display the Item preview of the main window (Item list) and Edit item window of JP1/Service Support from the JP1/NP windows associated with the Item information registered in JP1/Service Support.

JP1/NP must be installed on the JP1/NP server. To use the authentication functionality of JP1/Base, JP1/Base must be installed. For details about the supported versions of JP1/NP, see the Release Notes.

JP1/Base (authentication server)

An authentication server to use the JP1/Base authentication functionality. You can use the JP1/Base authentication functionality to display a relevant JP1/NP window with single sign-on on the authentication server. You can also display JP1/Service Support windows with single sign-on from the displayed JP1/NP window. JP1/Base must be installed on the JP1/Base (authentication server) machine. For details about the supported versions of JP1/Base, see the Release Notes.

(6) System configuration when linking with JP1/AO

The following figure shows an example of a system configuration that links with JP1/AO.

Figure 2‒9: Example system configuration when linking with JP1/AO

[Figure]

The following describes the programs needed on each computer and server.

Item management console

A computer from which a JP1/Service Support user logs in to JP1/Service Support from a Web browser to view and work with Items.

When you link with JP1/AO, single sign-on capabilities provided by the authentication functionality of JP1/Base allows the JP1/AO Submit Service dialog box associated with the JP1/Service Support Item to open.

Internet Explorer must be installed on the Item management console.

Item management server

A server where Items are managed. JP1/Service Support must be installed on the Item management server. To use the authentication functionality of JP1/Base, JP1/Base must be installed.

Web browser

A computer that runs a service managed by JP1/AO.

To execute a service through JP1/AO, a Web browser must be installed.

IT operation automation server

A server that uses JP1/AO to automate the operating procedures of a system. JP1/AO must be installed on the JP1/AO server. To use the authentication functionality of JP1/Base, JP1/Base must be installed. For details about the supported versions of JP1/AO, see the Release Notes.

JP1/Base (authentication server)

An authentication server that uses the authentication functionality of JP1/Base. You can use this authentication functionality to display JP1/AO dialog boxes by a single sign-on process. JP1/Base must be installed on the JP1/Base (authentication server) machine. For details about the supported versions of JP1/Base, see the Release Notes.

(7) System configuration for linking with JP1/ITDM2 - Asset Console

The following figure shows an example of a system configuration that links with JP1/ITDM2 - Asset Console.

Figure 2‒10: Example system configuration for linking with JP1/ITDM2 - Asset Console

[Figure]

The following describes the programs needed on each computer and server.

Item management console

A computer from which a JP1/Service Support user logs in to JP1/Service Support from a Web browser to view and work with Items. The Item management console can also be used to log in to JP1/AIM to view the management information JP1/AIM has retained in relation to JP1/Service Support.

Internet Explorer must be installed on the Item management console.

Item management server

A server where Items are managed. JP1/Service Support must be installed on the Item management server.

Client

A computer used to view the asset information managed on the Asset management server.

You need a Web browser to view the asset information on the Asset management server.

Asset management server

A server that uses JP1/ITDM2 - Asset Console to manage asset information for systems. JP1/ITDM2 - Asset Console version 10-50 or later and the prerequisite Web server (IIS) must be installed on the asset management Server. For details about the supported versions of JP1/ITDM2 - Asset Console, see the Release Notes.

For details about the Web browser, IIS version, and OS required for asset management using JP1/ITDM2 - Asset Console, see the JP1/IT Desktop Management 2 - Asset Console Configuration and Administration Guide.

(8) System configuration for linking with the Web GUI of JP1/AJS3 - Web Console

The following figure shows an example of a system configuration that links with the Web GUI of JP1/AJS3 - Web Console.

Figure 2‒11: Example system configuration for linking with the Web GUI of JP1/AJS3 - Web Console

[Figure]

The following describes the programs needed on each computer and server.

Item management console

A computer from which a JP1/Service Support user logs in to JP1/Service Support from a Web browser to view and work with Items.

When the system is linked to the Web GUI of JP1/AJS3 - Web Console, it displays the JP1/AJS3 - Web Console Monitor window associated with the JP1/Service Support item. In this case, you use the JP1/Base authentication functionality to access the JP1/AJS3 - Web Console Monitor window via Single Sign-On.

Internet Explorer must be installed on the Item management console.

Item management server

A server where Items are managed. JP1/Service Support must be installed on the Item management server.

Client

This is a computer used to connect to JP1/AJS3 (Hitachi's automatic job management system for automating routine and regular activities) in order to monitor the execution status and results of tasks, for example by using a Web browser.

JP1/AJS3 - Web Console is required in order to carry out monitoring over the Internet using a Web browser.

Job control manager

The server used by JP1/AJS3 to automate routine tasks. The job control manager requires JP1/AJS3 or later. To use the authentication functionality of JP1/Base, JP1/Base must be installed. For details about the supported versions of JP1/AJS3, see the Release Notes.

JP1/Base (authentication server)

An authentication server to use the JP1/Base authentication functionality. You can use this authentication functionality to display the relevant JP1/AJS3 - Web Console Monitor window via Single Sign-On. JP1/Base must be installed on the JP1/Base (authentication server) machine. For details about the supported versions of JP1/Base, see the Release Notes.

(9) System configuration for linkage with JP1/PFM - Web Console

The following figure shows an example system configuration for linkage with JP1/PFM - Web Console.

Figure 2‒12: Example system configuration for linkage with JP1/PFM - Web Console

[Figure]

The following describes the programs needed on each computer or server.

Item management console

A computer from which a JP1/Service Support user logs in to JP1/Service Support from a Web browser to view and work with Items.

When you link with PFM - Web Console, the single sign-on capability provided by the JP1/Base authentication functionality allows the PFM - Web Console Select Report window associated with the JP1/Service Support Item to open.

Internet Explorer must be installed on the Item management console.

Item management server

A server where Items are managed. JP1/Service Support must be installed on the Item management server.

Monitoring console

A console window in which the monitoring agent checks the operating information collected from the monitoring targets or changes the Performance Management settings. You can display the monitoring console by connecting to the monitoring console server from the web browser.

Monitoring manager and monitoring console server

The monitoring manager centrally manages monitoring agents. PFM - Manager must be installed on the host that acts as the monitoring manager.

The monitoring console server allows the operating information collected from the monitoring targets and the Performance Management settings window to be displayed on the monitoring console. PFM - Web Console must be installed on the host that acts as the monitoring console server.

To use the JP1/Base authentication functionality on the monitoring manager and monitoring console server, JP1/Base must be installed. For details about the supported versions of JP1/PFM, see the Release Notes.

JP1/Base (authentication server)

An authentication server that uses the JP1/Base authentication functionality. The single sign-on capability provided by the JP1/Base authentication functionality allows the PFM - Web Console Select Report window to open. JP1/Base must be installed on the JP1/Base machine (authentication server). For details about the supported versions of JP1/Base, see the Release Notes.