Hitachi

JP1 Version 11 JP1/Service Support Configuration and Administration Guide


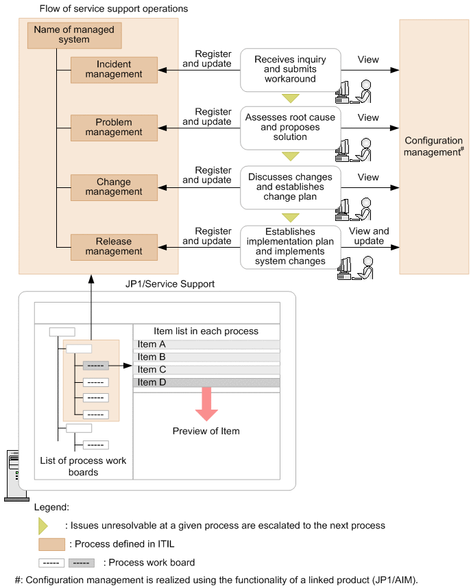
1.1.2 Supporting service support operations with JP1/Service Support

JP1/Service Support centrally manages user inquiries, system faults, and the problems and considerations that derive from these system faults as Items requiring resolution.

JP1/Service Support allows users to visualize these Items in the context of a service support process. By viewing the information in JP1/Service Support, operators responsible for each process can gain insight into the nature of the Items requiring resolution, finding out what needs to be done and by when.

The following figure shows an overview of how JP1/Service Support assists the service support process.

Figure 1‒2: Approach to service support in JP1/Service Support

[Figure]

JP1/Service Support provides elements called process work boards which serve as a place where systems under management and the processes in those systems can be organized and managed. These systems and processes are clearly laid out in the list of process work boards, allowing Items to be managed at the process level. You can also display the Items associated with each process in list form, and preview each Item from the list.

By accessing JP1/Service Support, you can keep track not just of your own work, but also that of others. Access to shared information about Items occurring in other processes and how they are being dealt with can be a useful reference as you work on the Items in your field of responsibility.

Also, by outputting information about registered Items and work histories, you can analyze managed systems for weaknesses and bottlenecks.