Hitachi

JP1 Version 11 JP1/Base User's Guide


11.1.1 Checking the format of application program log files

Check the format of the monitored log files, and specify the log file format in the action definition file for log file trapping. This subsection describes the flow of checking the log file format.

Log files are mainly divided into sequential files and wrap-around files, depending on the output format.

A sequential file is a file that does not shrink. When log data is output, the data is always added to the file. Among the various formats of sequential files, log file trapping can monitor the log files in SEQ, SEQ2, SEQ3, or UPD format.

A wrap-around file is a file for which the output position of log data may return to the beginning of the file at a specific interval, or depending on the data size. Among the various formats of wrap-around files, log fie trapping can monitor the log files in WRAP1, WRAP2, or HTRACE format.

For details about the format of log files that can be monitored, such as SEQ and WRAP1, see 2.4.4 Types of log files that can be monitored.

Organization of this subsection

(1) Flow of checking the log file format (for a sequential file)

If the monitored log file is a sequential file, check the log file format according to the flow in the figure below. Note that the unsupported log files in the following figure cannot be monitored by log file trapping.

Figure 11‒1: Flow of checking the log file format (for a sequential file)

[Figure]

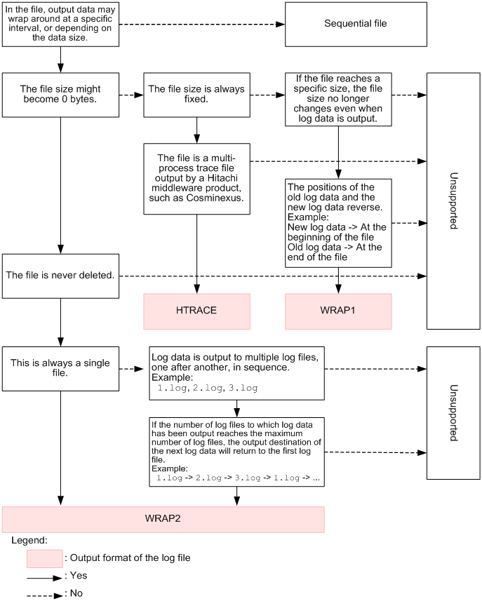
(2) Flow of checking the log file format (for a wrap-around file)

If the monitored log file is a wrap-around file, check the log file format according to the flow in the figure below. Note that the unsupported log files in the following figure cannot be monitored by log file trapping.

Figure 11‒2: Flow of checking the log file format (for a wrap-around file)

[Figure]