Hitachi

JP1 Version 13 JP1/IT Desktop Management 2 Overview and System Design Guide


2.11.5 Associating asset information

You can associate and manage multiple assets. By associating assets with one another, for example, you can check the peripheral devices connected with each computer, or check the costs for the support contracts for software licenses.

Associating information about hardware assets

You can associate and manage multiple hardware assets. By doing so, you can manage multiple assets as a set.

The following is an example when multiple hardware assets are associated.

[Figure]

Tip

To change the association of the hardware asset, you can use the Change button on the tab at the bottom of the information area. To change the associations of multiple assets, use the Action menu.

Tip

You can also use the ioutils importassetassoc command to associate multiple hardware assets with one another.

Associating information about software licenses and information about managed software programs

When you manage the usage status of software licenses, you can associate and manage software licenses and managed software programs.

By associating managed software information with the installed software information collected from devices, you can check the number of used licenses for the managed software programs. You can also associate a managed software program with multiple installed software programs. By doing so, you can manage the software licenses whose volume licenses and versions are different for each managed software program.

For software license information, you can associate the device to which the software license is assigned. By doing so, you will be able to check whether software licenses are being used as assigned, based on the information about the installed software summed up as managed software information.

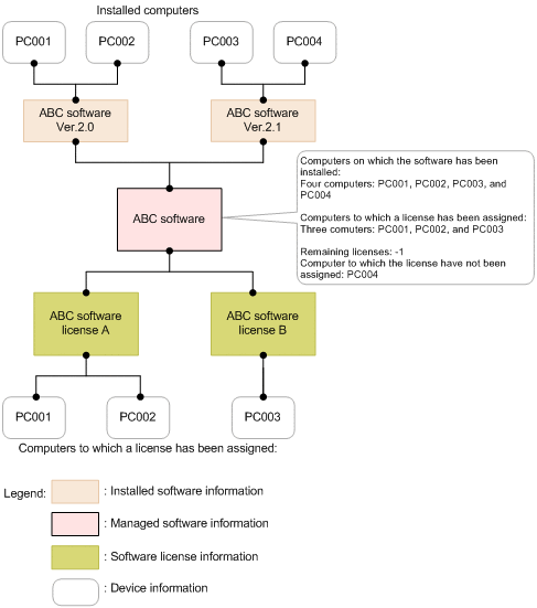
The following is an example when software licenses are assigned to devices to manage the usage status.

[Figure]

Tip

You can also use the ioutils importassetassoc command to associate software license information with managed software information.

Associating contract information

You can associate contract information with hardware asset information or software license information for management. For example, if you associate maintenance contract information with hardware asset information about computers, you can quickly check the maintenance contract information required when a computer fails, and take countermeasures.

If you set the costs for contract information, you can check the costs for hardware assets or software licenses.

The following is an example when contract information is associated with hardware asset information and software license information.

[Figure]

As for hardware asset information, multiple contracts can be associated with multiple hardware assets according to the contract type.

As for software license information, one contract can be associated with multiple software licenses because contracts are managed for each software license.

Tip

You can associate contract information with either hardware asset information or software license information by specifying the association by setting Contract target in the Add Contract view or the Edit Contract view.

Tip

You can also use the ioutils importassetassoc command to associate contract information with hardware asset information or software license information.