Hitachi

JP1 Version 13 JP1/IT Desktop Management 2 Overview and System Design Guide


1.2 System components

In this manual, when referring to a system managed by JP1/IT Desktop Management 2, defined names are used for the system components such as network devices and the servers and computers on which JP1/IT Desktop Management 2 is installed.

Definitions used in JP1/IT Desktop Management 2 for basic system components are given in the following table.

Component name

Definition

Management server

The server on which JP1/IT Desktop Management 2 is installed as a relay system. A database for storing the various information managed by JP1/IT Desktop Management 2 is created on the management server.

When distribution using Remote Install Manager is described, this server might also be referred to as managing server or manager.

Administrator's computer

The computer on which the administrator performs management tasks using the JP1/IT Desktop Management 2 operation windows. JP1/IT Desktop Management 2 displays windows in a browser. This allows the administrator to work from any computer that can access the management server. The management server itself can be used as the administrator's computer.

The administrator can download a program (controller) for remotely controlling computers from the operation windows and remotely control user computers.

If you want to utilize distribution using Remote Install Manager, Remote Install Manager must be installed,

Device

Computer

A computer on which an OS is installed. The types of computers are as follows:

  • A computer on which an agent is installed

    • A computer on which an agent for online management is installed (online managed computer)

    • A computer on which an agent for offline management is installed (offline managed computer)

  • A computer without any agent installed (agentless managed computer)

IP device

A device other than a computer with an IP address. Examples include a router, network printer, or IP phone.

Peripheral

A device without an IP address, such as a mouse, keyboard, or USB device.

The following figure shows an example of a basic system configuration consisting of these components and managed by JP1/IT Desktop Management 2.

[Figure]

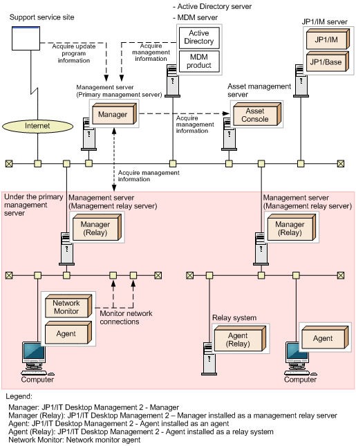
By adding another JP1/IT Desktop Management 2 component or linking JP1/IT Desktop Management 2 to another system, you can manage the system for a specific purpose, such as load balancing, enhanced security, or management of additional information.

Definitions of system components added for a specific purpose are given in the following table.

Component name

Definition

Relay system#

A server on which JP1/IT Desktop Management 2 - Agent is installed as a relay system.

A relay system is installed when you utilize distribution using Remote Install Manager. Installing a relay system can reduce loads on the Management server and network.

A system that has a relay system is called a basic configuration system of JP1/IT Desktop Management 2.

Management relay server#

A server on which JP1/IT Desktop Management 2 - Manager is installed as a management relay server. An agent is automatically installed when JP1/IT Desktop Management 2 - Manager is installed. This agent is called an agent for management relay server.

If you install a management relay server, you can perform load distribution among administrators or management servers, or support a NAT environment. If you want to operate JP1/IT Desktop Management 2 separately for each department or network configuration, a management relay server must be installed.

If you install a management relay server, a hierarchical system must be built with a primary management server and multiple management relay servers. The hierarchical system is called a multi-server-configuration system for JP1/IT Desktop Management 2. In a multi-server-configuration system, a primary management server and management relay servers can be collectively called management servers.

As opposed to a multi-server configuration, a system in which JP1/IT Desktop Management 2 is operated by a single management server is called a single-server configuration.

Primary management server#

A server that is installed at the top of the hierarchical system of management relay servers (i.e. multi-server-configuration system) among the servers on which JP1/IT Desktop Management 2 - Manager is installed. In a multi-server-configuration system, a primary management server and management relay servers can be collectively called management servers.

Support service site

A website that provides Hitachi support services. By connecting to this site via the Internet from JP1/IT Desktop Management 2, you can obtain information about the latest update programs and anti-virus products. This information is used by the system to determine whether the update programs and anti-virus products installed on each computer are up to date.

A system linked with a support service site is known as a support service linkage configuration system.

Asset management server#

A server on which JP1/IT Desktop Management 2 - Asset Console (Asset Console) is installed. This server is installed when you want to perform detailed asset information management, including customizing an asset information search window, or performing an asset information management job using items.

Active Directory server

A server on which Active Directory is installed. The Active Directory program is required so that JP1/IT Desktop Management 2 can acquire information managed by Active Directory.

A system linked with Active Directory is known as an Active Directory linkage configuration system.

MDM server

A server for managing smart devices using an installed MDM product. An MDM product is required so that JP1/IT Desktop Management 2JP1/IT Desktop Management 2 can acquire information about smart devices managed by the MDM product.

A system linked with an MDM product is known as an MDM linkage configuration system.

Network monitoring agent

A JP1/IT Desktop Management 2 component for monitoring and controlling device network connections.

The network monitoring agent is installed when a network monitor is enabled on an online managed computer.

Once the agent is installed, JP1/IT Desktop Management 2 can monitor the network, detect connection by new devices and deny access.

A network monitor-enabled system is known as a network monitoring configuration system.

Network control appliance#

An appliance product on which JP1/NETM/NM is installed. By linking with JP1/NETM/NM - Manager, JP1/IT Desktop Management 2 can control the network connections monitored by a JP1/NETM/NM-installed appliance product. A system linked with JP1/NETM/NM - Manager is known as a JP1/NETM/NM - Manager linkage configuration system.

JP1/IM server#

A server on which JP1/IM is installed for integrated monitoring of JP1 products and other programs. In addition to JP1/IT Desktop Management 2, the JP1/IM server requires JP1/IM and JP1/Base. Errors occurring on any of the managed computers can be centrally managed in JP1/IM as JP1 events.

A system linked with JP1/IM is known as a JP1/IM monitoring configuration system.

#: Not supported in JP1/IT Desktop Management 2 - Operations Director.

The following figure shows an example of a purpose-built system configuration managed by JP1/IT Desktop Management 2.

[Figure]

For details about the system configuration, see 4.4 Examining the system configuration.