3.2.2 配布結果を確認する
ファイルの配布結果を確認します。
操作手順
-
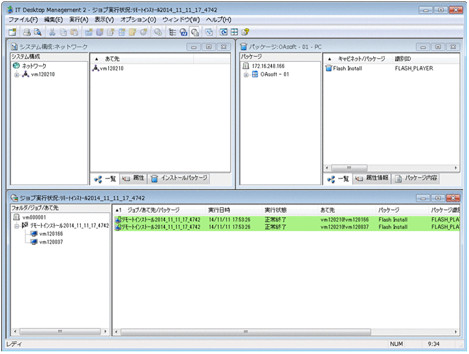
リモートインストールマネージャの[ジョブ実行状況]ウィンドウの、[フォルダ/ジョブ/あて先]に表示されている管理用サーバのホスト名をダブルクリックします。
ファイルを配布するジョブの実行状況が表示されます。
操作結果
これで、利用者のコンピュータに必要なファイルを配布できました。
ファイルの配布結果を確認します。
操作手順
リモートインストールマネージャの[ジョブ実行状況]ウィンドウの、[フォルダ/ジョブ/あて先]に表示されている管理用サーバのホスト名をダブルクリックします。
ファイルを配布するジョブの実行状況が表示されます。
操作結果
これで、利用者のコンピュータに必要なファイルを配布できました。