Hitachi

JP1 Version 13 JP1/Automatic Job Management System 3 Operator's Guide


2.3.4 Monitoring the Processing_Of_Received_Order jobnet during execution

This section describes how to monitor the execution status of the Processing_Of_Received_Order jobnet.

The following four windows are used to monitor the execution status in this example.

JP1/AJS3 - View window (Main window)

When you click Status Monitor in Function Menu, the detailed information area lists the schedules and execution results for the jobnet. Among other items displayed in the detailed information area are the execution status, scheduled start date and time, and start date and time.

JP1/AJS3 - View window (Summary Monitor window)

This window displays the progress of the jobnet, the status of subordinate jobs, and a simulated result of the jobnet at the scheduled end date and time. You can also check the status and start date and time of the jobnet and subordinate jobs in this window.

Jobnet Monitor window

Like the Jobnet Editor window that you use when defining jobs, this window allows you to check the execution status of the jobs in a jobnet in a map area. The colors of icons indicate the statuses of jobs. For example, different colors indicate which job is currently executing or which job has ended execution.

Daily Schedule (Hierarchy) window

This window lists the execution statuses of jobnets and jobs in a jobnet. You can also use this window to check execution start times and execution end times.

The following describes how to check the execution status of the jobnet in each window. Note that the operations described below assume that all the operations explained in 2.3.3 Registering the Processing_Of_Received_Order jobnet for execution have been completed.

Organization of this subsection

(1) Using the JP1/AJS3 - View window (Main window) to check the execution status

Perform the following procedure to check the execution status of the jobnet in the JP1/AJS3 - View window (Main window).

To check the execution status of the jobnet:

  1. In the JP1/AJS3 - View window, in Function Menu, click Status Monitor.

    Status Monitor is now selected.

  2. In the tree area, make sure that the AJSROOT1 job group is displayed. In the list area, click the Processing_Of_Received_Order jobnet.

    The Processing_Of_Received_Order jobnet is now selected.

  3. Click the Show button.

    The detailed information area displays information about the execution of the Processing_Of_Received_Order jobnet.

  4. In the detailed information area, check the execution information about the Processing_Of_Received_Order jobnet.

    Because the hold attribute was set for the Job_CalculateReceivedOrderData job when you defined the jobs in this example, the Processing_Of_Received_Order jobnet does not end execution, and its status in the Status column is therefore Now running.

    The following figure shows how the JP1/AJS3 - View window (Main window) looks at the end of step 4.

    Figure 2‒11: JP1/AJS3 - View window (Main window) that is monitoring the jobnet

    [Figure]

Supplementary note

If execution information about the jobnet does not appear, choose View and then Refresh to update the window display.

(2) Using the JP1/AJS3 - View window (Summary Monitor window) to check the execution status

Perform the following procedure to check the execution status of the jobnet and jobs in the JP1/AJS3 - View window (Summary Monitor window).

To check the execution status of the jobnet and jobs:

  1. In the JP1/AJS3 - View window, in Function Menu, click Summary Monitor.

    Summary Monitor is now selected.

    The following JP1/AJS3 - View window (Summary Monitor window) appears.

    Figure 2‒12: JP1/AJS3 - View window (Summary Monitor window) after opening

    [Figure]

  2. Click the Setting button.

    The following Monitoring Unit Select dialog box appears.

    Figure 2‒13: Monitoring Unit Select dialog box

    [Figure]

  3. In the Monitoring Unit Select dialog box, in Selectable units, click the plus sign (+) on the left of the AJSROOT1 job group.

    The Processing_Of_Received_Order jobnet appears under the AJSROOT1 job group.

  4. Select the Processing_Of_Received_Order jobnet, and click the Add button.

    The Processing_Of_Received_Order jobnet appears in Monitored units.

  5. Click the OK button.

    The Monitoring Unit Select dialog box closes.

    The information about the Processing_Of_Received_Order jobnet appears in the summary list in the JP1/AJS3 - View (Summary Monitor window) window.

  6. In the summary list, check the progress of the jobnet.

    In this example, the Job_CalculateReceivedOrderData job is the first job in the jobnet. Because you set the hold attribute for this job when you defined the job, the Progress column displays 0%.

  7. In the summary list, click the Processing_Of_Received_Order jobnet. Choose View, Unit Detailed Information List, and then All.

    The unit detailed information list displays the execution status of the Processing_Of_Received_Order jobnet and its four jobs.

  8. In the unit detailed information list, check the execution status of the jobnet and its jobs.

    In this example, you set the hold attribute for the Job_CalculateReceivedOrderData job when you defined the job. Therefore, execution of the Processing_Of_Received_Order jobnet has not ended yet, and as a result, the Status column indicates Being held for the Job_CalculateReceivedOrderData job. For the Processing_Of_Received_Order jobnet, the Status column indicates Now running, and for other jobs, it indicates Wait for prev. to end.

    The following figure shows how the JP1/AJS3 - View window (Summary Monitor window) looks at the end of step 8.

    Figure 2‒14: JP1/AJS3 - View window (Summary Monitor window) that is monitoring the jobnet and its jobs

    [Figure]

Supplementary note

If execution information does not appear, choose View and then Refresh to update the window display.

(3) Using the Jobnet Monitor window to check execution status

This subsection describes how to check the execution status of a jobnet or a job using the Jobnet Monitor window.

(a) Checking execution status in the map area and list area

Perform the following procedure to check the execution status of the Processing_Of_Received_Order jobnet in the Jobnet Monitor window.

To check the execution status of the jobnet:

  1. In the JP1/AJS3 - View window, in Function Menu, click Status Monitor.

    Status Monitor is now selected.

  2. In the tree area, make sure that the AJSROOT1 job group is displayed. In the list area, click the Processing_Of_Received_Order jobnet.

    The Processing_Of_Received_Order jobnet is now selected.

  3. Choose View, Jobnet Monitor, and then Status.

    The following Jobnet Monitor window appears.

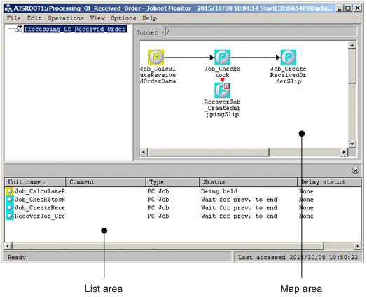
    Figure 2‒15: Jobnet Monitor window (job execution status 1)

    [Figure]

    You can use the ajs command to open the Jobnet Monitor window directly. For details about the command, see the ajs in 3. Commands Used for Normal Operations in the manual JP1/Automatic Job Management System 3 Command Reference.

  4. In the map area and list area, check the execution status of the jobs.

    The following describes how to read the map area and the list area.

    How to read the map area

    The map area displays the icons of the jobs under a jobnet. The color of an icon represents the status of the corresponding job.

    In this example, the Job_CalculateReceivedOrderData job is being held because the hold attribute was set for the job when you defined it. The color of the icon of a job that is being held is yellow. The color of the icon of a job that is waiting for the end of the preceding job is light blue.

    How to read the list area

    The list area displays the information (unit name, comment, type, status, delay status) about all the units displayed in the map area.

    In this example, you set the hold attribute for the Job_CalculateReceivedOrderData job when you defined the job. Therefore, for the Job_CalculateReceivedOrderData job, the Status column indicates Being held. For the other jobs, the Status column indicates Wait for prev. to end.

  5. Click the icon of the Job_CalculateReceivedOrderData job. Choose Operations, Change Hold Attribute, and then Hold-Release.

    A message dialog box appears to confirm hold-release.

  6. Click the Yes button.

    The held Job_CalculateReceivedOrderData job is now released. In the map area, you can check that the held job is released and the execution is started. When the execution of the Job_CalculateReceivedOrderData job ends, the Job_CheckStock job starts executing.

    This example ends the Job_CheckStock job abnormally to explain how a recovery job is executed. When the Job_CheckStock job ends abnormally, the icon of the Job_CheckStock job is displayed in red and the defined RecoverJob_CreateShippingSlip recovery job starts executing. Since the Job_CheckStock job is ended abnormally, the Job_CreateReceivedOrderSlip job is not executed.

    The Jobnet Monitor window should appear as follows at this point.

    Figure 2‒16: Jobnet Monitor window (job execution status 2)

    [Figure]

Supplementary note

If the colors of icons do not change, choose View and then Refresh to update the contents of the window.

(b) Checking detailed information

Perform the following procedure to check the detailed information about the abnormally ended Job_CheckStock job.

To check the detailed information:

  1. In the map area, click the icon (red) of the Job_CheckStock job.

    The icon of the Job_CheckStock job is now selected.

  2. Choose View and then Detailed Information.

    The following Monitor Details - [PC Job] dialog box appears.

    Figure 2‒17: Monitor Details - [PC Job] dialog box

    [Figure]

  3. Click the Details button in Execution result details.

    The following Execution Result Details dialog box appears.

    Figure 2‒18: Execution Result Details dialog box

    [Figure]

  4. Check the details about the execution result.

    Note that the message "Stock is insufficient." is displayed.

    You can also check the details about the execution result of a job.

  5. Click the Close button.

    The Execution Result Details dialog box closes.

  6. Click the Close button.

    The Monitor Details - [PC Job] dialog box closes.

(4) Using the Daily Schedule (Hierarchy) window to check execution status

This subsection describes how to check the execution status of a jobnet or a job using the Daily Schedule (Hierarchy) window.

To check execution status:

  1. In the JP1/AJS3 - View window, in Function Menu, make sure that Status Monitor is selected.

  2. In the tree area, make sure that the AJSROOT1 job group is displayed. In the list area, click the Processing_Of_Received_Order jobnet.

    The Processing_Of_Received_Order jobnet is now selected.

  3. Choose View, Daily Schedule, and then Hierarchy.

    The following Daily Schedule (Hierarchy) window appears.

    Figure 2‒19: Daily Schedule (Hierarchy) window

    [Figure]

  4. In the tree area, click + on the left of the Processing_Of_Received_Order jobnet.

    Four jobs appear under the Processing_Of_Received_Order jobnet.

  5. In the schedule area and the execution result list, check the execution status of the jobnet.

    View the schedule area and the execution result list as follows:

    Viewing the schedule area

    The schedule area displays colored marks (rectangles). Each colored mark represents the execution of a jobnet or a job. One side of a colored mark indicates the execution start time and the other side indicates the execution end time. The width of a colored mark represents the length of execution time and the color indicates the execution status. The following describes the relationship between colored-mark color and execution status:

    - Now running: Green

    - Being held: Yellow

    - Waiting for the end of the preceding job: Light blue

    - Abnormal end: Red

    - Normal end: Light green

    Viewing the execution result list

    The execution result list displays the information about a jobnet or a job (unit name, start date and time, end date and time, and status) selected in the tree area.

    When you want to display the execution status within a certain time period, click the time period in the time area. The selection frame moves and the information about all the colored marks within the selection frame appears in the execution result list. Figure 2-19 indicates the case when the time area is clicked.

Supplementary note

If the execution schedule or execution status does not appear, chose View and then Refresh to update the contents of the window.