Hitachi

JP1 Version 13 JP1/Automatic Job Management System 3 Operator's Guide


1.1.1 GUI operations in JP1/AJS3 - View

Below are some examples of GUI operations that you can use in JP1/AJS3 - View.

Organization of this subsection

(1) Define applications through the GUI

JP1/AJS3 - View allows you to define applications, which are to run on Windows hosts and UNIX hosts through the GUI.

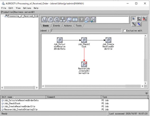
The figure below provides an example of a definition on a JP1/AJS3 - View window.

Figure 1‒1: Example of definition on a JP1/AJS3 - View window

[Figure]

JP1/AJS3 - View lets you just drag icons and associate the icons with each other using arrows to define a jobnet. The defined jobnet starts to execute after you register it for execution on the window.

Alternatively, you can use commands, instead of JP1/AJS3 - View, to define jobnets.

(2) Monitor applications through the GUI

With JP1/AJS3 - View, you can monitor how the applications are executed and check results of execution of the applications on windows. Information displayed on the windows is automatically updated at 30-second intervals. This allows you to quickly find an error or failure and immediately take appropriate measures against it.

You can specify the update interval between 30 seconds and 3,600 seconds.

The figure below shows an example of a window displaying results of application execution on JP1/AJS3 - View.

Figure 1‒2: Example of a window displaying results of application execution on JP1/AJS3 - View

[Figure]

JP1/AJS3 - View lets you check all results of execution of multiple jobnets at a glance as well as view by jobnet or all jobnets together. Its multi-colored display provides quick and comprehensive reference to execution results.

JP1/AJS3 - View allows you to type in commands.

For the functional overview of the entire JP1/AJS3, see 1. Overview of JP1/AJS3 in the manual JP1/Automatic Job Management System 3 Overview.