Hitachi

JP1 Version 13 JP1/Automatic Job Management System 3 Overview


3.4.7 Suppressing further executions of a jobnet with start conditions after it abnormally terminates

When a jobnet with a start condition has abnormally terminated, JP1/AJS3 can suppress subsequent execution of execution generations if the start conditions were satisfied. This suppression allows you to resume operation after correcting the cause of the abnormal termination.

JP1/AJS3 provides two suppression modes:

Supplementary note

To monitor a jobnet with start conditions from JP1/AJS3 - View, use the Daily Schedule (Hierarchy) window, which provides a multi-generation view.

Organization of this subsection

(1) Hold start of jobnet

When Hold start of jobnet is set, if the start condition is satisfied after abnormal termination of a running execution generation, execution generations in the Wait for start condition status either remain in that status or are placed in the Being held status. This is a useful setting if you want to execute the pending generations after operation is resumed.

The suppression behavior in this mode differs according to whether the concurrent execution of execution generations is enabled. If concurrent execution is disabled, the suppression behavior also depends on whether any succeeding generations with satisfied start conditions are waiting for the completion of execution of the preceding generation when that generation terminates abnormally.

(a) When the concurrent execution of execution generations is disabled

When the concurrent execution of execution generations is disabled, the suppression behavior depends on whether any succeeding generations are waiting for the completion of execution of the preceding generation.

■ When there are no succeeding generations waiting for the completion of execution of the preceding generation

The following describes the behavior when an execution generation terminates abnormally and no generations with satisfied start conditions are waiting for the completion of execution of that generation. The following figure shows the effect of the Hold start of jobnet option.

Figure 3‒60: Effect of the Hold start of jobnet option when the concurrent execution of execution generations is disabled and there are no succeeding generations waiting for the completion of execution of the preceding generation

[Figure]

In this example, execution generation 1 terminates abnormally. Subsequently, start condition 2 is satisfied, triggering generation 2, which moves from Wait for start condition to Being held status. Start condition 3 is subsequently satisfied, but because the preceding generation (generation 2) has not ended, generation 3 remains in Wait for start condition status like generation 3.

■ When succeeding generations are waiting for the completion of execution of the preceding generation

The following describes the behavior when an execution generation terminates abnormally and generations with satisfied start conditions are waiting for the completion of execution of that generation. The following figure shows the effect of the Hold start of jobnet option.

Figure 3‒61: Effect of the Hold start of jobnet option when the concurrent execution of execution generations is disabled and succeeding generations are waiting for the completion of execution of the preceding generation

[Figure]

In this example, start conditions 2 and 3 are already satisfied when generation 1 terminates abnormally. Generation 2 is to be executed next. It moves from Wait for start condition to Being held status. Because the preceding generation (generation 2) has not finished, the succeeding generation 3 remains in Wait for start condition status, even though its start condition is satisfied. Similarly, generation 4 remains in Wait for start condition status even when start condition 4 is satisfied.

■ Cautionary note

As shown in the figure below, when concurrent execution is disabled in the jobnet definition, new generations 5, 6, and 7 will be triggered and enter Wait for start condition status if the start condition is satisfied while the abnormally terminated jobnet is in any of the following states: (1) Rerunning; (2) Rerun ended but Hold start of jobnet not yet released; (3) Running after Hold start of jobnet is released.

Figure 3‒62: Behavior when concurrent execution is disabled and hold is released

[Figure]

Abnormal termination of a jobnet results in a large number of generations in Wait for start condition status. If the execution generations which are retained by a single monitoring generation exceeds 7,680 generations, the following message appears: KAVS0274-E The number of jobnets for execution registration exceeded the limit. (Jobnet: jobnet-name, code: code). In this case, the monitoring generation moves from Now monitoring status to Monitor terminated status, and monitoring for the start condition is terminated. For this reason, you need to restore any abnormally terminated generations and resume processing the application as soon as possible.

■ Procedure to resume operation

To resume operation:

  1. Resolve the problem, and then either rerun the abnormally terminated generation or change its job status to Ended normally or Ended with warning.

  2. Release the Hold start of jobnet option of the execution generation succeeding the execution generation that terminated abnormally.

    When the released execution generation has completed execution, the succeeding execution generations in Wait for start condition status are executed in turn.

    Figure 3‒63: Resuming operation when concurrent execution is disabled and "Hold start of jobnet" is set

    [Figure]

(b) When the concurrent execution of execution generations is enabled

The following figure shows the effect of the Hold start of jobnet option when concurrent execution is enabled for a jobnet.

Figure 3‒64: Effect of the "Hold start of jobnet" option when concurrent execution is enabled

[Figure]

In this example, generation 2 runs concurrently with generation 1 and continues to run when execution generation 1 terminates abnormally. After generation 1 terminates abnormally, start conditions 3 and 4 are satisfied, triggering generations 3 and 4, which move from Wait for start condition status to Being held status.

Because succeeding jobnets are held when a jobnet terminates abnormally, you can release the Hold start of jobnet option of the jobnet anytime and resume operation.

The transition from Wait for start condition to Being held status does not occur if the abnormally terminated generations are no longer present. This applies to the timing of start conditions 6 and 7 in the figure below. When start condition 5 is satisfied, however, generation 2 is in Terminated abnormally status. Therefore, generation 5 moves from Wait for start condition status to Being held status.

Figure 3‒65: Timing of the transition from "Wait for start condition" to "Now running" status

[Figure]

When an abnormally terminated generation is deleted

If you set a number of logs to keep, and an abnormally terminated generation is deleted because it exceeds the set number, the generation triggered the next time the start condition is satisfied moves from Wait for start condition to Being held status. This applies to generation 4 in the following figure.

Figure 3‒66: Suppression behavior when an abnormally terminated generation is deleted

[Figure]

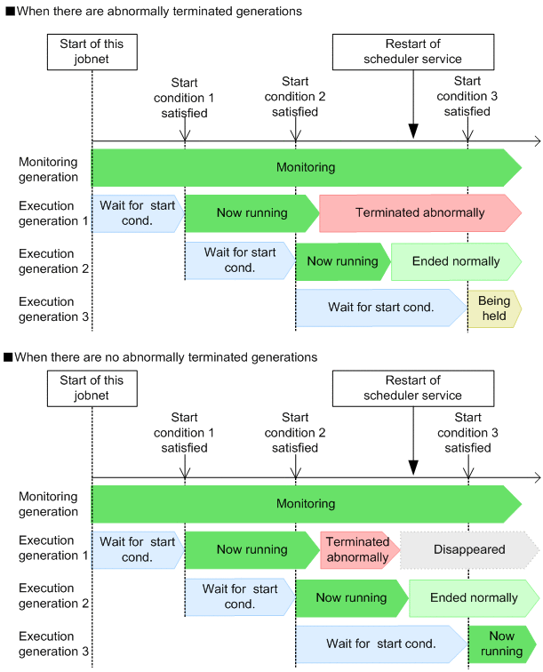
When the scheduler service is restarted

When the scheduler service is restarted (or a cluster system is failed over), JP1/AJS3 searches for terminated generations that are still present. If any abnormally terminated generations are found, succeeding execution generations move from the Wait for start condition status to the Being held status when their start condition is satisfied. If abnormally terminated generations are not found, the execution generations move from the Wait for start condition status to the Now running status when their start condition is satisfied.

The following figure shows the effect of the Hold start of jobnet option when the scheduler service is restarted.

Figure 3‒67: Effect of the Hold start of jobnet option when the scheduler service is restarted

[Figure]

If execution generation 1 has terminated abnormally when the scheduler service is restarted, execution generation 3 moves from the Wait for start condition status to the Being held status when start condition 3 is satisfied.

If execution generation 1 disappears because of the specified value for the number of logs to keep when the scheduler service is restarted, execution generation 3 moves from the Wait for start condition status to the Now running status when start condition 3 is satisfied.

■ Procedure to resume operation

To resume operation:

  1. Resolve the problem, and then either rerun all abnormally terminated execution generations or change their job status to Ended normally or Ended with warning.

  2. After status transition of the abnormally terminated generation, release the Hold start of jobnet option of all execution generations in Being held status.

    Figure 3‒68: Resuming operation when concurrent execution is enabled and "Hold start of jobnet" is set

    [Figure]

(2) Stop monitoring of start conditions

If an active execution generation terminates abnormally, the monitoring generation is placed in Monitor terminated status. This is a useful option if you do not want to continue monitoring after an abnormal termination.

The suppression behavior in this mode differs according to whether the concurrent execution of execution generations is enabled. If concurrent execution is disabled, the suppression behavior also depends on whether any succeeding generations with satisfied start conditions are waiting for the completion of execution of the preceding generation when that generation terminates abnormally.

(a) When the concurrent execution of execution generations is disabled

When the concurrent execution of execution generations is disabled, the behavior when monitoring stops depends on whether any succeeding generations are waiting for the completion of execution of the preceding generation.

■ When there are no succeeding generations waiting for the completion of execution of the preceding generation

The following describes the behavior when an execution generation terminates abnormally and there are no generations with satisfied start conditions waiting for the completion of execution of that generation. The following figure shows the effect of the Stop monitoring of start conditions option.

Figure 3‒69: Effect of the Stop execution monitoring of start conditions option when the concurrent execution of execution generations is disabled and there are no succeeding generations waiting for the completion of execution of the preceding generation

[Figure]

In this example, when execution generation 1 terminates abnormally, the monitoring generation moves from Now monitoring to Monitor terminated status. The waiting execution generation 2 disappears from the schedule.

■ When succeeding generations are waiting for the completion of execution of the preceding generation

The following describes the behavior when an execution generation terminates abnormally and generations with satisfied start conditions are waiting for the completion of execution of that generation. The following figure shows the effect of the Stop monitoring of start conditions option.

Figure 3‒70: Effect of the Stop execution monitoring of start conditions option when the concurrent execution of execution generations is disabled and succeeding generations are waiting for the completion of execution of the preceding generation

[Figure]

When execution generation 1 terminates abnormally, the monitoring generation moves from the Now monitoring to the Monitor terminated status. If start conditions 2 and 3 are already satisfied, execution generation 2, scheduled to run next, moves from the Wait for start condition status to the Being held status. The succeeding generation, execution generation 3, remains in the Wait for start condition status, even though its start condition is satisfied, because concurrent execution is disabled for this jobnet and because execution of the preceding generation (execution generation 2) has not finished yet. Execution generation 4, which is in the Wait for start condition status, disappears from the schedule.

■ Procedure to resume operation

To resume operation:

When there are no succeeding generations waiting for the completion of execution of the preceding generation
  1. Resolve the problem, and then either rerun all abnormally terminated execution generations or change their job status to Ended normally or Ended with warning.

    Figure 3‒71: Resuming operation when concurrent execution is disabled and "Stop monitoring of start conditions" is set (when there are no succeeding generations waiting for the completion of execution of the preceding generation)

    [Figure]

When succeeding generations are waiting for the completion of execution of the preceding generation
  1. Resolve the problem, and then either rerun the abnormally terminated execution generation or change its job status to Ended normally or Ended with warning.

  2. Release the Stop monitoring of start conditions option for the succeeding generations.

    When the released execution generation has completed execution, the succeeding execution generations in Wait for start condition status are executed in turn.

    Figure 3‒72: Resuming operation when concurrent execution is disabled and "Stop monitoring of start conditions" is set (when succeeding generations are waiting for the completion of execution of the preceding generation)

    [Figure]

(b) When the concurrent execution of execution generations is enabled

The following figure shows the effect of the Stop monitoring of start conditions option when the concurrent execution of execution generations is enabled.

Figure 3‒73: Effect of the Stop execution monitoring of start conditions option when the concurrent execution of execution generations is enabled

[Figure]

In this example, when execution generation 1 terminates abnormally, the monitoring generation moves from Now monitoring to Monitor terminated status. Generation 2, which is running concurrently with the abnormally terminated generation, continues execution. The waiting generation 3 disappears from the schedule.

■ Procedure to resume operation

Resolve the problem, and then either rerun all abnormally terminated execution generations or change their job status to Ended normally or Ended with warning.

Figure 3‒74: Resuming operation when concurrent execution is enabled and "Stop monitoring of start conditions" is set

[Figure]

(3) Supplementary note