Hitachi

JP1 Version 13 JP1/Automatic Job Management System 3 Overview


1.2.1 Overview of JP1/AJS3 functions

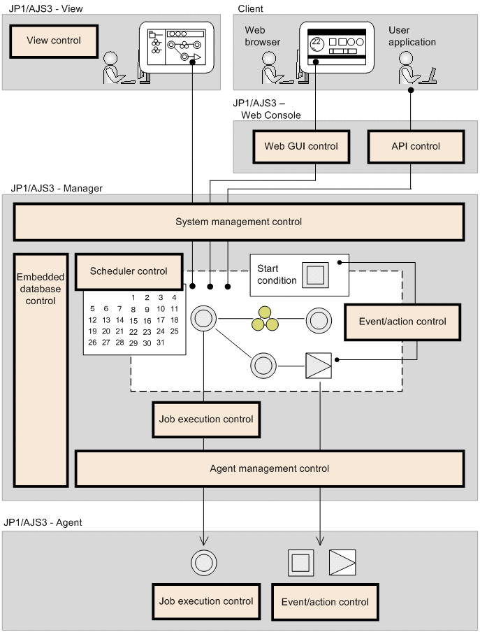
The following table summarizes the programs and functions that constitute JP1/AJS3. JP1/AJS3 uses these functions in combination to control job execution.

Table 1‒1: JP1/AJS3 functions

Program

Function

Summary

JP1/AJS3 - Manager

System management control

  • Management of services, processes, and environment settings

Scheduler control

  • Execution schedule management

  • Execution sequence control using a jobnet

Agent management control

  • Execution agent management

Job execution control

  • Job transfer and status management (Manager)

  • Job execution (Agent)

Submit job execution control

  • Job management using queuing (Manager)

Event/action control

  • Management of event monitoring status (Manager)

  • Event monitoring (Agent)

Embedded database control

  • The relational database that stores jobnet definitions, execution agent definitions, and other information

JP1/AJS3 - Agent

Job execution control

  • Job execution (Agent)

Event/action control

  • Event monitoring (Agent)

JP1/AJS3 - View

View control

  • Job and jobnet definitions

  • Job and jobnet scheduling and execution status display

JP1/AJS3 - Web Console

Web GUI control

  • Display of job/jobnet execution schedules and execution statuses on a web browser

  • Addition, deletion, and change of execution agents

  • Monitoring of JP1/AJS3 status

API control

  • Provision of the API to reference and operate jobs and jobnets

  • Provision of the API to add, delete, and change execution agents

The following figure shows the functions provided by JP1/AJS3 and their inter-relationships.

Figure 1‒7: JP1/AJS3 functions

[Figure]