Hitachi

JP1 Version 13 JP1/Integrated Management 3 - Manager Command, Definition File and API Reference


[Figure]System node definition file (imdd_systemnode.conf)

Organization of this page

Format

{
  "meta":{
    "version":"2"
  },
  "allSystem":[
    {
      "id":"first-system-name-ID",
      "displayName":"system-name-to-be-displayed",
      "jp1ResourcesGroup":"JP1-resource-group",
      "hostName":[{"host-name-string":"type"},...],
                   ...
                 ],
       "objectRoot":[
             {"type":"object-root-node-type",
              "name":[
                 {"object-root-node-string":"type"},
                    ...
                     ]
                    },
                    ...
             ],
      "children":[
        {
          "id":"first-subsystem-name-ID",
          "displayName":"subsystem-name-to-be-displayed",
          "jp1ResourcesGroup":"JP1-resource-group",
          "hostName":[
                       {"host-name-string":"type"},...],
                        ...
                     ],
            "objectRoot":[
                {"type":"object-root-node-type",
                 "name":[
                    {"object-root-node-string":"type"},
                       ...
                        ]
                       },
                       ...
                ],
          "children":[
            {
              "id":"subsystem-name-ID-under-second -subsystem",
              "displayName":"subsystem-name-to-be-displayed",
              "jp1ResourcesGroup":"JP1-resource-group",
              "hostName":[{"host-name-string":"type"},...],
              "objectRoot":[
                    {"type":"object-root-node-type",
                     "name":[
                        {"object-root-node-string":"type"},
                           ...
                            ]
                           },
                           ...
                    ]
              "children":[
                {
                  ...
                },
                ...
              ]
            },
            ...
          ]
        },
        {
          "id":"second-subsystem-name-ID",
          "displayName":"subsystem-name-to-be-displayed",
          "jp1ResourcesGroup":"JP1-resource-group",
          "hostName":[{"host-name-string"":"type"},...],
          "objectRoot":[
                {"type":"object-root-node-type",
                 "name":[
                    {"object-root-node-string":"type"},
                       ...
                        ]
                       },
                       ...
             ]
          "children":[
            {
              ...
            },
            ...
          ]
        },
        ...
      ]
    },
    {
      "id":"second-system-name-ID",
      ...
    },
    ...
  ]
}

Files

imdd_systemnode.conf

imdd_systemnode.conf.model (model file for the system node definition file)

Storage directory

In Windows
For a physical host:

Manager-path\conf\imdd\

For a logical host:

shared-folder\jp1imm\conf\imdd\

In UNIX
For a physical host:

/etc/opt/jp1imm/conf/imdd/

For a logical host:

shared-directory/jp1imm/conf/imdd/

Description

This setting file defines the hierarchical structure of the system to represent it in a sunburst or tree chart, and sorts collected data into different groups of defined hosts or other object root nodes.

It defines in what system each host or other object root node in the configuration information collected by the Intelligent Integrated Management Base is located.

Displayed items include hosts and other object root nodes in the agent configuration or remote monitoring configuration of JP1/IM - Manager and any node contained in the configuration information collected from other products. If the AJS manager or PFM manager is included in the linking host of JP1/IM - Manager (Intelligent Integrated Management Base), child AJS agents and PFM monitoring agents are also displayed in the tree.

The list of hosts and other object root nodes is obtained when the jddcreatetree command is executed, and the hosts and other object root nodes are allocated under the system according to the system node definition file (imdd_systemnode.conf) to create the hierarchical structure. Therefore, even a host or other object root node defined in the system node definition file (imdd_systemnode.conf) is not displayed in the tree if it is not found in the configurations of JP1/IM, JP1/AJS, or JP1/PFM.

If one node is used in more than one system or subsystem, the host must be defined to be included in one of those systems. One node cannot be managed by more than one system.

When the definitions are applied

The settings in the system node definition file are applied to the Intelligent Integrated Management Base when the jddcreatetree and jddupdatetree commands are completed successfully.

For details about the jddcreatetree and jddupdatetree commands, see jddcreatetree and jddupdatetree in Chapter 1. Commands.

Information that is specified

The system node definition file must be saved in UTF-8 without BOM (byte order mark). If you specify a backslash (\) as part of a character string, immediately before \, specify \ as an escape character.

"version":"2"

Specifies the version of the system node definition file. Set this to 2. This option is mandatory.

"id":"nth-system-name-(ID)"

Specifies a system ID to be set in the SID (a unique ID representing a component of a linked product) with alphanumeric characters. id can be up to 255 characters in length. The total maximum number of systems and system components that you can specify is 1,000. This option is mandatory.

  • For a system:

    The value must be unique across systems directly under allSystem.

  • For a subsystem:

    The value must be unique across subsystems directly under children.

To merge the system node definition files due to system consolidation, check for the uniqueness of the identifiers and change the id values if necessary.

"displayName":"system-name-to-be-displayed"

Specifies the name of the system that will appear in a sunburst or tree chart.

The name can be up to 255 characters in length and must not include any control characters or machine-dependent characters. The value of displayName does not have to be unique in the system node definition file. It can be used multiple times.

"jp1ResourcesGroup":"JP1-resource-group"

Specifies a JP1 resource group to indicate an area to be monitored by the system. This field is not required unless you want to use JP1 resource groups to control access.

The value of jp1ResourcesGroup can be up to 64 characters in length and can include alphanumeric characters and the following symbols: exclamation mark (!), at mark (@), hash mark (#), dollar sign ($), percent sign (%), ampersand (&), underscore (_), hyphen (-), asterisk (*), single quotation mark ('), caret (^), left curly bracket ({), right curly bracket (}), left parenthesis ((), right parenthesis ()), period (.), backslash (\), grave accent mark (`), and tilde (~).

"hostName":[{"host-name-string":"type"}...]

Specifies a list of hosts in the IM configuration and hosts that belong to the system, such as registration agents for linked products, with a combination of a host name string and type as follows.

Host name string

Type (6 or less characters)

Specify a host name directly

"" (Empty string)

Specify hosts using regular expressions#

regexp

# For the regular expression, use an extended regular expression. The regular expressions work if they match perfectly. The condition will be true if the specified regular expression matches perfectly with the whole string of the host name after comparing the expression with the string. For details about regular expressions, see Appendix G. Regular Expressions in the JP1/Integrated Management 3 - Manager Overview and System Design Guide.

The host name can be up to 255 characters in length and can include alphanumeric characters and the following symbols: exclamation mark (!), dollar sign ($), left parenthesis ((), right parenthesis ()), asterisk (*), plus sign (+), comma (,), hyphen (-), period (.), forward slash (/), colon (:), left angle bracket (<), equal sign (=), left square bracket ([), backslash (\), right square bracket (]), caret (^), left curly bracket ({), vertical bar (|), and right curly bracket (}).

Example:

"hostName":[{"host1":""},{".+[1-5]+":"regexp"}]

The list of hosts specified in hostName is used to group data. The grouping proceeds from the top to the bottom of the list and handles host names case-insensitively. If a subsystem is not defined and type and name are not specified by children, this option cannot be omitted.

If duplicate host names are found, the second and further occurrences of the host name are ignored.

"objectRoot"

Specifies the object root node type, object root node string, and type of an object root node that belongs to a system or subsystem.

"type":"object-root-node-type"

Specifies the type of the object root node name specified as name.

The specified object root node type is not case sensitive. For details about values that can be specified for type, see the manual for each product. You can specify only the value of HOST when JP1/AJS or JP1/PFM is linked.

If a subsystem is not defined by children and hostName is not specified, this option cannot be omitted.

You can specify single-byte alphanumeric characters and symbols including hyphen (-), period (.), colon (:), and tilde (~) as type.

"name":[{"object-root-node-string":"type"}...]

Specifies the object root node string and type of an object root node that belongs to the system or a subsystem as follows.

Object root node string

Type

Specify an object root node string directly

"" (Empty string)

Specify hosts using regular expressions#

regexp

# For the regular expression, use an extended regular expression. The regular expressions work if they match perfectly. The condition will be true if the specified regular expression matches perfectly with the whole string of the object root node name after comparing the expression with the string. For details about regular expressions, see Appendix G. Regular Expressions in the JP1/Integrated Management 3 - Manager Overview and System Design Guide.

Example 1:

"name":{"switch1":""}

Example 2:

"name":{".+[1-5]+":"regexp"}

The list of object root nodes specified in name is used to group data. The grouping proceeds from the top to the bottom of the list and handles object root nodes case-insensitively. If the object root node name specified for name and the object root node type specified for type are duplicated, the second and subsequent object root node names are ignored.

If a subsystem is not defined by children and hostName is not specified, this option cannot be omitted.

"children"

Specifies a list of subsystems that are directly under the system with the values of the fields from id to children to define a hierarchical structure. A hierarchical structure can have up to 10 levels including the top system. The children field is not required unless the system has subsystems directly under itself.

For details about hierarchical structures that can be represented in a sunburst or tree chart in the integrated operation viewer, see the section describing the hierarchical structure of a sunburst or tree chart in the JP1/Integrated Management 3 - Manager Overview and System Design Guide.

Example definition 1

Definition of the example configuration

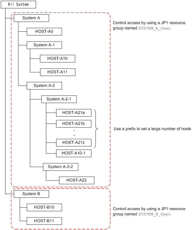
To define a structure that includes systems, subsystems, and their hosts described in the following figure:

Example configuration

[Figure]

{
  "meta":{
    "version":"2"
  },
  "allSystem":[
    {
      "id":"systemA",
      "displayName":"System A",
      "jp1ResourcesGroup":"SYSTEM_A",
      "hostName":[{"HOST-A0":""}],
      "children":[
        {
          "id":"subA1",
          "displayName":"System A-1",
          "jp1ResourcesGroup":"SYSTEM_A",
          "hostName":[{"HOST-A10":""},{"HOST-A11":""}]
        },
        {
          "id":"subA2",
          "displayName":"System A-2",
          "jp1ResourcesGroup":"SYSTEM_A",
          "children":[
            {
              "id":"subA21",
              "displayName":"System A-2-1",
              "jp1ResourcesGroup":"SYSTEM_A",
              "hostName":[{"^HOST-A21.*":"regexp"},{"HOST-A10-1":""}]
            },
            {
              "id":"subA22",
              "displayName":"System A-2-2",
              "jp1ResourcesGroup":"SYSTEM_A",
              "hostName":[{"HOST-A22":""}]
            }
          ]
        }
      ]
    },
    {
      "id":"systemB",
      "displayName":"System B",
      "jp1ResourcesGroup":"SYSTEM_B",
      "hostName":[{"HOST-B10":""},{"HOST-B11":""}]
    }
  ]
}

Example definition 2

Definition of a configuration where one host and root object node are used in more than one system or subsystem

As one host cannot be managed by more than one system, the host must be defined to be included in either System A or System B.

Example configuration

{
  "meta":{
    "version":"1"
  },
  "allSystem":[
    {
      "id":"systemA",
      "displayName":"System A",
      "hostName":[{"HOST1":""},{"HOST-A":""}]
    },
    {
      "id":"systemB",
      "displayName":"System B",
      "hostName":[{"HOST1":""},{"HOST-B":""}]
    }
  ]
}

Example definition to include the host in System A

{
  "meta":{
    "version":"1"
  },
  "allSystem":[
    {
      "id":"systemA",
      "displayName":"System A",
      "hostName":[{"HOST1":""},{"HOST-A":""}]
    },
    {
      "id":"systemB",
      "displayName":"System B",
      "hostName":[{"HOST-B":""}]
    }
  ]
}

Example definition to include the host in System B

{
  "meta":{
    "version":"1"
  },
  "allSystem":[
    {
      "id":"systemA",
      "displayName":"System A",
      "hostName":[{"HOST-A":""}]
    },
    {
      "id":"systemB",
      "displayName":"System B",
      "hostName":[{"HOST1":""},{"HOST-B":""}]
    }
  ]
}