Hitachi

JP1 Version 13 JP1/Integrated Management 3 - Manager Command, Definition File and API Reference


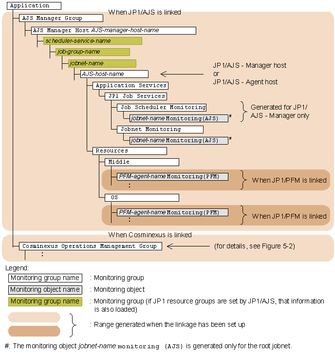
9.2 Monitoring tree model for the work-oriented tree

The following figures show the monitoring tree model that is generated when the work-oriented tree template is selected for generating a monitoring tree automatically.

Monitoring tree model generated when the work-oriented tree template is selected

Figure 9‒1: Monitoring tree model (work-oriented tree template)

[Figure]

Figure 9‒2: Monitoring tree model (work-oriented tree template)

[Figure]

[Figure]