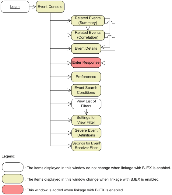
3.44.1 Window transitions
The figure below shows JP1/IM - View window transitions when linkage with BJEX or JP1/AS is enabled. The Login window and the View List of Filters window in the figure are not described in this section.
|
|
JP1 Version 13 JP1/Integrated Management 3 - Manager GUI Reference
3.44 Windows displayed during management of response-waiting events
3.44.1 Window transitions
The figure below shows JP1/IM - View window transitions when linkage with BJEX or JP1/AS is enabled. The Login window and the View List of Filters window in the figure are not described in this section.
|
|