Hitachi

JP1 Version 13 JP1/Integrated Management 3 - Manager Overview and System Design Guide


5.4.3 Setting the monitoring range of a monitoring tree

You can change the monitoring range of a monitoring tree for each JP1 user, by performing the following two settings:

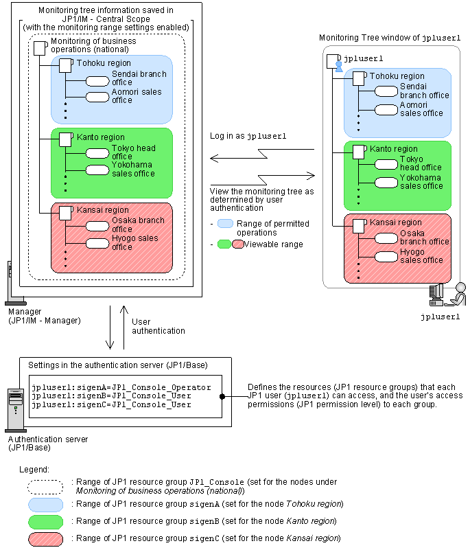
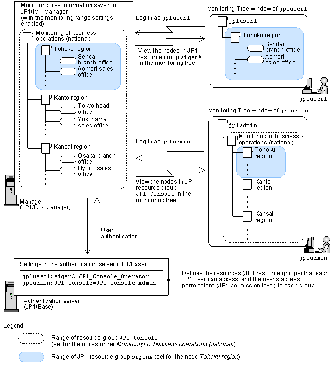
For example, by completing the above settings, you can permit a particular user (jp1user1) to monitor part of the tree, and another user (jp1admin) to monitor the entire tree, as shown in the figure below.

Figure 5‒12: Changing the monitoring range using JP1 resource groups (access control to a monitoring tree)

[Figure]

When the monitoring range settings are enabled, the topmost node of the tree in the Monitoring Tree window is always the virtual root node. When the monitoring range settings are disabled, all tree information is displayed, regardless of the JP1 resource group settings (the virtual root node is not shown).

By allocating multiple JP1 resource groups to a particular JP1 user, and assigning a different JP1 permission level for each group, you can allow that JP1 user to operate on one part of a monitoring tree, but only view another part, as shown in the figure below.

Figure 5‒13: Example of controlling monitoring tree operation using a combination of JP1 resource groups and JP1 permission levels

[Figure]

Organization of this subsection

(1) Enabling or disabling monitoring range settings, and setting a JP1 resource group for a monitoring node

To enable or disable the monitoring range settings, in the Monitoring Tree (Editing) window, choose Options and then Monitoring Range Settings. When Monitoring Range Settings is checked, the settings are enabled; when there is no check mark, the settings are disabled.

The monitoring range settings in JP1/IM - View might be automatically enabled or disabled when a monitoring tree is auto-generated, depending on the generation type and the server (JP1/IM - Manager) settings. This occurs in the following two cases:

  1. The monitoring range settings are disabled in JP1/IM - View but enabled in JP1/IM - Manager, and Show Differences or Add is set as the generation type.

  2. The monitoring range settings are enabled in JP1/IM - View but disabled in JP1/IM - Manager, and Show Differences or Add is set as the generation type.

In the first case, the JP1/IM - View monitoring range settings are automatically enabled after auto-generation.

In the second case, the JP1/IM - View monitoring range settings are automatically disabled after auto-generation.

When the monitoring range settings are enabled, you can set a JP1 resource group for any monitoring node from the General page of the Properties window for that node. The JP1 resource group box appears only when the monitoring range settings are enabled.

Figure 5‒14: Properties window when the monitoring range settings are enabled

[Figure]

Once set, the JP1 resource group setting is saved as internal information even if you subsequently disable the monitoring range settings. (When you re-enable them, the resource group you set previously is again displayed.)

You can set a JP1 resource group only for the highest node within the range of control (that is, you do not need to repeat the setting for each child node). The JP1 resource group set for a node applies to all its child nodes.

For example, if you set JP1_Console as the JP1 resource group for the topmost monitoring group in the tree, all nodes under that group will belong to JP1 resource group JP1_Console. If you then set JP1 resource group sigenD for a monitoring group under the topmost monitoring group, the group itself and all its lower-level nodes will belong to both JP1_Console and sigenD.

Figure 5‒15: Applicable range of JP1 resource groups

[Figure]

The JP1 users granted access to JP1_Console can view the range JP1_Console (all nodes in the monitoring tree); the JP1 users granted access to sigenD can view the range sigenD.

Initial JP1 resource group setting for a monitoring node

Regardless of whether the monitoring range settings are enabled, the JP1 resource group JP1_Console is automatically set for the topmost node. You can change this setting, but you cannot make it blank (a value must be entered).

When you auto-generate a monitoring tree under the following conditions, the JP1 resource group already set in the linked product is imported as the initial value for that monitoring node. This applies when:

  • You generate a monitoring tree automatically by selecting the work-oriented tree template for JP1/AJS version 8.

The monitoring range settings in JP1/IM - View and JP1/IM - Manager are completed when you finish setting JP1 resource groups for the nodes and save the changes to JP1/IM - Manager.

(2) Allocating JP1 resource groups to JP1 users

When you set the monitoring range of a monitoring tree, you must also review the JP1/Base (authentication server) settings and add or edit the JP1 user settings as required.

For information about how to manage JP1 users in JP1/Base, see 9.4.1 Managing JP1 users.

For setting particulars, see the chapter about user management setup in the JP1/Base User's Guide.