Hitachi

JP1 Version 13 JP1/Integrated Management 3 - Manager Overview and System Design Guide


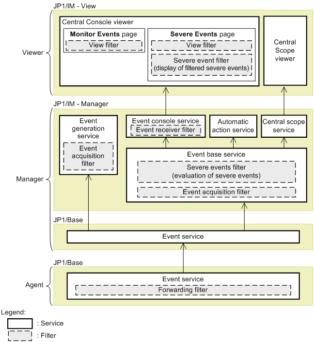
4.2 Filtering of JP1 events

JP1/IM and JP1/Base filter JP1 events and process only the necessary events. For example, you can forward only the JP1 events necessary for management to the manager, or filter JP1 events to be displayed on the viewer.

JP1/IM and JP1/Base provide the following five types of filtering:

By combining those filters, you can filter JP1 events and process only the necessary events. The position of the event acquisition filter (in the above five filters) differs depending on whether the integrated monitoring database is used.

For details about Intelligent Integrated Management Base event-view and JP1/IM - Agent log-monitor filtering, see 3.10 Event management and 3.15.3 Log monitoring function by JP1/IM - Agent".

Figure 4‒10: Filters provided by JP1/IM and JP1/Base (when not using the integrated monitoring database)

[Figure]

Figure 4‒11: Filters provided by JP1/IM and JP1/Base (when using the integrated monitoring database)

[Figure]

The service components differ depending on whether the integrated monitoring database is used, but the processing of JP1/IM does not differ.

When the integrated monitoring database is used, JP1 events that passed through the event acquisition filter are stored into the integrated monitoring database.

The five filters are described next, in the order in which they are applied, starting from the issuing source.

Organization of this section