13.1.6 Considerations for consolidated display of repeated events
The consolidated display of repeated events enables you to consolidate successive, identical JP1 events, among the JP1 events JP1/IM - View receives in large numbers in a short period of time, and display them in the Event Console window. Thereby, you can potentially prevent important events from being overlooked. You cannot use both the consolidated display of repeated events and the suppression of repeated-event monitoring at the same time.
Consider whether to use the function for consolidated display of repeated events.
For details about the consolidated display of repeated events, see 4.4.10 Suppressing repeated-event display by the consolidated display of repeated events.
|
|
When this function is used, event consolidation ends when any one of the following conditions is satisfied:
-
The contents of the received JP1 event do not match the consolidation start event.
-
The difference between the arrival times of the consolidation start event and received JP1 event exceeds the set timeout value.
-
The number of repeated events exceeds the maximum repeat count.
-
The user clicks the OK button in the Preferences window.
-
The event being consolidated was not defined as a severe event, but becomes so due to a change in the severe event definition.
-
The event being consolidated was defined as a severe event, but is no longer so due to a change in the severe event definition.
You can set a timeout period in the conditions for ending event consolidation. Consider an appropriate timeout period for the type of application.
- Comparison of event contents
-
On receipt of a new JP1 event, JP1/IM - View compares its contents with the consolidation start event. If the contents match, the new JP1 event is judged to be a repeated event and the event is consolidated. If the contents do not match, event consolidation ends. The new JP1 event becomes a new consolidation start event, and a new consolidation cycle begins.
For details about the comparison of event contents, see 4.4.10(3) Event comparison attributes.
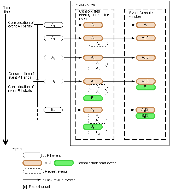
The following figure shows an example of what happens when a received JP1 event does not match the contents of the consolidation start event.
Figure 13‒15: Ending event consolidation on receipt of a non-matching JP1 event - Timeout period
-
A timeout period must be specified for consolidating repeated events. You can specify a value in the range from 1 to 3,600 seconds.
The following figure shows an example of what happens when the difference between the arrival times of the consolidation start event and received JP1 event falls outside the timeout period.
Figure 13‒16: Ending event consolidation by timeout When the difference between the arrival times of the consolidation start event and received JP1 event exceeds the timeout period, event consolidation ends. If an identical event is subsequently received, it becomes a new consolidation start event in a new cycle.
- Maximum repeat count
-
The maximum number of repeated events that can be consolidated in one cycle is 100. You cannot change this limit.
Figure 13‒17: Ending event consolidation by exceeding the maximum repeat count Event consolidation ends when the maximum repeat count is exceeded during a consolidation cycle. If an identical event is subsequently received, it becomes a new consolidation start event in a new cycle.
- Setting consolidated display of repeated events
-
-
Setting in the Preferences window
See 3.24 Preferences window in the JP1/Integrated Management 3 - Manager GUI Reference.
-