5.9.3 Automatically deleting processed status change events
The log of status change events can be deleted automatically when the response status of a JP1 event is changed to Processed. When this functionality is enabled, if all status change events for the monitoring object are changed to Processed status, the log is deleted and the monitoring object reverts to Initial status.
This functionality is disabled by default.
The following describes by way of an example how the log of status change events is automatically deleted. The example is based on the following assumptions:
-
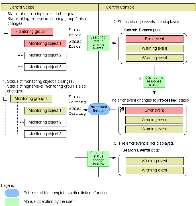
Both error events and warning events are set as status change conditions for monitoring object 1.
-
Monitoring object 1 is defined so that its status changes to Error when an error event occurs, and to Warning when a warning event occurs.
-
No status change condition is set for monitoring group 1 (the default applies).
The example below shows the behavior of the automatic deletion function when the user changes the response status of a JP1 event to Processed.
|
|
Numbers 1 to 4 in the figure indicate the same actions as those in Figure 5-25 Example of the completed-action linkage function (1). Of the status change events for monitoring object 1, the error event is set to Processed.
At step 5 in the figure, the user opens the Search Events page of the Central Console to search for status change events for monitoring object 1. However, because entries about JP1 events whose status was changed to Processed at step 3 have already been deleted from the log of status change events, these processed JP1 events do not appear on the Search Events page. Only unprocessed status change events are listed.
Automatic deletion applies only to status change events issued after the function was enabled. Status change events that occurred before the function was enabled and are already set to Processed status are not deleted from the log. To delete these events, delete them manually by changing the monitoring node to Initial status in the Monitoring Tree window or by using the jcschstat command.
For the setup required to delete processed status change events, see 6.7.3 Settings for automatically deleting status change events when JP1 event handling is completed in the JP1/Integrated Management 3 - Manager Configuration Guide.
- Important
-
If you mistakenly change a JP1 event to Processed, and then change it to Error or another status, the status of the monitoring object and the log of status change events do not revert to their previous state. Consequently, you cannot search for that JP1 event from the Central Scope. You will need to search for Processed JP1 events from the Event Console window.
Do not use automatic deletion in normal circumstances because of the considerable caution is required in performing status operations with this functionality enabled. We recommend that you delete the log of status change events by manually setting the monitoring object to Initial status in the Central Scope. Enable automatic deletion only in special circumstances, such as restricting user operations to the Central Console only.
- Note
-
Even if you enable automatic deletion of processed status change events, when the number of events exceeds the maximum (100), the completed-action linkage function is disabled. For this reason, periodically change the status change events to Processed to clear them from the log.