13.1.3 Considerations for filtering JP1 events
Consider the JP1 event filtering settings so that appropriate JP1 events can be managed by JP1/IM during system monitoring.
- Important
-
On monitoring more then 1,024 agent hosts in one JP1/IM - Manager , the load of JP1/IM - Manager server increases in proportion to the number of various filters such as common-exclusion-conditions extended definition or repeated event condition. Therefore, the number of monitored events per hour may decrease. Please consider whether you summarize the filter conditions to plural hosts in one using the regular expressions.
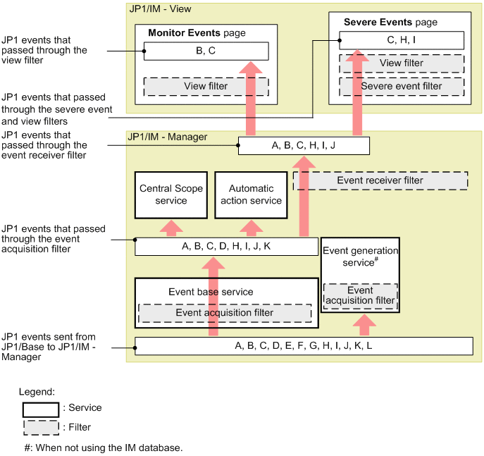
The flow of JP1 events on a JP1/IM manager depends on whether the integrated monitoring database is used. The following figures show this difference with the focus on how filters affect the flow.
|
|
|
|
The event base service and event generation service filter JP1 events according to the conditions set in the event acquisition filter. When you use the integrated monitoring database, the filtered JP1 events are stored in the integrated monitoring database. You can display the filtered JP1 events in JP1/IM - View by applying an event receiver filter.
Each filter is described below, starting from when the JP1 event is first issued.
- Organization of this subsection
(1) Event acquisition filter
An event acquisition filter sets conditions for the JP1 events to be acquired from JP1/Base (event service) by JP1/IM - Manager.
By default, JP1/IM - Manager acquires all JP1 events for which an event level has been set.
If you use the severity changing feature to change the event level of a JP1 event when using the integrated monitoring database, JP1/IM - Manager acquires JP1 events based on their original event levels.
The following describes how to customize the filter settings and how to set multiple event acquisition filters.
(a) Customizing an event acquisition filter
You will need to customize the event acquisition filter settings in the following cases:
-
To exclude JP1 events of Notice and Information level from display on the Monitor Events page of the Event Console window
If the managers encounter a large number of informational or normal JP1 events, set the minimum event level of the JP1 events to be acquired to Warning in the event acquisition filter. Numerous job execution events might be generated, for example, if JP1/AJS - Manager runs on the same host as JP1/IM - Manager. To set a minimum event level, in the Event Acquisition Settings window create a separate condition group for that event level.
-
To monitor JP1/SES events in JP1/IM
JP1/SES events are not acquired by default because no event level is set. To manage such events in JP1/IM, you must set the event acquisition filter to acquire JP1/SES events. To do so, create a separate condition group with the Acquire the JP1/SES events check box selected in the Event Acquisition Settings window.
(b) Setting multiple event acquisition filters
Consider whether you need to set a number of different event acquisition filters. For example, you might wish to use different acquisition conditions for JP1 events inside and outside business hours.
(c) Setting common exclusion-conditions for maintenance purposes
Consider whether you need to add common exclusion-conditions to an event acquisition filter used in maintenance mode. For example, during scheduled maintenance of JP1/IM or JP1/Base, you might wish to prevent JP1 events issued by certain hosts from being collected or exclude those events from automated-action execution.
You can previously define common exclusion-conditions to prevent JP1 events from being collected or exclude them from automated-action execution when the events are from hosts undergoing maintenance. During maintenance work, you can just enable the common exclusion-conditions, rather than editing the standard filter conditions, to prevent JP1 events issued by the hosts undergoing maintenance from being collected or exclude those events from automated-action execution.
For details about maintenance by using common exclusion-conditions in event acquisition filter settings, see 14.9 Considerations for JP1/IM system-wide maintenance.
(d) Notes
-
Event acquisition filters also affect the event generation service. The service is inactive by default. When it is started, however, the filter definitions in effect for the event base service are also applied to the event generation service.
(2) Event receiver filter
An event receiver filter is used when the system administrator wants to restrict the JP1 events that can be monitored by JP1 users. An event receiver filter can be set for a specific JP1 user, and administrator permission (JP1_Console_Admin) is required to change the settings.
By default, there are no restrictions and all JP1 users can monitor all JP1 events.
You will need to customize this setting in the following cases:
-
To restrict the monitoring range of individual JP1 users
If you want to prevent a certain JP1 user from viewing certain confidential events, set the events that the JP1 user is allowed to view in an event receiver filter.
-
To monitor a specific range
Using event receiver filters, you can limit the range of resources to be monitored if, for example, you want the JP1 user to monitor specific JP1 events only, or if you want multiple JP1 users to monitor different parts of a large-scale system.
(3) Severe events filter
Use a severe events filter to specify which JP1 events are important in system monitoring. The JP1 events you define in this filter are regarded as severe events and appear on the Severe Events page of the Event Console window. In this window you can also manage the response status of each severe event.
Under the default settings, JP1 events whose event level is Emergency, Alert, Critical, or Error are defined as severe events.
You will need to customize the default settings in the following cases:
-
To exclude specific events from being handled as severe events
If a JP1 event has a severe event level, but does not need to be treated as a severe event in terms of the system operation, specify the event ID and select Does not match in the severe events filter conditions.
(4) View filter
Use a view filter to specify conditions restricting the JP1 events displayed on the Monitor Events and Severe Events pages of the Event Console window.
By default, no display conditions are set.
This filter is typically used when you need to temporarily display only certain types of JP1 events during monitoring.
(5) Defining filter conditions
If you are defining multiple condition groups as filter conditions, make sure that the condition groups do not conflict with one another before you start running the system.
- Example:
-
Suppose the following two condition groups are defined:
-
Condition group A: Specifies that JP1 events of Warning level or higher pass through the filter.
-
Condition group B: Specifies that JP1 events from hosts other than host A pass through the filter.
Here, if a Warning (or higher level) JP1 event arrives from host A, it will meet the condition in condition group A. Thus, a JP1 event that you actually want to exclude will pass through the filter, regardless of the condition defined in condition group B.
-
When defining conditions, remember that condition groups are related by an OR condition. In the example above, if you define condition group B as an exclusion-condition group that excludes JP1 events arriving from host A, this condition group will take priority over condition group A. In this case, if a Warning (or higher level) JP1 event arrives from host A, it will not pass through the filter.
- About setting filters:
-
-
Event acquisition filter
Setting a filter in the Event Acquisition Settings window:
See 3.12 Event Acquisition Settings window in the JP1/Integrated Management 3 - Manager GUI Reference.
Setting a filter in the Event Acquisition Settings (for compatibility) window:
See 3.13 Event Acquisition Settings (for compatibility) window in the JP1/Integrated Management 3 - Manager GUI Reference.
Adding or setting a filter in the Event Acquisition Conditions List window:
See 3.14 Event Acquisition Conditions List window in the JP1/Integrated Management 3 - Manager GUI Reference.
Changing the filter location using the jcochafmode command:
See jcochafmode (UNIX only) in Chapter 1. Commands in the JP1/Integrated Management 3 - Manager Command, Definition File and API Reference.
Switching event acquisition filters using the jcochfilter command:
See jcochfilter in Chapter 1. Commands in the JP1/Integrated Management 3 - Manager Command, Definition File and API Reference.
-
Event receiver filter
Adding or setting a filter in the Settings for Event Receiver Filter window:
See 3.30 Settings for Event Receiver Filter window in the JP1/Integrated Management 3 - Manager GUI Reference.
-
Severe events filter
Setting a filter in the Severe Event Definitions window:
See 3.10 Severe Event Definitions window in the JP1/Integrated Management 3 - Manager GUI Reference.
-
View filter
Setting a filter in the Settings for View Filter window:
See 3.28 Settings for View Filter window in the JP1/Integrated Management 3 - Manager GUI Reference.
Adding or setting a filter in the View List of Filters window:
See 3.29 View List of Filters window in the JP1/Integrated Management 3 - Manager GUI Reference.
-