8.5.8 Starting and stopping log file traps and event log traps
You can manage starting and stopping of the following log file traps and event log traps:
-
Log file traps (for agents)
-
Remote-monitoring log file traps (for remotely monitored hosts)
-
Remote-monitoring event log traps (for remotely monitored hosts)
For agents, you can start and stop log file traps only when the version of JP1/Base is 09-10 or later.
To start and stop them, use the following configuration files:
- For log file traps:
-
-
Log-file trap action definition file
-
Log-file trap startup definition file
-
- For remote-monitoring log file traps:
-
-
Remote-monitoring log file trap action-definition file
-
- For remote-monitoring event log traps:
-
-
Remote-monitoring event log trap action-definition file
-
If both the following criteria are met for agents, you must move the log-file trap definition to the log-file trap startup definition file:
- If the version of JP1/Base is changed from a version earlier than 09-10 to version 09-10 or later;
- If the setting is defined so that log file traps are started by the start sequence definition file or the jbs_start command.
For details about how to move the log-file trap definition, see the description in Notes on installing and uninstalling JP1/Base in the JP1/Base User's Guide.
- Organization of this subsection
(1) Starting log file traps and event log traps
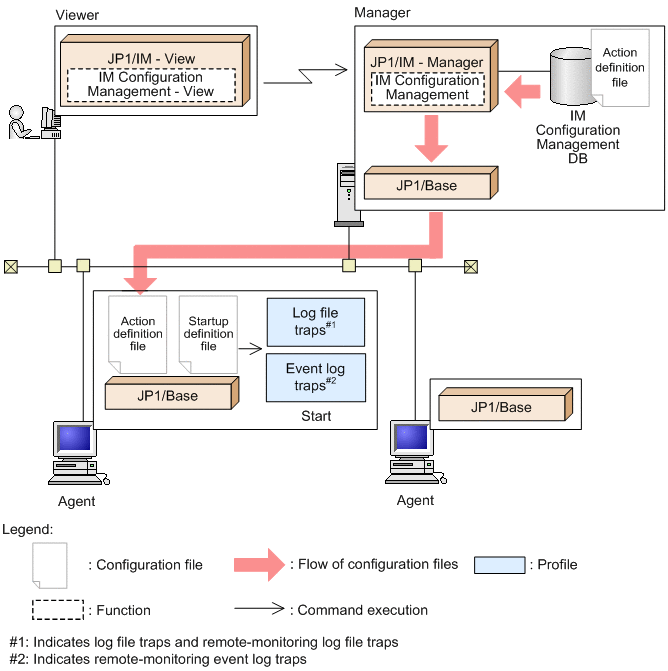
The following illustrates the flow for starting log file traps and event log traps by using IM Configuration Management.
|
|
You can start log file traps and event log traps in the Display/Edit Profiles window of the IM configuration management viewer.
- For agents:
-
After you start log file traps, the log-file trap action definition file saved in the IM Configuration Management database is applied to the agents. Then, the log-file trap startup definition is applied to the log-file trap startup definition file on the agents as follows:
-
When the log-file trap startup definition file has been defined:
The startup definition information is overwritten.
-
When the log-file trap startup definition file has not been defined:
The startup definition information is added.
After the definition information in the log-file trap action definition file and the log-file trap startup definition file is applied, commands are executed on the agents, and the log file traps are started.
-
- For remotely monitored hosts:
-
-
After you start a remote-monitoring log file trap, commands are executed on the remotely monitored hosts, and the remote-monitoring log file traps are started.
-
After you start a remote-monitoring event log trap, commands are executed on the remotely monitored hosts, and the remote-monitoring event log traps are started.
-
In the following statuses, you cannot select Start Process from the Operation menu in the Display/Edit Profiles window.
-
The log file trap or event log trap you want to start has already been started.
-
A cluster ID is specified for the agent.
If a cluster ID is specified for the agent, send the configuration files to the agent. For details about how to send the configuration files, see 3.5.1(6)(b) Applying edited information in configuration files individually to each agent in the JP1/Integrated Management 3 - Manager Configuration Guide.
If you change the Windows account information after you start a remote-monitoring log file trap and NetBIOS (NetBIOS over TCP/IP) connection is established with the monitored host, the connection is maintained until the NetBIOS (NetBIOS over TCP/IP) is disconnected. If you want to break the NetBIOS (NetBIOS over TCP/IP) connection and reconnect using the new account information, you need to restart the monitored host or the manager.
For details about how to start log file traps on agents, see 3.5.1(7)(a) Starting log file traps in the JP1/Integrated Management 3 - Manager Configuration Guide.
For details about how to start remote-monitoring log file traps and remote-monitoring event log traps, see 3.5.2(5)(a) Starting remote-monitoring log file traps in the JP1/Integrated Management 3 - Manager Configuration Guide.
(a) Starting log file trapping automatically
If the agent's JP1/Base version is 11-10 or later, you can specify in IM Configuration Management whether log file trapping is to be started automatically when an agent host is restarted or when the log file trap service is restarted.
To specify that log file trapping be started automatically, in the Display/Edit Profiles window, under Startup options, select the Start the process automatically when the log file trap service starts check box. The settings for starting log file trapping automatically that are specified by selecting the Start the process automatically when the log file trap service starts check box are applied to the agent's log-file trap startup definition file at the following times:
-
When log file trapping starts
-
When profiles are applied (Reload, Restart, or Send a file)
-
When batch application of profiles is performed
The Start the process automatically when the log file trap service starts check box is displayed only when the LOGFILETRAP_AUTO_START_CONTROL common definition information is set to 00000001 (enabled).
If common definition information LOGFILETRAP_AUTO_START_CONTROL is set to 00000000 (disabled), the Start the process automatically when the log file trap service starts check box is not displayed. The setting for starting log file trapping automatically is changed as follows:
-
When log file trapping is started, the setting for starting log file trapping automatically is enabled.
-
When log file trapping is stopped, the setting for starting log file trapping automatically is disabled.
The LOGFILETRAP_AUTO_START_CONTROL common definition information is defined in the profile management environment definition file (jp1cf_profile_manager.conf). For details, see Profile management environment definition file (jp1cf_profile_manager.conf) in Chapter 2. Definition Files in the JP1/Integrated Management 3 - Manager Command, Definition File and API Reference.
For details about Startup options in the Display/Edit Profiles window, see 5.9.2 Configuration File page in the JP1/Integrated Management 3 - Manager GUI Reference.
(2) Stopping log file traps and event log traps
The following illustrates the flow for stopping log file traps and event log traps by using IM Configuration Management.
|
|
You can stop log file traps and event log traps in the Display/Edit Profiles window of the IM configuration management viewer.
- For agents running JP1/Base version 11-10 or later
-
If you stop log file traps, log file trapping stops. When log file trapping stops, the log-file trap startup definition is not deleted from the agent's log-file trap startup definition file. The agent's log-file trap action definition file is not deleted either.
- For agents running JP1/Base version 11-00 or earlier
-
If you stop log file traps, log file trapping stops. When log file trapping stops, the log-file trap startup definition is deleted from the log-file trap startup definition file, and then the log-file trap action definition file is deleted. Also, the log-file trap action definition file is deleted on the agent, and log file trapping is stopped.
- For remotely monitored hosts:
-
-
After you stop remote-monitoring log file traps, commands are executed on the remotely monitored host, and remote-monitoring log file traps stop.
-
After you stop remote monitoring event log traps, commands are executed on the remotely monitored host, and remote-monitoring event log traps stop.
-
In the following statuses, you cannot select Stop Process from the Operation menu in the Display/Edit Profiles window:
-
The log file trap or event log trap you want to stop has not been started.
-
A cluster ID is specified for the agent.
For details about how to stop log file traps on agents, see 3.5.1(7)(b) Stopping log file traps in the JP1/Integrated Management 3 - Manager Configuration Guide.
For details about how to stop remote-monitoring log file traps and remote-monitoring event log traps, see 3.5.2(5)(b) Stopping remote-monitoring log file traps in the JP1/Integrated Management 3 - Manager Configuration Guide.