Hitachi

JP1 Version 13 JP1/Integrated Management 3 - Manager Overview and System Design Guide


3.10.2 Suppressing display of repeated events

When repeated-event display is suppressed, among a repeated events matching of the same repeated event conditions, the consolidation start event is displayed to the Integrated Repeated events occurring after the consolidation start event do not show up in the integrated operation viewer window. Operations Viewer window. The repeated events, after the consolidation start event appear on the repeated events list window.

Furthermore, when the repeated events whose display is suppressed under the same repeated event conditions include both severe events and non-severe events, the severe events and non-severe events are displayed as separate consolidation events.

consolidation start event

The repeating event that started suppressing the display of repeated events, on the Intelligent Integrated Management Base.

For an overview of the suppression of repeated-event display and definitions of terms related to the suppression of repeated-event display, see 4.4.2 Definitions of terms related to the suppression of repeated-event display.

Organization of this subsection

(1) Passing the status of the consolidation start event to Operating status

The status indicating the type of event level of the consolidation start event is passed to Operating status of the integrated operation viewer. The event levels of consolidated repeated events are not passed to Operating status. If necessary, review and modify the definitions of repeated event conditions such that repeated events are consolidated by event level.

(2) Handling of repeated events that have different event source host names or product names

Consolidated repeated events are grouped together under the IM management node to which the consolidation start event belongs. It does not appear on the IM management node where the repeating event belongs. If necessary, review and modify the definitions of repeated event conditions such are consolidated by event source host name and product name.

(3) Handling of events when their event status is changed

Changing the event status of the consolidation start event to Processed does not cause the consolidation start event to turn normal. In order for the consolidation start event to turn normal, you have to change the event status of all repeated events to Processed.

If the event status of the consolidation start event differs from the event status of a repeated event consolidated with it, an exclamation mark (!) is displayed in the Event status column of the consolidation start event.

(4) Handling of release or deletion of severe events

When repeated events are consolidated into a consolidation event that is defined as a severe event, releasing or deleting the severe event on the Severe Events page in the JP1/IM - View Event Console window does not release the repeated events from consolidation. Also, releasing or deleting a severe event does not cause the corresponding consolidation start event to turn normal. It must change all repeating events to Processed or remove or delete important events.

When repeated events consolidated as a severe event actually consist of not only severe events but also non-severe events, an exclamation mark (!) is displayed.

(5) Handling of the deletion of events

Of the repeated events remaining in the integrated monitoring database, the oldest one whose display is suppressed by the Intelligent Integrated Management Base is treated as the consolidation start event and reevaluated for its status. The reevaluation result is reflected in the integrated operation viewer window.

(6) Relationships among the suppression of repeated-event display (suppressing display of the events), filter by status, and other functions

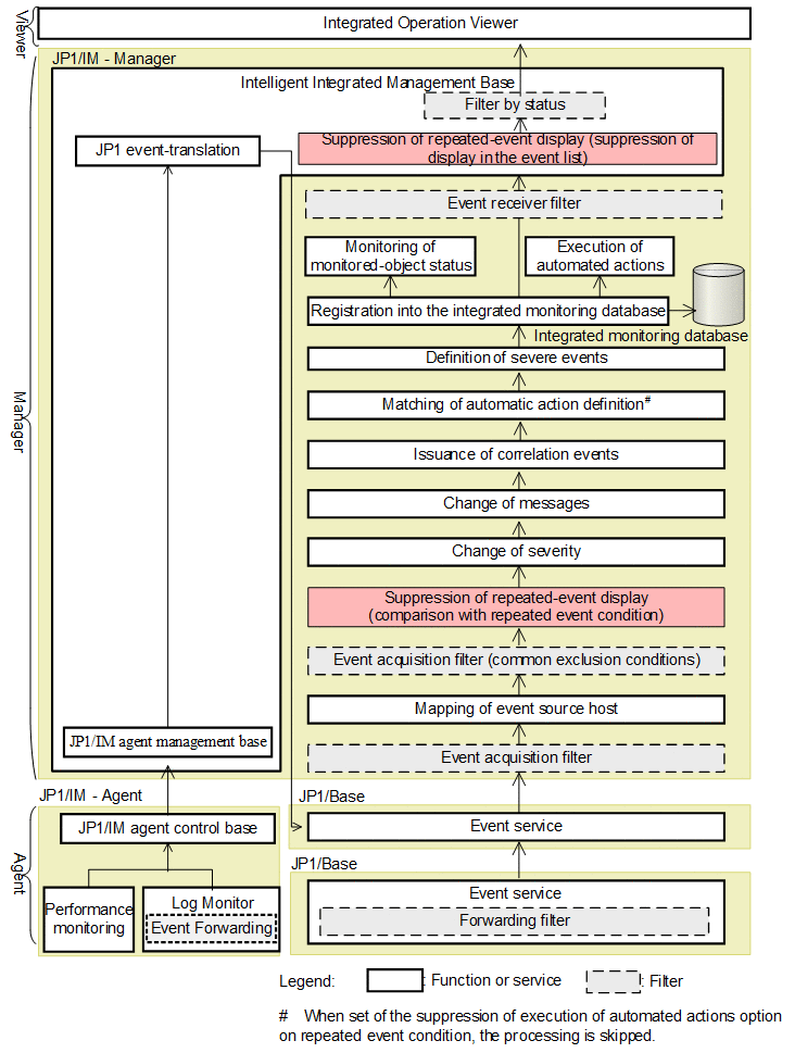
The suppression of repeated-event display is performed by JP1/IM - Manager and Intelligent Integrated Management Base.

JP1/IM - Manager acquires monitored events (that have passed through the event acquisition filter) from the event service, and then compares each monitored event with the repeated event condition set by the user. When a monitored event meets the repeated event condition, JP1/IM - Manager determines that the acquired monitored event is a repeated event. The events determined to be repeated events are consolidated on Intelligent Integrated Management Base into a consolidation event, and are not individually displayed in the event list of Integrated Operation Viewer window.

The following figure shows the relationships among the suppression of repeated-event display (suppressing display of the events), JP1 event filters, and other functions.

Figure 3‒20: Relationships among the suppression of repeated-event display (suppressing display of the events), filters, and other functions

[Figure]