Hitachi

JP1 Version 13 JP1/Integrated Management 3 - Manager Overview and System Design Guide


3.1.2 Flow of processing of monitoring by the Intelligent Integrated Management Base

This subsection describes how the Intelligent Integrated Management Base linked with JP1/AJS executes monitoring processing.

Figure 3‒2: Flow of processing of monitoring by the Intelligent Integrated Management Base

[Figure]

The flow of processing is described below, following the numbers in the figure:

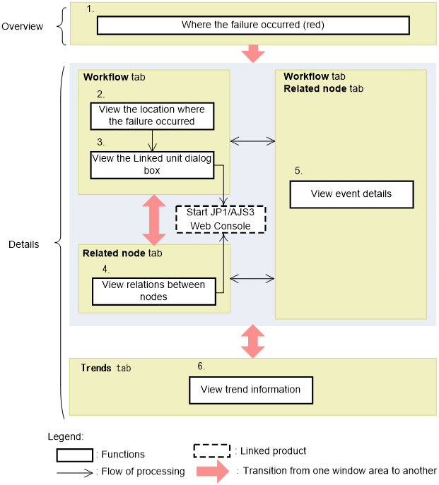
  1. In Operating status of the system, click the location where a failure has occurred, which is shown in red.

  2. The Job flow tab displays how the root jobnet present at the site of failure is linked with the related root jobnets. The displayed icon indicates whether the problematic root jobnet has any impact on the subsequent job. Click the icon.

  3. In the Linked unit dialog box, you can confirm the scheduled date and time for linkage, which allows you to confirm if the failure in the preceding root jobnet can affect the following root jobnet.

    If necessary, open the Monitor window of JP1/AJS3 - Web Console to check the details.

  4. On the Related node tab, confirm how the node in which the failure occurred is related to other nodes.

    In Properties, check the relations between nodes.

    If necessary, start JP1/AJS3 - Web Console to check the details.

  5. In the event list on the Job flow tab or the Related node tab, select the event you want to view to check the details.

    In event details, check the relevant message and guidance (information regarding how to deal with the failure).

  6. Select the Trends tab to view the operating status of the scheduler service.

    By selecting JP1/AJS - Manager and the node for the destination agent and comparing their trend information, you can isolate the cause of failure.

As you can see, you can centrally monitor the statuses of the systems while viewing the related information of each.

Under the same conditions as those stated above, you may find an IM management node with suggestion definition information set for it. In this case, the system failure can be addressed through the following processing.

Figure 3‒3: Flow of processing of monitoring by the Intelligent Integrated Management Base (when the suggestion function is used)

[Figure]

The flow of processing is described below, following the numbers in the figure:

  1. Check the operating statuses of the systems, and click the location indicating the occurrence of a failure (shown in red) with [Figure] (suggestion icon) displayed beside it.

    In the Suggestion tab, check the suggestion list area. You will find a list of defined suggestions displayed on bars (suggestion bars).

  2. Click the Suggestion button.

    The Intelligent Integrated Management Base server judges the criteria provided in the suggestion definition information and activates the suggestion bars corresponding to the suggestions that match any of these criteria. Based on the business operations affected by the problem and the urgency of the problem, determine which one of the suggested response actions you will execute.

    • To execute the suggested action, go to step 3.

    • To check the details of the suggested action before executing it, click the suggestion bar. The Suggestion details area appears. Go to step 4.

  3. In the suggestion list area, click the Execute button.

    The suggested action is executed.

  4. Check the details of the suggested action, including the Established/Not established status of the suggestion activation criteria, details regarding the response action to be executed, and the results of the previous execution.

  5. To check the details of the suggestion activation criteria, click the Show the case details button.

    The Case details window appears.

  6. Check the judgment result for each group of suggestion activation criteria that serve as the precondition for activating the arrays of suggestions defined by using an AND condition.

    Click the Close button to close the window.