Hitachi

JP1 Version 12 Infrastructure Management: Getting Started


1.3 Reading this manual

This manual gives an overview of JP1/OA and a basic use of the product.

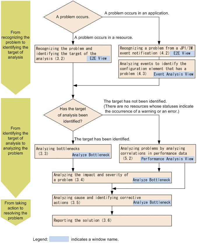
The following figure shows the main workflow from analyzing problems to resolving problems by using JP1/OA.

[Figure]

Note

Each view window displays the guidance menu on the left side of the window. If you align the cursor with the menu item, guidance on the analysis procedure is displayed.

The following environments are required for operations in each window:

Server on which JP1/OA is installed

Environment that uses Windows Server 2012 R2

Operations performed on the computer of the administrator

Environment that uses Windows 10 and Firefox ESR 78

Due to improvements of the product, note that some of the windows used in this manual might differ from the windows of your product.