Hitachi

JP1 Version 12 JP1/Automatic Job Management System 3 Linkage Guide


10.1.2 Monitoring JP1/AJS3 by using JP1/IM2

This subsection describes how to use JP1/IM2 to monitor JP1/AJS3.

For details about JP1/IM2, see the JP1/Integrated Management 2 - Manager Overview and System Design Guide.

Organization of this subsection

(1) Monitoring the statuses of root jobnets managed by multiple instances of JP1/AJS3 - Manager

You can obtain jobnet information from multiple instances of JP1/AJS3 - Manager that are managed by JP1/IM2 to monitor their statuses on one screen. The status of a jobnet that was started by a manager host is updated by a JP1 event issued when the jobnet terminates.

The following figure shows an overview of the processing to update a jobnet status.

Figure 10‒2: Overview of the processing to update a jobnet status

[Figure]

(2) Supporting determination of business impact

The Job flow tab of JP1/IM2 allows you to check links between jobnets. You can also check links between jobnets that are managed by multiple JP1/AJS3 - Manager instances. If an error is detected in a root jobnet, you can use this function to quickly check the impact, such as the scheduled start time of the succeeding job and whether the succeeding job is affected. This allows you to cope with failures in appropriate priority.

The following figure shows an overview of monitoring the status and links between jobnets managed by multiple JP1/AJS3 - Manager instances.

Figure 10‒3: Monitoring the status and links between jobnets managed by multiple JP1/AJS3 - Manager instances

[Figure]

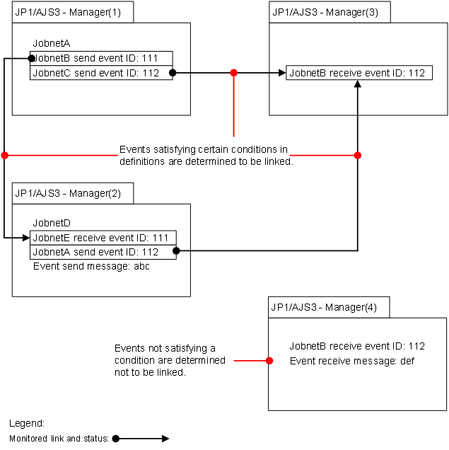
You can monitor units that have the following links:

In addition, clicking an icon in the Job flow tab opens the Linked unit dialog box. If a failure occurs in the preceding unit, you can use this dialog box to check the affected succeeding unit and understand the urgency of corrective actions for each unit job based on the scheduled time. You can also display the Monitor screen of Web GUI by clicking the preceding or succeeding unit name. This allows you to check details about jobnets in each unit. The Monitor screen also allows you to change the wait statuses of units.

The following figure shows an overview of monitoring jobnet details by using the Linked unit dialog box.

Figure 10‒4: Monitoring jobnet details by using the Linked unit dialog box

[Figure]

Cautionary note

When supporting the determination of the business impact related to waits, operate the system so that, for one root jobnet, the number of generations for a day does not exceed 1,000. The schedule dates and times related to the succeeding units of the 1,000th or later generations will not be displayed.

(3) Proactive monitoring

JP1/AJS3 issues a JP1 event to report that a factor that might stop job execution occurred. Early detection of such factors is possible by checking JP1 events from JP1/IM2. In addition, all performance data collected by JP1/AJS3 in performance reports is displayed as trend information in graphics format in JP1/IM2. This allows you to use trend information to check the operation status of the scheduler service and isolate the cause of any failure. This function is called proactive monitoring.

The following figure shows an overview of proactive monitoring.

Figure 10‒5: Overview of proactive monitoring

[Figure]

To perform proactive monitoring, the following settings are required:

For details about how to specify the settings for detecting factors that might stop job execution, see 21.7 Settings for detecting factors that might stop job execution in the JP1/Automatic Job Management System 3 Configuration Guide.

For details about how to set the performance report output function, see 6.6 Settings related to the output of performance reports in the JP1/Automatic Job Management System 3 Configuration Guide (in Windows) or 15.7 Settings related to the output of performance reports in the JP1/Automatic Job Management System 3 Configuration Guide (in UNIX).

(4) Other features supported by JP1/IM2

The following describes other features supported by JP1/IM2.

(a) Displaying related node

By linking JP1/AJS3 and JP1/IM2, you can display the relation between root jobnets. You can also check the relation between a root jobnet and execution-target agent, and the relation between JP1/AJS3 - Manager and agent host.

You can display related IM management nodes from the IM management node selected as the starting point in the Integrated Operation Viewer window of JP1/IM2.

(b) Calling Web GUI

You can call Web GUI from JP1/IM2 that is monitoring JP1/AJS3. You can use the following methods to display Web GUI screens.

  • In the Operating status area in sunburst chart or tree chart format, select a node, and then click the URL of JP1/AJS3 - Web Console displayed in the property information. The Dashboard screen, List screen or Execution Agent screen of Web GUI is displayed. If the Execution Agent screen was displayed from an agent host node, the execution agent list is filtered by the host name of the node that was selected in JP1/IM2.

  • In the event list in the Integrated Operation Viewer window, click Monitor from the menu. The Monitor screen of Web GUI is displayed.