Hitachi

JP1 Version 12 JP1/Navigation Platform ナビゲーション プラットフォーム 開発ガイド


4.7 プラグインのデプロイ

開発したプラグインを利用できるようにするには,Eclipseを使ってデプロイし,開始する必要があります。手順を次に示します。

ヒント

この手順はWindowsの管理者権限を持つユーザで実施してください。なお,ここで説明する手順は,EclipseのAntビューにpluginSDKプロジェクトの「root」ノードが追加されていることを前提としています。

  1. ナビゲーション プラットフォーム(J2EEサーバ)を起動します。

    すでに起動している場合,この手順は不要です。また,ナビゲーション プラットフォームの起動方法については,マニュアル「ナビゲーション プラットフォーム 導入から運用まで」を参照してください。

  2. [管理者として実行]を選択して,Eclipseを起動します。

  3. [ウィンドウ]−[ビューの表示]−[その他]−[Ant]−[Ant]を選択して,[Ant]ビューを表示します。

  4. 3.2 pluginSDKプロジェクトのインポート」でインポートしたプロジェクトから,build.xmlを[Ant]ビューにドラッグ&ドロップします。

    [Ant]ビューに[root]が追加されます。

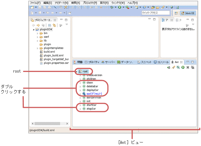
  5. [Ant]ビューの「root」の[+]アイコンをクリックして,ターゲット一覧を表示します。

    [図データ]

  6. J2EEサーバ上で起動しているプラグインがある場合は,ターゲット一覧の[stopEar]をダブルクリックします。

    プラグインのJ2EEアプリケーションが停止します。

  7. J2EEサーバ上にプラグインが存在する場合は,ターゲット一覧の[deleteEar]をダブルクリックします。

    プラグインのJ2EEアプリケーションが削除されます。

  8. ターゲット一覧の[clean]をダブルクリックしたあとに,[ear]をダブルクリックします。

    プラグインがビルドされます。

  9. ターゲット一覧の[deployEar]をダブルクリックします。

    プラグインのJ2EEアプリケーションがインポートされます。

  10. ターゲット一覧の[startEar]をダブルクリックします。

    プラグインのJ2EEアプリケーションが開始されます。

  11. ナビゲーション プラットフォーム(J2EEサーバ)を再起動します。