Hitachi

JP1 Version 12 JP1/Navigation Platform Development Guide


4.7 Deploying plugins

Before you can use developed plugins, you must deploy and start them by using Eclipse. The following describes the procedure.

Tip

You must perform this procedure as a user having Windows administrator roles. Note that the procedure assumes that the root node of the pluginSDK project has been added to the Eclipse Ant view.

  1. Start Navigation Platform (J2EE server).

    This step is not necessary if Navigation Platform is already running. For details about how to start Navigation Platform, see the manual JP1/Navigation Platform Setup and Operations Guide.

  2. Select Run as administrator, and then start Eclipse.

  3. Select Window, Show View, Other, Ant, and then Ant. The Ant view appears.

  4. From the project imported in 3.2 Importing a pluginSDK project, drag build.xml into the Ant view.

    root is added in the Ant view.

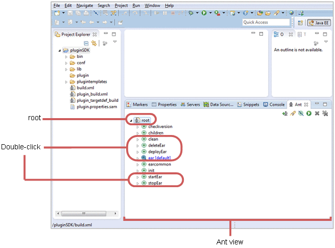
  5. In the Ant view, click the + icon for root to display the target list.

    [Figure]

  6. If any plugin is running on the J2EE server, double-click stopEar in the target list.

    The J2EE application for the plugin stops.

  7. If a plugin exists on the J2EE server, double-click deleteEar in the target list.

    The J2EE application for the plugin is deleted.

  8. In the target list, double-click clean, and then double-click ear.

    Plugins are built.

  9. In the target list, double-click deployEar.

    The J2EE applications for plugins are imported.

  10. In the target list, double-click startEar.

    The J2EE applications for plugins are started.

  11. Restart Navigation Platform (J2EE server).