Hitachi

JP1 Version 12 JP1/Navigation Platform Development Guide


4.6.1 Procedure for building plugins

You can build customized template plugins by executing build.xml of the pluginSDK project from Ant. To build plugins:

  1. Start Eclipse.

  2. Select File, Import, General, and then Existing Projects into Workspace.

  3. In the Select root directory text box, specify the following value, and then click the Finish button:

    Navigation-Platform-for-Developers-installation-directory\pluginSDK

    Do not select the Copy projects into workspace check box.

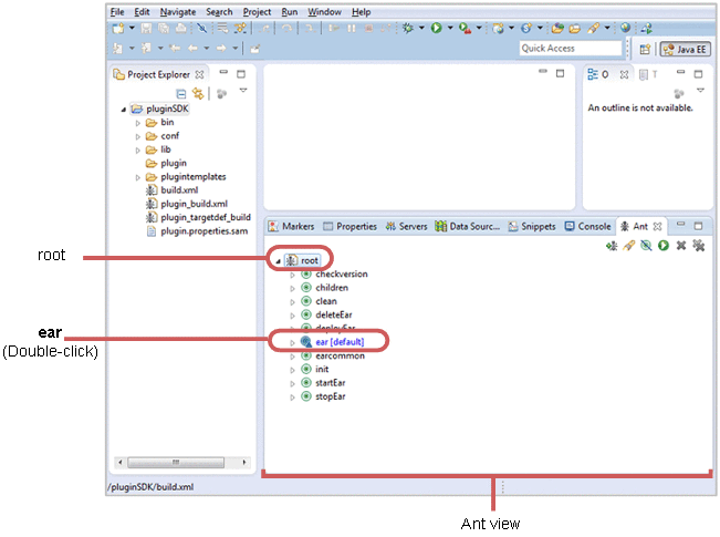
  4. Select Window, Show View, Other, Ant, and then Ant. The Ant view appears.

  5. From the project imported in 3.2 Importing a pluginSDK project, drag build.xml into the Ant view.

    root is added in the Ant view.

  6. In the Ant view, click the + icon for root to display the target list.

    [Figure]

  7. In the target list, double-click ear.

    All plugins under the Navigation-Platform-for-Developers-installation-directory\pluginSDK\plugins directory are built, and then the EAR file is created in the following directory:

    Navigation-Platform-for-Developers-installation-directory\pluginSDK\dest

    When you build plugins after the first time, if necessary, double-click clean in the target list before double-clicking ear in the target list. This deletes intermediate files for the class, library, and plugins.