Hitachi

JP1 Version 12 JP1/Navigation Platform Content Editing Guide


2.5.1 Items in the Operational Content Execution Window

This subsection describes the items in the Operational Content Execution Window by area.

Note

Based on the system configuration settings, the Operational Content Execution Window displays neither the menu area nor the operational flow area.

Organization of this subsection

(1) Header area in the Operational Content Execution Window

The following figure shows an example of the display of the header area in the Operational Content Execution Window.

Figure 2‒7: Example of the display of the header area (Operational Content Execution Window)

[Figure]

The following is a detailed description of the items:

Time zone

This item indicates the time zone applied to Navigation Platform.

Note that this item is hidden according to certain system configuration settings.

Tools menu

This menu contains several menu items, including Display the Operation Log Report.

You can customize this menu by system configuration settings. For example, for convenience purposes, you can add a menu item to open the Help window of a linked system.

The Tools menu is hidden according to certain system configuration settings or the permission level of the user who logs in.

Display the Operation Log Report menu item

Selecting this menu item opens a separate window to display a report summarizing the status of Operational Content execution.

This menu item is hidden according to certain system configuration settings.

Display the Operation Log Dashboard menu item

Selecting this menu item opens a separate window that is the Dashboard window for displaying the operation log's analysis results.

Note that this menu item might not be displayed depending on settings made when the system was built.

This menu is not displayed for users who are not allowed access to the Dashboard window.

Print Preview menu item

Selecting this menu item opens a separate window to print the operational flow and guide areas for the Operational Content selected in the currently displayed menu area.

Note that this menu item is hidden according to certain system configuration settings.

Get the Operational Content URL menu item

This menu item enables you to obtain the URL to display specific Operational Content. If, for example, you bookmark the URL obtained with this menu item, you can conveniently reference the specific Operational Content directly from the bookmark.

Note that this menu item is hidden according to certain system settings.

Help menu item

Selecting this menu item displays Help. Note that this menu item is hidden according to certain system configuration settings.

Link 1 to Link 9 menu items

Selecting one of these menu items displays a link that was set at system configuration. You can change the number of links to be displayed and the character strings to be displayed for links, by changing system configuration settings. A maximum of nine links can be displayed.

Editing Window View menu item

Clicking this item switches the current window to the Operational Content Editing Window. If a user logs in without permission for editing (or is not accessing Operational Content by using the URL for editing), this menu item is hidden.

Note that this menu item is hidden according to certain system settings.

Suspend button

Clicking this button saves the current status of the Operational Content being executed. When the Operational Content being executed is saved with this button, subsequent execution of the Operational Content can be started from the saved status. Note that this button is hidden according to certain system settings.

Logout button

Clicking this button lets you log out of Navigation Platform, and then opens the login window.

This button might be hidden or substituted by the Close button according to certain system settings.

(2) Menu area (View Lists tab) in the Operational Content Execution Window

The following figure shows an example of the display of the menu area (View Lists tab) in the Operational Content Execution Window.

Figure 2‒8: Example of the display of the menu area (View Lists tab)

[Figure]

The following is a detailed description of the items:

Group name

The group name is the name of the group to which the Operational Content to be executed belongs. If no group is set for Operational Content when it is created, no group name will be displayed for the Operational Content.

Operational Content name

The Operational Content name is the name of the Operational Content to be executed. Clicking this item displays the Operational Flow of the Operational Content in the operational flow area.

Button to open or close the menu area

Clicking this item switches the menu area between the opened and closed states.

(3) Menu area (Search tab) in the Operational Content Execution Window

For details about the Search tab, see 2.10.3 Items in the menu area (Search tab) in the Operational Content Execution Window.

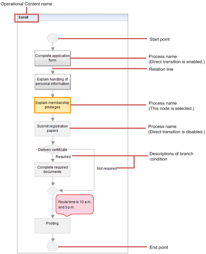
(4) Operational flow area in the Operational Content Execution Window

The following figure shows an example of the display of the operational flow area in the Operational Content Execution Window.

Figure 2‒9: Example of the display of the operational flow area (Operational Content Execution Window)

[Figure]

Operational Content name

The Operational Content name is the name of the Operational Content selected in the menu area.

Start point

The start point is a symbol (Terminal Node) that indicates the point to start work. The start point can be omitted.

If the Operational Flow has many processes and is complex, specifying the start point enables the user to smoothly start the work.

Process name

The process name is the name of the work process (Process Node) being executed. Operational Content is easier to understand if the process name simply briefs the user about the work and the details of the work are described in the guide area.

The color and design of a Process Node vary depending on whether the Process Node is selected and whether direct transition is allowed. Request any color and Process Node design changes to the system administrator.

Relation line

The relation line is an arrow that indicates the sequence of processes. In principle, the user performs work while referencing the processes in the sequence indicated by the arrows.

With appropriate system settings, the user can reference any process (including those previously referenced), regardless of the sequence of processes.

Description of branch condition

The description of a branch condition is the name of a branch condition (Branch Node) that is set when the workflow is divided into branches according to a condition. Branch conditions are not provided with guide areas. Also, because a branch condition is not a work process step, no choice is required of the user with regard to the branch condition.

Therefore, if a branch condition is complex, you need to display not only the name of the Branch Node but also a description along each arrow (relation line) to make the branch condition understandable.

End point

The end point is a symbol (Terminal Node) that indicates the end of workflow. The end point can be omitted.

For details about how to create the operational flow area (how to place nodes and enter names), see Chapter 3. Creating the Operational Flow.

(5) Guide area in the Operational Content Execution Window

The following figure shows an example of the display of the guide area in the Operational Content Execution Window.

Figure 2‒10: Example of the display of the guide area (Operational Content Execution Window)

[Figure]

Related link

The related link is the link to an external Web site that is referenced during execution of Operational Content.

Process name

The process name is the name of a work process (Process Node) that is selected in the operational flow area.

Next button

This button is used to go to the next process. Clicking this button selects the next work process (Process Node) in the operational flow area. When a branch condition is found, two buttons are displayed to allow the user to select which process to go to next, according to the branch condition.

Back button

This button is used to return to the preceding process. Clicking this button selects the preceding work process (Process Node) in the operational flow area.

Tip

If the Operational Content being executed has many processes, the next or preceding process might not be displayed in the operational flow area. In such a case, by making the appropriate system configuration settings, the Operational Flow is automatically scrolled in the operational flow area so that the next or preceding process (Process Node) is displayed.

For details about how to create the guide area and the parts that can be placed in the guide area, see Chapter 4. Creating the Guide.