Hitachi

JP1 Version 12 JP1/Navigation Platform Setup and Operations Guide


1.1.1 Key features of Navigation Platform

Navigation Platform offers the following key features.

Organization of this subsection

(1) Ability to execute tasks using intuitive operations

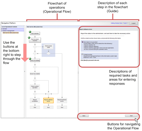
Navigation Platform can display the flow of operations in flowchart format. In addition, it can display Guides to the work required for each step in the flowchart in sequential order. Navigation Platform users can work more accurately and efficiently just by performing operations in their web browser in accordance with the flowchart.

The following figure shows an overview of the operation of Navigation Platform.

Figure 1‒1: Overview of the operation of Navigation Platform

[Figure]

The operational information displayed on the Navigation Platform window includes the flowchart section, which is called the Operational Flow, and the section showing descriptions of the tasks required for each step in the flowchart, which are called Guides.

(2) Ability to create windows with no programming required

The operational information displayed on the Navigation Platform window (the Operational Flow and the Guides) is referred to collectively as an Operational Content. An Operational Content can be created in editing windows in a web browser. Content is created by selecting elements from the editing palette and placing the elements in the Operational Flow and the Guides.

When changes to the operation flows and procedures arise, minor changes are easily accommodated by revising the arrangement of the Operational Flow elements and the Guide descriptions in the editing window.

(3) Ability to link to external programs

You use the API provided by Navigation Platform to develop User Plugins for invoking web services, accessing operational databases, and otherwise linking to external programs of your choice.

In addition, by using ready-made System Plugins provided by Navigation Platform, you can link to other systems that use JP1 products by simply configuring settings on the screen.

JP1 products that can be linked using a System Plugin:
  • JP1/Integrated Management - Manager 10-10 and later, JP1/Integrated Management 2 - Manager 12-00 and later (hereinafter abbreviated to JP1/IM-M)

  • JP1/Integrated Management - View 10-10 and later, JP1/Integrated Management 2 - View 12-00 and later (hereinafter abbreviated to JP1/IM-V)

  • JP1/Integrated Management - Service Support 10-10 and later, JP1/Service Support 11-00 and later (hereinafter abbreviated to JP1/IM-SS)

  • JP1/Automatic Operation 10-52 and later (hereinafter abbreviated to JP1/AO)

Note that JP1/IM-M and JP1/IM-V are referred to collectively as JP1/IM.

The following figure provides an overview of the links between Navigation Platform and other JP1 products using System Plugins.

Figure 1‒2: Overview of linkage with other JP1 products

[Figure]

By using System Plugins, Navigation Platform and other JP1 products are able to inherit event information from each other. Because it is possible to invoke Operational Contents of Navigation Platform from the windows of other JP1 products, and then feed data from Operational Content processing results back to JP1 products through inheritance, the speed and accuracy of tasks such as incident response will increase.

Reference locations in this manual

If you want to link to other JP1 products, also see the following sections:

For details about the Plugin Parts necessary to link to JP1 products, see the manual JP1/Navigation Platform Content Editing Guide.