Hitachi

COBOL2002 Professional Tool Kit データ影響波及分析ガイド


6.6.2 解析結果から調査対象データ項目を指定して新しく解析する

解析結果の[影響波及データ]画面または[影響波及コード]画面から調査対象データ項目を選んで,新しいウィンドウで解析する方法です。新しいウィンドウでも,[調査対象選択]ダイアログで指定した波及レベルおよび未使用の別名の抽出の設定は有効になります。

作業の手順

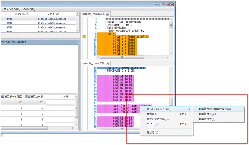
  1. [影響波及データ]画面または[影響波及コード]画面に表示しているCOBOLソースファイルから,調査対象データ項目を選択します。

  2. [調査]−[新しいウィンドウ]メニューにある,解析方向(影響波及元と影響波及先,影響波及元,または影響波及先)を選択します。

    [図データ]

    [調査環境の設定]画面が表示されます。

  3. [調査環境の設定]画面に必要な項目を設定し,[調査範囲の解析]ボタンをクリックします。

影響波及の解析でエラーになったときは,[調査環境の設定]画面を確認して,[調査対象選択]ダイアログで調査対象を選択します。

注意
  • [影響波及データ]画面または[影響波及コード]画面に表示された登録集原文ファイルからデータの名前を選択して影響波及を調査する場合は,次に示すデータ項目の名前を選択してください。これ以外の名前を選択して影響波及を調査しようとすると,データ名が見つからないことを示すエラーダイアログが表示されます。

    ・登録集原文ファイル内のデータ記述項に記述されているデータ項目

    ・ソースファイルに取り込んだあとのソースプログラムの手続き部で使用されるデータ項目

  • [影響波及データ]画面または[影響波及コード]画面から,環境部内またはデータ部内に記述されたデータ名参照の文字列を選択した影響波及の調査はできません。このデータ名を選択して影響波及を調査しようとすると,データ名が見つからないことを示すエラーダイアログが表示されます。

    データ記述項のデータ名定義の文字列(アドレス名および指標名の文字列を含む)は,選択して影響波及を調査できます。