Job Management Partner 1 Version 10, Job Management Partner 1/Performance Management - Agent Option for Service Response Description, User's Guide and Reference

[Contents][Glossary][Index][Back][Next]

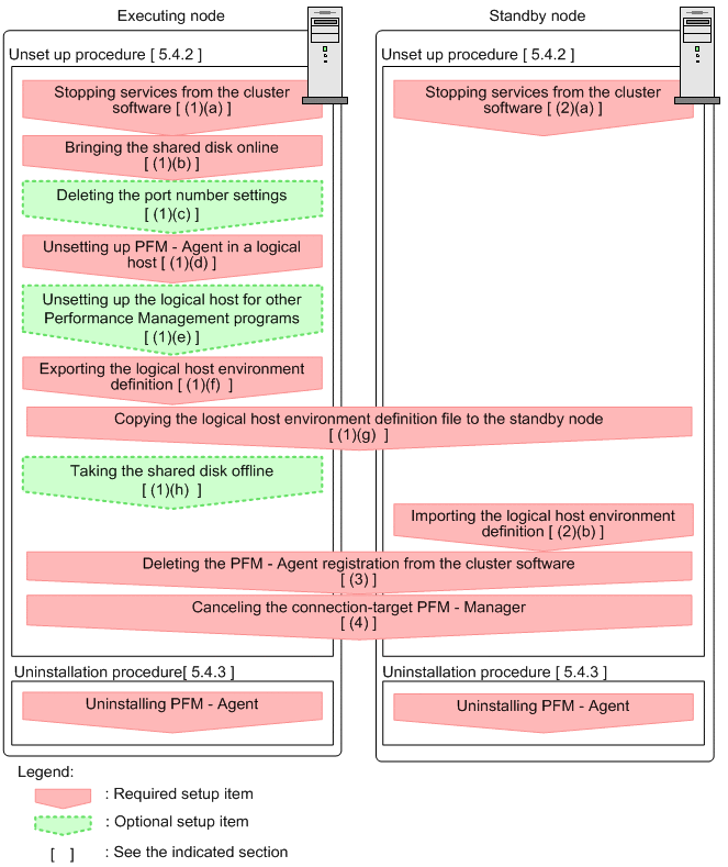
5.4.1 Flow of PFM - Agent for Service Response uninstallation and unsetup

The following figure shows the flow of uninstalling and unsetting up a PFM - Agent for Service Response that is running in a cluster system.

Figure 5-4 Flow of uninstalling and unsetting up PFM - Agent for Service Response running on a logical host in a cluster system

[Figure]