Job Management Partner 1 Version 10, Job Management Partner 1/Performance Management - Agent Option for Platform Description, User's Guide and Reference

[Contents][Glossary][Index][Back][Next]

6.4.1 Overview of the functionality for collecting user-specific performance data

The following explains functionality for collecting user-specific performance data and functionality for periodically executing user commands.

Organization of this subsection
(1) Functionality for collecting user-specific performance data
(2) Functionality for periodically executing user commands
(3) Notes on functionality for periodically executing user commands

(1) Functionality for collecting user-specific performance data

This functionality uses the jpcuser command to convert custom performance data output by users to a text file, into a format that can be stored in records provided by PFM - Agent for Platform (PD_UPD, PD_UPDB, PI_UPI, and PI_UPIB). To use this functionality for collecting user-specific performance data, a command must be created to output performance data to text files ahead of time.

The following figure shows how user-specific performance data is collected.

Figure 6-1 Mechanism for collecting user-specific performance data

[Figure]

The following describes the processing corresponding to the numbers in the figure.

  1. User commands are executed to create user-defined data.
    The user commands collect performance data, such as process name, process ID, and number of processes, and output the collected data to a text file. The data in the text file is called user-created data.
    These user commands must be created as scripts beforehand.
  2. The jpcuser command is executed to convert the user-created data.
    The jpcuser command converts the user-created data into a file in a format that can be managed by PFM - Agent for Platform. The file resulting from the conversion is called a user data file.
  3. The contents of the user data file are saved in user-defined records every time PFM - Agent for Platform performs record collection.
    PFM - Web Console must be set beforehand so that PFM - Agent for Platform collects the records from the user data file.

To collect performance data periodically, use the functionality for periodically executing user commands to set a user command, and the jpcuser command, to execute automatically.

Note
When outputting a file specified for the jpcuser command argument, or file in a batch file or script that executes the jpcuser command, specify a directory other than the installation directory.

(2) Functionality for periodically executing user commands

This functionality executes a user command from PFM - Agent for Platform at a fixed interval without using a schedule functionality such as the cron command. The method for creating user data files from user commands is the same as described in (1) Functionality for collecting user-specific performance data.

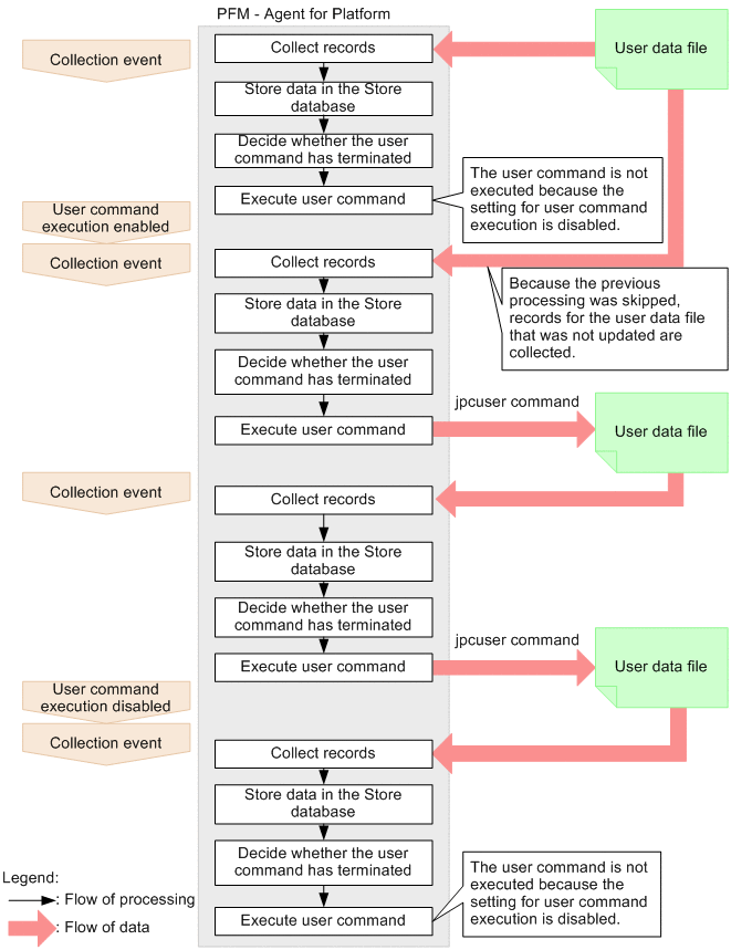
Functionality for periodically executing user commands is executed using the same timing as record collection in PFM - Agent for Platform. Once record collection processing is completed, a user data file is created by a user command, so that user data file collection processing and creation processing do not cause a race condition. Note that since functionality for periodically executing user commands is executed according to Collection Interval as set for the user record, it is executed for historical collection and alarm collection, but not for real-time collection. The following figure shows the flow of processing for functionality for periodically executing user commands.

Figure 6-2 Flow of processing for functionality for periodically executing user commands

[Figure]

Functionality for periodically executing user commands determines whether the previously started user command has terminated, and skips user command processing if it is executing.

Reference note
For versions of PFM - Web Console earlier than 09-00, functionality for periodically executing user commands cannot batch distribute properties to more than one PFM - Agent.

(3) Notes on functionality for periodically executing user commands

Executable files
The file formats that can be executed by functionality for periodically executing user commands are as follows:
  • Executable file#
  • Shell script file#
#
The execution attribute must be added.

Accounts
Use the root user permission account to execute functionality for periodically executing user commands. Make sure that the root user permission account can access the following files and resources:
  • Files (user commands) specified for functionality for periodically executing user commands
  • Resources referenced or updated from those files (user commands)
To execute a file in the NFS mount directory, make sure that the root user permission for the host account can access the file.

Environment variables
The environment variables valid for executing functionality for periodically executing user commands are the root-user permission environment variables defined when the Performance Management program service starts up. Profile information is not loaded when functionality for periodically executing user commands is executed.

Current directory
The PFM - Agent for Platform service directory (/opt/jp1pc/agtu/agent) is used as the current directory for executing functionality for periodically executing user commands.

File umask
The umask value for using functionality for periodically executing user commands is set to 000 (file permission is set to 777). To change the umask value, set umask again in the script file or program to be executed.

Other notes
  • Programs that require interactivity cannot be executed.
  • Programs containing the stty, tty, tset, or script command that requires an interactive environment cannot be executed.
  • Resident programs (programs that do not terminate) cannot be executed.
  • Programs without the execution attribute added cannot be executed.
  • Do not set up programs on removable disks or other disks that cannot be set up.
  • The contents of the standard output and standard error output cannot be obtained for executed programs.
  • When performing file output from an executed program, use an absolute path to specify the output destination file. If an absolute path is not specified, the directory for the PFM - Agent for Platform service (/opt/jp1pc/agtu/agent) is used as the current directory.