Nonstop Database, HiRDB Version 9 Command Reference
![[Contents]](FIGURE/CONTENT.GIF)
![[Index]](FIGURE/INDEX.GIF)
![[Back]](FIGURE/FRONT.GIF)
This section presents examples of using the statistics analysis utility.
- Example 1
- This example reads information in input statistics unload files and edits all statistical information. It outputs the information to a DAT-format file.
- Overview
![[Figure]](FIGURE/ZW140130.GIF)
- Command execution
pdstedit -k all ......................1
-i c:\hirdb\pdstedit ........2
-o c:\hirdb\pdstedit\dat ....3
|
- Explanation
- Specifies that all statistical information is to be edited.
- Name of the directory containing the input statistics unload files: c:\hirdb\pdstedit
- Name of the DAT-format file storage directory for storing the statistical information: c:\hirdb\pdstedit\dat
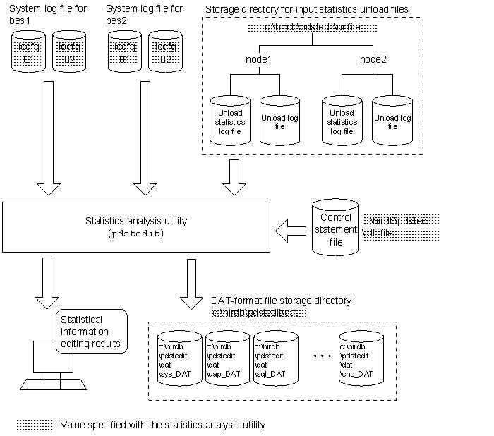
- Example 2
- This example inputs the files listed below that can be referenced from the host executing pdstedit and then edits the statistical information. It also outputs the information to a DAT-format file.
- Multiple unload statistics log files and unload log files placed under a single directory
- System log files that have not been unloaded
- Overview
![[Figure]](FIGURE/ZW140140.GIF)
- Command execution
pdstedit -k all ..........................1
-i c:\hirdb\pdstedit ............2
-d c:\hirdb\pdstedit\ctl_file ...3
-o c:\hirdb\pdstedit\dat ........4
|
- Explanation
- Specifies that all statistical information is to be edited.
- Name of the directory containing the input statistics unload files: c:\hirdb\pdstedit\unfile
- Name of the control statement file: c:\hirdb\pdstedit\ctl_file
- Name of the DAT-format file storage directory for storing the statistical information: c:\hirdb\pdstedit\datfile
- Contents of the control statement file (c:\hirdb\pdstedit\ctl_file)
file_group bes1:logfg01,logfg02
file_group bes2:logfg01,logfg02
|
- Explanation
- bes1 and bes2:
- Names of the servers corresponding to the specified file groups
- logfg01 and logfg02:
- Names of the file groups that contain the system log files to be analyzed
All Rights Reserved. Copyright (C) 2014, Hitachi, Ltd.