Nonstop Database, HiRDB Version 9 Command Reference
![[Contents]](FIGURE/CONTENT.GIF)
![[Index]](FIGURE/INDEX.GIF)
![[Back]](FIGURE/FRONT.GIF)
- Following are pdrbal's return codes:
0: Normal termination (rebalancing completed)
4: Normal termination (rebalancing underway)
8: Abnormal termination
- You cannot execute a definition SQL statement on a table being rebalanced.
- No other UAP or utility can access a table or index that is being rebalanced in the exclusive mode (-k exclusive).
- If a list has been created based on a rebalancing table, a search process using this list may not produce a valid result during a rebalance operation. In this case, re-create the list before using it for a search process.
- When a rebalance operation is underway in the shared mode, if you specify a commit between acquisition of row identifier and actual data manipulation to search, update, or delete data using the row identifier with a UAP, the result may be invalid.
- You cannot execute pdrbal if the rebalancing table contains a number of table storage RDAREAs, that does not match the number of index storage RDAREAs (non-partitioning key index that is not partitioned within the same server). To rebalance such a table, delete the non-partitioning key index that is not partitioned within the same server, then execute pdrbal. After the rebalance operation is completed, redefine the index. You cannot define such an index during the rebalance operation. If you define a non-partitioning key index for a rebalancing table, store the index in the same number of index storage RDAREAs as the table storage RDAREAs within the same server.
- The database update log information output by pdrbal is not applicable to HiRDB Datareplicator's data linkage facility.
- For index deletion or creation for the data being rebalanced, the utility always uses the global buffer regardless of the specification of the -n option. Therefore, execute pdrbal in an environment where sufficient global buffer is available. Especially for the source RDAREA, you should allocate a global buffer for each index. If there is not enough global buffer, contention may occur on the buffer, resulting in the I/O busy status, thereby reducing the performance.
- An attempt to rebalance a table that contains a user LOB RDAREA that is in frozen update status will cause pdrbal to terminate with an error.
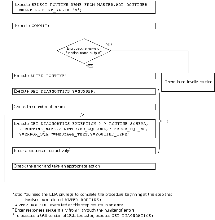
- During rebalancing initialization and completion processing, pdrbal recompiles all procedures and functions in the database for which an SQL object is invalid. An error results if any such procedures or functions cannot be recompiled. If an error occurs, check the error message, take an appropriate action, then recompile the procedure or function using ALTER PROCEDURE or ALTER ROUTINE (recompilation does not take place during re-execution of pdrbal).
To check for a procedure or function with an invalid SQL object that cannot be recompiled prior to the execution of pdrbal, use SQL Executer. The figure below shows the procedure for checking for a procedure or function with an invalid SQL object that cannot be recompiled.
Figure 10-7 Procedure for checking for a procedure or function with invalid SQL object that cannot be recompiled
![[Figure]](FIGURE/ZU100080.GIF)
- The table below shows the availability of file medium and a file with a size of 2 GB or greater for pdrbal.
Table 10-11 Availability of file medium and a file with a size of 2 GB or greater for pdrbal
| File |
Medium |
File with a size of 2 GB or greater |
| File |
Fixed- or variable-length block tape |
| Control information file |
Y |
-- |
Y |
| Index information file |
Y |
-- |
Y |
| Work file for sorting |
Y |
-- |
Y |
| Process results file |
Y |
-- |
Y |
- Y: Usable.
-- Not usable.
- You cannot execute pdrbal if a falsification prevented table is to be rebalanced and that falsification prevented table is in reload-not-completed data status.
- If pdrbal is executed in the shared mode in a HiRDB/Parallel Server system, all front-end servers to which a recovery-unnecessary front-end server is not applied must be active.
- pdrbal cannot be executed while the table is in check pending status (value of the CHECK_PEND or CHECK_PEND2 column in the SQL_TABLES data dictionary table is C (check pending status)).
- If you selected utf-8 as the character encoding in the pdntenv command, you may be able to use a file with a BOM as the input file for pdrbal. The table below shows whether files with a BOM can be used with pdrbal. Note that even when a file with a BOM is used as the input file for pdrbal, the BOM is skipped. No BOM is included in the file that is output by pdrbal.
Table 10-12 Whether or not files with a BOM can be used in pdrbal (applicable to UTF-8)
| Control statement |
Input file |
Use of file with a BOM |
| -- |
Control information file |
Y |
| index |
Index information file |
N |
- Legend:
- Y: Can be used
- N: Cannot be used
- --: Not applicable
- pdrbal performs hashing based on the number of partitions in the table subject to rebalancing. If there are duplicate RDAREAs for the table, row data might be distributed unevenly among the duplicate RDAREAs.
All Rights Reserved. Copyright (C) 2014, Hitachi, Ltd.