Nonstop Database, HiRDB Version 9 Command Reference

[Contents][Index][Back][Next]

2.93 pdstjsync (Apply statistics log buffer to statistics log file)

Organization of this section
(1) Function
(2) Executor
(3) Format
(4) Option
(5) Rules
(6) Notes

(1) Function

The pdstjsync command outputs information (statistics log records) from the statistics log buffer to the statistics log file.

(2) Executor

HiRDB administrator

(3) Format

 
 pdstjsync [-m]
 

(4) Option

(a) None

Specifies that information is to be output from the statistics log buffer to the statistics log file.

This option also outputs to the statistics log buffer statistical information about system activities that is being acquired and then outputs the information to the statistics log file during extension of the processing.

(b) -m

Specifies that the statistical information is to be output from the statistics log buffer to the statistics log file.

Note that when this option is specified, the statistical information about system activities that is being acquired is not output either to the statistics log buffer or to the statistics log file.

The table below describes the difference between when no option is specified and when the -m option is specified.

Condition for statistical information HiRDB processing
No option specified -m option specified
Handling of statistical information stored in the statistics log buffer Statistical information stored in the statistics log buffer is output to the statistics log file.
Statistical information about system operation that is being acquired Statistical information about system activities that is being acquired is output to the statistics log buffer and is then output to the statistics log file during extension of the processing. Statistical information about system activities that is being acquired is not output either to the statistics log buffer or to the statistics log file.

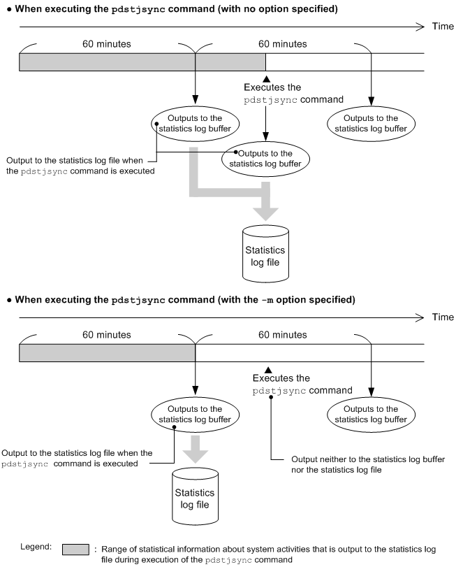
Normally, statistical information about system activities is output to the statistics log buffer at the interval specified in the -m option of the pdstbegin command. For example, if 60 minutes is specified in the -m option of the pdstbegin command, statistical information about system activities is output to the statistics log buffer every 60 minutes.

If you execute the pdstjsync command with no option specified, the command outputs statistical information about system activities to the statistics log buffer and then to the statistics log file during extension of the processing.

If you execute the pdstjsync command with the -m option specified, statistical information about system activities is not output to the statistics log buffer, which means that it will not be output to the statistics log file either. In this case, the command outputs the statistical information to the statistics log buffer at the interval specified in the -m option of the pdstbegin command.

The figure below shows the mechanism of output of statistical information about system activities to the statistics log file. In this example, 60 minutes is specified in the -m option of the pdstbegin command.

Figure 2-10 Mechanism of output of statistical information about system activities to the statistics log file

[Figure]

(5) Rules

  1. You can execute the pdstjsync command only when HiRDB is active and statistical information is being acquired.
  2. Execute the pdstjsync command at the applicable server machine (on the unit where you wish to output information from the statistics log buffer to the statistics log file).
  3. When statistical information about system activities is being acquired, the pdstjsync command also outputs to the statistics log file statistical information about the system activity at the time of this command's execution. The figure below shows the statistics record output timing and the timing of output to the statistics log file.

    Figure 2-11 Statistics record output timing and timing of output to the statistics log file

    [Figure]

    Legend:
    sys: Statistical information about system activities
    uap: Statistical information about UAP
    obj: Statistical information about SQL object transfer
    Explanation
    1. Statistics log records are output to the statistics log buffer at the interval specified in the pdstbegin -m command.
    2. Statistics log records are output to the statistics log buffer when the pdstjsync command is executed. Note that this processing is not performed if the -m option was specified.
    3. Statistics log records are output to the statistics log buffer when connection is established with HiRDB and when it is released from HiRDB.
    4. Statistics log records are output to the statistics log buffer when an SQL object execution request is issued.
    5. Information from the statistics log buffer is output to the statistics log file when the statistics log buffer becomes full.
    6. Information from the statistics log buffer is output to the statistics log file when acquisition of statistical information is stopped (when the pdstend command is executed).
    7. Information from the statistics log buffer is output to the statistics log file when the pdstop command is executed (normal or planned termination).
    8. Information from the statistics log buffer is output to the statistics log file when the pdstjsync command is executed.

(6) Notes

  1. If you execute the pdstjsync command (with no option specified) while statistical information about system activities is being acquired, there will be an increase in the amount of statistics log information to be output to the statistics log file. Therefore, when determining the value for the pd_stj_file_size operand in the system definition, you must take into account the number of times the pdstjsync command will execute. No other type of statistical information (other than system activity information) increases the amount of statistics log information.
  2. Executing the pdstjsync command has no effect on the editing of statistical information by pdstedit.
  3. For the pdstjsync command, return code 0 indicates normal termination, and return code 8 indicates abnormal termination (invalid option or nonavailability of statistical information).