Nonstop Database, HiRDB Version 9 Command Reference

[Contents][Index][Back][Next]

2.84 pdrdrefls (Display information about related RDAREAs)

Organization of this section
(1) Function
(2) Executor
(3) Format
(4) Options
(5) Rules
(6) Notes
(7) Output format
(8) Examples

(1) Function

The pdrdrefls command displays information about related RDAREAs.

The pdrdrefls command has the following two functions:

  1. Displaying information about related RDAREAs
  2. Checking the relationships among RDAREAs

(2) Executor

HiRDB administrator

(3) Format

(a) Displaying information about related RDAREAs
 
  pdrdrefls [-k dsp] -e org
 
            {-r RDAREA-name[,RDAREA-name]...|-r ALL
 
            |-t [authorization-identifier.]table-identifier}
 
            [-s server-name[,server-name]...] [-l [-d delimiter]] [-a][-c constraint-type]
 
(b) Checking the relations among RDAREAs
 
  pdrdrefls -k chk -e org {-r RDAREA-name[,RDAREA-name]...|-r ALL}
 
           [-s server-name[,server-name]...][-c constraint-type]
 

(4) Options

(a) -k {dsp|chk}

Specifies the function of the pdrdrefls command that is to be executed.

dsp:
Display information about all RDAREAs that store a specified table or all RDAREAs that are related to a specified resource (table, index, LOB column).

chk:
Check the relationships among RDAREAs. If related RDAREAs are missing, this option displays a message providing information about the missing RDAREAs.
(b) -e org

This option is fixed.

(c) -r original-RDAREA-name[,original-RDAREA-name]... ~<identifier> ((1-30))

Specifies the names of the RDAREAs to be processed. Note that only user RDAREAs (excluding temporary table RDAREAs) and user LOB RDAREAs can be specified.

For the rules for specifying RDAREAs, see 1.5.2 Specification of RDAREAs in operation commands and utilities.

(d) -r ALL

Specifies that all user RDAREAs (excluding temporary table RDAREAs) and user LOB RDAREAs are to be processed.

(e) -t [authorization-identifier.]table-identifier}

Specifies the name of a table to be processed.

When the authorization identifier is omitted, the command assumes the authorization identifier of the PDUSER environment variable at the time of command execution. If the PDUSER environment variable has not been set, the command assumes the user name in the logon window.

If the authorization identifier and table identifier are enclosed between \"" and "\", they are treated as being case sensitive; otherwise, they are treated as being in all uppercase letters.

(f) -s server-name[,server-name]... ~<identifier> ((1-8))

Specifies the names of servers to be processed. You can specify a maximum of 128 server names.

When -k dsp is specified, the command displays only information that has been defined in the specified servers.

When -k chk is specified, the command checks to see whether all the RDAREAs specified in the -r option have been defined in the specified servers. If any of the RDAREAs specified in the -r option does not satisfy this condition, the command displays the applicable RDAREA name in a message and then terminates with an error.

You can check the server names to be specified using pddbst's condition analysis in units of RDAREAs (logical analysis) or in units of tables.

(g) -l

Specifies that the output information is to be displayed without linefeeds.

(h) -d delimiter

Specifies a single-byte character as the delimiter for the information that is output when the -l option is specified.

When this option is omitted, the command assumes a space.

To specify a special character as the delimiter, such as a single quotation mark (') or double quotation mark ("), specify \' or \". To specify the escape character as the delimiter, specify \\.

(i) -a

Specifies that all related information (server names, RDAREA names, RDAREA types, and resource information) is to be displayed. When this option is omitted, the command display only the RDAREA names.

(j) -c constraint-type

Specifies that referential RDAREA information associated with referential constraints is to be displayed or checked.

ref
Specifies that the RDAREA information associated with referential constraints is to be displayed or checked. For details about how to handle referential constraints, see the manual HiRDB Version 9 Installation and Design Guide.

(5) Rules

  1. The pdrdrefls command can be executed only while HiRDB is active.
  2. The pdrdrefls command must be executed at the server machine that contains the single server or where the system manager is located.

(6) Notes

  1. The result of the pdrdrefls command can be checked on the basis of the return code from execution of the command. Return code 0 for the pdrdrefls command indicates normal termination, return code 4 indicates warning termination (there is no resource to be analyzed), and return code 8 indicates abnormal termination.
  2. Do not add to, delete, or change the definition of a table or index for an RDAREA that is to be processed by the pdrdrefls command. If you do so, the command's execution result may be invalid or the command may terminate abnormally.

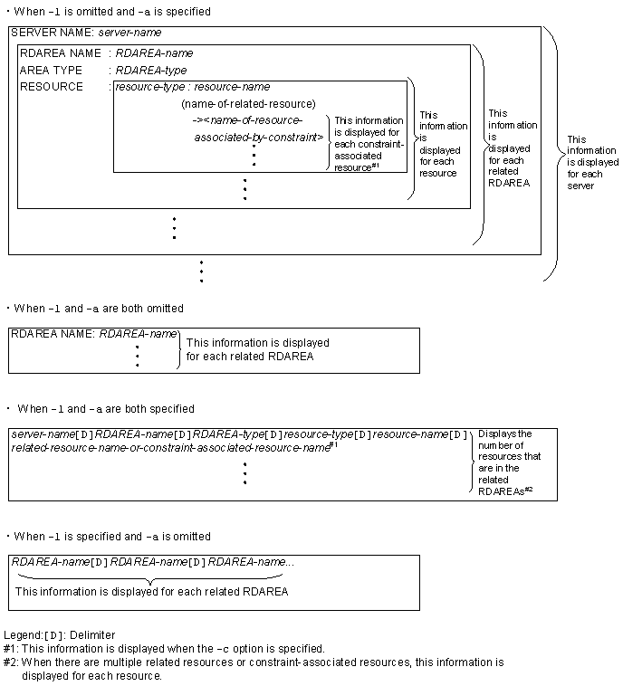
(7) Output format

[Figure]

Explanation

server-name (maximum of 8 bytes):
Name of a server that contains related RDAREAs.

RDAREA-name (maximum of 32 bytes):
Name of a related RDAREA. The RDAREA name is enclosed in double quotation marks (").

RDAREA-type (maximum of 8 bytes):
Type of RDAREA:
USER: User RDAREA
USER_LOB: User LOB RDAREA

resource-type (3 bytes):
Type of resource:
TBL: Table
IDX: Index
LOB: LOB column

resource-name (maximum of 43 bytes):
Name of the resource that is stored in the corresponding RDAREA. The resource name is enclosed in double quotation marks.
When the resource type is TBL: authorization-identifier.table-identifier
When the resource type is IDX: authorization-identifier.index-identifier
When the resource type is LOB: LOB column name or abstract data type column name of LOB attribute

name-of-related-resource (maximum of 45 bytes):
Name of the resource related to the resource with type IDX or LOB. The related resource name is displayed in the format authorization-identifier.table-identifier and is enclosed in double quotation marks.

name-of-resource-associated-by-constraint (maximum of 47 bytes):
Name of the resource with type TBL that is associated by the constraint definition. This information is displayed only when the -c option is specified. When -c ref is specified, the name of the referenced table is displayed. A constraint-associated resource name is displayed enclosed in double quotation marks (").

(8) Examples

This example displays information about related RDAREAs. The example omits the -d option. In the execution result, [Figure] indicates a single-byte space.