HiRDB Datareplicator Version 8 Description, User's Guide and Operator's Guide

[Contents][Glossary][Index][Back][Next]

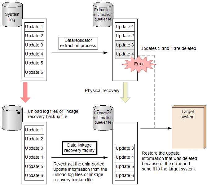
9.6.1 Overview of data linkage recovery via unload log files

When data linkage recovery is performed via unload log files, unimported update information that has been lost because of an error is re-extracted from the linkage recovery backup files. The linkage recovery backup files constitute a backup of the HiRDB files in the HiRDB file system area containing the unload log information; a linkage recovery backup file is created for each HiRDB file by the HiRDB file system's backup command (pdfbkup).

The following figure provides an overview of data linkage recovery via unload log files in the event of an error in the extraction information queue file.

Figure 9-7 Overview of data linkage recovery via unload log files

[Figure]