HiRDB Datareplicator Version 8 Description, User's Guide and Operator's Guide

[Contents][Glossary][Index][Back][Next]

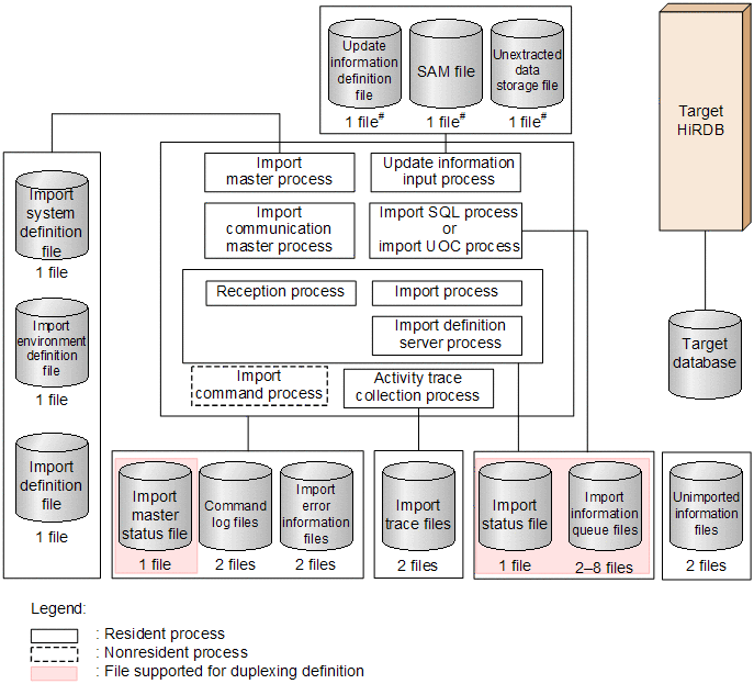
4.7.1 Target Datareplicator's file organization

The figure below shows the target Datareplicator's file organization.

For details about the target Datareplicator's directory structure in UNIX, see 2.3.3 Directory structure of a target Datareplicator; for details about the target Datareplicator's directory structure in Windows, see 2.7.3 Directory structure of a target Datareplicator.

Figure 4-39 Target Datareplicator's file organization

[Figure]

#
This file is required when data is received from a source system that uses SAM files. However, the update information definition file is not required in RDB1 E2.