Scalable Database Server, HiRDB Version 8 Command Reference
pdrdrefls (Display information about related RDAREAs)
Function
The pdrdrefls command displays information about related RDAREAs.
The pdrdrefls command has the following two functions:
Executor
HiRDB administrator
Format
pdrdrefls [-k dsp] -e org
{-r RDAREA-name[,RDAREA-name]...
|-t [authorization-identifier.]table-identifier}
[-s server-name[,server-name]...] [-l [-d delimiter]] [-a][-c constraint-type]
|
pdrdrefls -k chk -e org -r RDAREA-name[,RDAREA-name]...
[-s server-name[,server-name]...][-c constraint-type]
|
Options
Specifies the function of the pdrdrefls command that is to be executed.
This option is fixed.
Specifies the names of the RDAREAs to be processed. Specify user RDAREAs or user LOB RDAREAs.
If an RDAREA name is enclosed in double quotation marks ("), the system treats it as being case sensitive; otherwise, the system treats it as all uppercase letters. If an RDAREA name contains a space, enclose the entire name in double quotation marks ("). If you are using sh (Bourne shell), csh (C shell), or ksh (Korn shell), you must enclose the entire set of RDAREA names in single quotation marks (').
Specifies the name of a table to be processed.
When the authorization identifier is omitted, the command assumes the authorization identifier of the PDUSER environment variable at the time of command execution. If the PDUSER environment variable has not been set, the command assumes the user name in the logon window.
If an authorization identifier and a table identifier are enclosed in double quotation marks ("), the command treats them as being case sensitive. If they are not enclosed in double quotation marks ("), the command treats them as in all uppercase letters. If you are using sh (Bourne shell), csh (C shell), or ksh (Korn shell), you must enclose this information in single quotation marks (').
Specifies the names of servers to be processed. You can specify a maximum of 128 server names.
When -k dsp is specified, the command displays only information that has been defined in the specified servers.
When -k chk is specified, the command checks to see whether all the RDAREAs specified in the -r option have been defined in the specified servers. If any of the RDAREAs specified in the -r option does not satisfy this condition, the command displays the applicable RDAREA name in a message and then terminates with an error.
You can check the server names to be specified using pddbst's condition analysis in units of RDAREAs (logical analysis) or in units of tables.
Specifies that the output information is to be displayed without linefeeds.
Specifies a single-byte character as the delimiter for the information that is output when the -l option is specified.
When this option is omitted, the command assumes a space.
To specify a special character as the delimiter, such as a single quotation mark (') or double quotation mark ("), specify \' or \". To specify the escape character as the delimiter, specify \\.
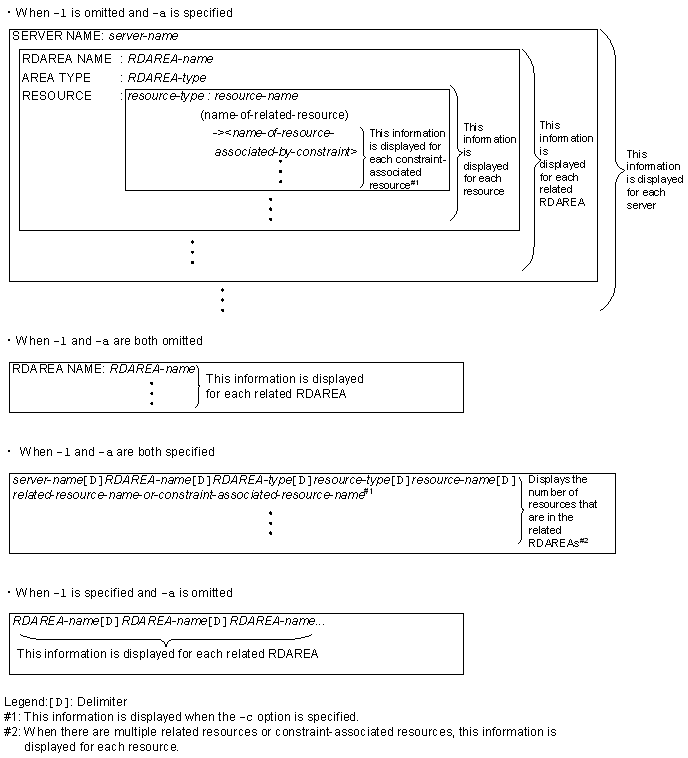
Specifies that all related information (server names, RDAREA names, RDAREA types, and resource information) is to be displayed. When this option is omitted, the command display only the RDAREA names.
Specifies that referential RDAREA information associated with referential constraints is to be displayed or checked.
Rules
Notes
This example displays information about related RDAREAs. The example omits the -d option. In the execution result, indicates a single-byte space.
SERVER NAME : BES1
RDAREA NAME : "RD01"
AREA TYPE : USER
RESOURCE : TBL : "user1"."TBL1"
"user2"."TBL2"
"user1"."TBL3"
IDX : "user1"."IDX1"
("user1"."TBL1")
"user1"."IDX3"
("user1"."TBL3")
RDAREA NAME : "RD02"
AREA TYPE : USER
RESOURCE : TBL : "user2"."TBL2"
"user1"."TBL3"
IDX : "user2"."IDX2"
("user2"."TBL2")
"user1"."IDX3"
("user1"."TBL3")
RDAREA NAME : "RD04" -
AREA TYPE : USER |
RESOURCE : TBL : "user1"."TBL4" |-#
-><"user1"."TBL1"> |
IDX : "user1"."IDX4" |
("user1"."TBL4") -
RDAREA NAME : "LOB01"
AREA TYPE : USER_LOB
RESOURCE : LOB : "COL1"
("user1"."TBL1")
RDAREA NAME : "RD01" RDAREA NAME : "RD02" RDAREA NAME : "RD04" # RDAREA NAME : "LOB01"
BES1"RD01"
USER
TBL
"user1"."TBL1" BES1
"RD01"
USER
TBL
"user2"."TBL2" BES1
"RD01"
USER
TBL
"user1"."TBL3" BES1
"RD01"
USER
IDX
"user1"."IDX1"
"user1"."TBL1" BES1
"RD01"
USER
IDX
"user1"."IDX3"
"user1"."TBL3" BES1zueng020.tif"LOB01"zueng020.tifUSER_LOBzueng020.tifLOBzueng020.tif"COL1"zueng020.tif"user1"."TBL1" BES1
"RD02"
USER
TBL
"user2"."TBL2" BES1
"RD02"
USER
TBL
"user1"."TBL3" BES1
"RD02"
USER
IDX
"user2"."IDX2"
"user2"."TBL2" BES1
"RD02"
USER
IDX
"user1"."IDX3"
"user1"."TBL3" BES1zueng020.tif"RD04"zueng020.tifUSERzueng020.tifTBLzueng020.tif"user1"."TBL4"zueng020.tif "user1"."TBL1" # BES1zueng020.tif"RD04"zueng020.tifUSERzueng020.tifIDXzueng020.tif"user1"."IDX4"zueng020.tif "user1"."TBL4" #
"RD01""RD02"
"LOB01"
"RD04" #
SERVER NAME : BES1
RDAREA NAME : "RD02"
AREA TYPE : USER
RESOURCE : TBL : "user2"."TBL2"
"user1"."TBL3"
IDX : "user2"."IDX2"
("user2"."TBL2")
"user1"."IDX3"
("user1"."TBL3")
RDAREA NAME : "RD01"
AREA TYPE : USER
RESOURCE : TBL : "user1"."TBL1"
"user2"."TBL2"
"user1"."TBL3"
IDX : "user1"."IDX1"
("user1"."TBL1")
"user1"."IDX3"
("user1"."TBL3")
RDAREA NAME : "RD04" -
AREA TYPE : USER |
RESOURCE : TBL : "user1"."TBL4" |-#
-><"user1"."TBL1"> |
IDX : "user1"."IDX4" |
("user1"."TBL4") -
RDAREA NAME : "LOB01"
AREA TYPE : USER_LOB
RESOURCE : LOB : "COL1"
("user1"."TBL1")
SERVER NAME : BES2
RDAREA NAME : "RD03"
AREA TYPE : USER
RESOURCE : TBL : "user1"."TBL3
IDX : "user1"."IDX3"
("user1"."TBL3")
SERVER NAME : BES1
RDAREA NAME : "RD04"
AREA TYPE : USER
RESOURCE : TBL : "user1"."TBL4"
-><"user1"."TBL1"> #
IDX : "user1"."IDX4"
("user1"."TBL4")
RDAREA NAME : "RD01" -
AREA TYPE : USER |
RESOURCE : TBL : "user1"."TBL1" |
"user2"."TBL2" |
"user1"."TBL3" |
IDX : "user1"."IDX1" |
("user1"."TBL1") |
"user1"."IDX3" |
("user1"."TBL3") |
RDAREA NAME : "RD02" |-#
AREA TYPE : USER |
RESOURCE : TBL : "user2"."TBL2" |
"user1"."TBL3" |
IDX : "user2"."IDX2" |
("user2"."TBL2") |
"user1"."IDX3" |
("user1"."TBL3") |
RDAREA NAME : "LOB01" |
AREA TYPE : USER_LOB |
RESOURCE : LOB : "COL1" |
("user1"."TBL1") -
All Rights Reserved. Copyright (C) 2007, Hitachi, Ltd.